2 Design Considerations
This chapter includes the following sections:
General Architecture of a Security Provider
Although there are different types of security providers you can create (see Types of Security Providers in Understanding Security for Oracle WebLogic Server), all security providers follow the same general architecture. Figure 2-1 illustrates the general architecture of a security provider, and an explanation follows.
Note:
The SSPIs and the runtime classes (that is, implementations) you will create using the SSPIs are shown on the left side of Figure 2-1 and are .java files.
Like the other files on the right side of Figure 2-1, MyFooMBean begins as a .xml file, in which you will extend (and optionally implement) SSPI MBeans. When this MBean Definition File (MDF) is run through the WebLogic MBeanMaker utility, the utility generates the .java files for the MBean type, as described in Generating an MBean Type to Configure and Manage the Custom Security Provider.
Figure 2-1 shows the relationship between a single runtime class (MyFooProviderImpl
) and an MBean type (MyFooMBean
) you create when developing a custom security provider. The process begins when a WebLogic Server instance starts, and the WebLogic Security Framework:
-
Locates the MBean type associated with the security provider in the security realm.
-
Obtains the name of the security provider's runtime class (the one that implements the Provider SSPI, if there are two runtime classes) from the MBean type.
-
Passes in the appropriate MBean instance, which the security provider uses to initialize (read configuration data).
Therefore, both the runtime class (or classes) and the MBean type form what is called the security provider.
Security Services Provider Interfaces (SSPIs)
As described in Overview of the Development Process, you develop a custom security provider by first implementing a number of security services provider interfaces (SSPIs) to create runtime classes. This section helps you:
Additionally, this section provides SSPI Quick Reference that indicates which SSPIs can be implemented for each type of security provider.
Understand Two Important Restrictions
Security providers must adhere to the following restrictions:
-
A custom security provider's runtime class implementation must not contain any code that requires a security check to be performed by the WebLogic Security Framework. Doing so causes infinite recursion, because the security providers are the components of the WebLogic Security Framework that actually perform the security checks and grant access to WebLogic resources.
-
No local (where local refers to the same server, cluster, or domain) Java Platform, Enterprise Edition (Java EE) services are available for use within a security provider's implementation. Any attempt to use them is unsupported. For example, this prohibits calling an EJB in the current domain from your security provider.
Java EE services in other domains are accessible and can be used within a security provider.
Note:
When writing your custom security provider, use only public WebLogic Server classes as documented in Java API Reference for Oracle WebLogic Server. Do not use or extend internal WebLogic Server or WebLogic Security provider classes. Doing so can cause unexpected results.Understand the Purpose of the Provider SSPIs
Each SSPI that ends in the suffix Provider (for example, CredentialProvider
) exposes the services of a security provider to the WebLogic Security Framework. This allows the security provider to be manipulated (initialized, started, stopped, and so on).
As shown in Figure 2-2, the SSPIs exposing security services to the WebLogic Security Framework are provided by WebLogic Server, and all extend the SecurityProvider
interface, which includes the following methods:
-
initialize
public void initialize(ProviderMBean providerMBean, SecurityServices securityServices)
The
initialize
method takes as an argument aProviderMBean
, which can be narrowed to the security provider's associated MBean instance. The MBean instance is created from the MBean type you generate, and contains configuration data that allows the custom security provider to be managed in the WebLogic Server environment. If this configuration data is available, theinitialize
method should be used to extract it.The
securityServices
argument is an object from which the custom security provider can obtain and use the Auditor Service. See Auditing Providers and Auditing Events From Custom Security Providers. -
getDescription
public String getDescription()
This method returns a brief textual description of the custom security provider.
-
shutdown
public void shutdown()
This method shuts down the custom security provider.
Because they extend SecurityProvider
, a runtime class that implements any SSPI ending in Provider
must provide implementations for these inherited methods.
Understand the Purpose of the Bulk Access Providers
This release of WebLogic Server includes bulk access versions of the following authorization, adjudication, and role mapping provider SSPI interfaces:
-
BulkAuthorizationProvider
-
BulkAccessDecision
-
BulkAdjudicationProvider
-
BulkAdjudicator
-
BulkRoleProvider
-
BulkRoleMapper
The bulk access SSPI interfaces allow authorization, adjudication, and role mapping providers to receive multiple decision requests in one call rather than through multiple calls, typically in a 'for'
loop. The intent of the bulk SSPI variants is to allow provider implementations to take advantage of internal performance optimizations, such as detecting that many of the passed-in Resource
objects are protected by the same policy and will generate the same decision result.
See Bulk Authorization Providers, Bulk Adjudication Providers, and Bulk Role Mapping Providers for additional information.
Determine Which Provider Interface You Will Implement
Implementations of SSPIs that begin with the prefix Deployable
and end with the suffix Provider
(for example, DeployableRoleProviderV2
) expose the services of a custom security provider into the WebLogic Security Framework as explained in Understand the Purpose of the Provider SSPIs. However, implementations of these SSPIs also perform additional tasks. These SSPIs also provide support for security in deployment descriptors, including the servlet deployment descriptors (web.xml
, weblogic.xml
), the EJB deployment descriptors (ejb-jar.xml
, weblogic-ejb.jar.xml
) and the EAR deployment descriptors (application.xml
, weblogic-application.xml
).
Authorization providers, role mapping providers, and credential mapping providers have deployable versions of their Provider SSPIs.
Note:
If your security provider database (which stores security policies, security roles, and credentials) is read-only, you can implement the non-deployable version of the SSPI for your authorization, role mapping, and credential mapping security providers. However, you will still need to configure deployable versions of these security provider that do handle deployment.
The DeployableAuthorizationProviderV2 SSPI
An authorization provider that supports deploying security policies on behalf of Web application or Enterprise JavaBean (EJB) deployments needs to implement the DeployableAuthorizationProviderV2
SSPI instead of the AuthorizationProvider
SSPI. (However, because the DeployableAuthorizationProviderV2
SSPI extends the AuthorizationProvider
SSPI, you actually will need to implement the methods from both SSPIs.) This is because Web application and EJB deployment activities require the authorization provider to perform additional tasks, such as creating and removing security policies. In a security realm, at least one authorization provider must support the DeployableAuthorizationProviderV2
SSPI, or else it will be impossible to deploy Web applications and EJBs.
Note:
For more information about security policies, see Security Policies in Securing Resources Using Roles and Policies for Oracle WebLogic Server.
The DeployableRoleProviderV2 SSPI
A role mapping provider that supports deploying security roles on behalf of Web application or Enterprise JavaBean (EJB) deployments needs to implement the DeployableRoleProviderV2
SSPI instead of the RoleProvider
SSPI. (However, because the DeployableRoleProviderV2
SSPI extends the RoleProvider
SSPI, you will actually need to implement the methods from both SSPIs.) This is because Web application and EJB deployment activities require the role mapping provider to perform additional tasks, such as creating and removing security roles. In a security realm, at least one role mapping provider must support this SSPI, or else it will be impossible to deploy Web applications and EJBs.
Note:
See Users, Groups, and Security Roles in Securing Resources Using Roles and Policies for Oracle WebLogic Server.
The DeployableCredentialProvider SSPI
Note:
The DeployableCredentialProvider interface is deprecated in this release of WebLogic Server.
A credential mapping provider that supports deploying security policies on behalf of Resource Adapter (RA) deployments needs to implement the DeployableCredentialProvider
SSPI instead of the CredentialProvider
SSPI. (However, because the DeployableCredentialProvider
SSPI extends the CredentialProvider
SSPI, you will actually need to implement the methods from both SSPIs.) This is because Resource Adapter deployment activities require the credential mapping provider to perform additional tasks, such as creating and removing credentials and mappings. In a security realm, at least one credential mapping provider must support this SSPI, or else it will be impossible to deploy Resource Adapters.
Note:
See Credential Mapping Concepts. See Security Policies in Securing Resources Using Roles and Policies for Oracle WebLogic Server.
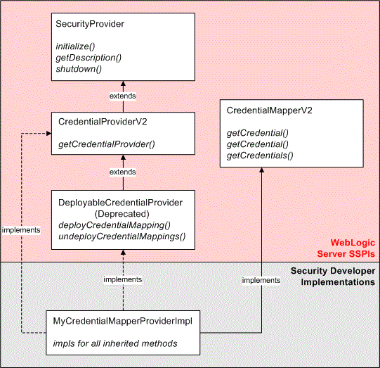
Understand the SSPI Hierarchy and Determine Whether You Will Create One or Two Runtime Classes
Figure 2-3 uses a credential mapping provider to illustrate the inheritance hierarchy that is common to all SSPIs, and shows how a runtime class you supply can implement those interfaces. In this example, Oracle supplies the SecurityProvider
interface, and the CredentialProviderV2
and CredentialMapperV2
SSPIs. Figure 2-3 shows a single runtime class called MyCredentialMapperProviderImpl
that implements the CredentialProviderV2
and CredentialMapperV2
SSPIs.
Figure 2-3 Credential Mapping SSPIs and a Single Runtime Class

Description of "Figure 2-3 Credential Mapping SSPIs and a Single Runtime Class"
However, Figure 2-3 illustrates only one way you can implement SSPIs: by creating a single runtime class. If you prefer, you can have two runtime classes (as shown in Figure 2-4): one for the implementation of the SSPI ending in Provider
(for example, CredentialProviderV2
), and one for the implementation of the other SSPI (for example, the CredentialMapperV2
SSPI).
When there are separate runtime classes, the class that implements the SSPI ending in Provider
acts as a factory for generating the runtime class that implements the other SSPI. For example, in Figure 2-4, MyCredentialMapperProviderImpl
acts as a factory for generating MyCredentialMapperImpl
.
Figure 2-4 Credential Mapping SSPIs and Two Runtime Classes

Description of "Figure 2-4 Credential Mapping SSPIs and Two Runtime Classes"
Note:
If you decide to have two runtime implementation classes, you need to remember to include both runtime implementation classes in the MBean JAR File (MJF) when you generate the security provider's MBean type. See Generating an MBean Type to Configure and Manage the Custom Security Provider.
SSPI Quick Reference
Table 2-1 maps the types of security providers (and their components) with the SSPIs and other interfaces you use to develop them.
Table 2-1 Security Providers, Their Components, and Corresponding SSPIs
Type/Component | SSPIs/Interfaces |
---|---|
Authentication provider |
|
LoginModule (JAAS) |
|
Identity Assertion provider |
|
Identity Asserter |
|
Principal Validation provider |
|
Authorization |
|
Access Decision |
|
Adjudication provider |
|
Adjudicator |
|
Role Mapping provider |
|
Role Mapper |
|
Auditing provider |
|
Audit Channel |
|
Credential Mapping provider |
|
Credential Mapper |
|
Cert Path Provider |
|
Versionable Application Provider |
|
Note:
The SSPIs you use to create runtime classes for custom security providers are located in the weblogic.security.spi.package
in the Java API Reference for Oracle WebLogic Server.
Security Service Provider Interface (SSPI) MBeans
As described in Overview of the Development Process, the second step in developing a custom security provider is generating an MBean type for the custom security provider. This section helps you:
-
Understand the Basic Elements of an MBean Definition File (MDF)
-
Understand the SSPI MBean Hierarchy and How It Affects the WebLogic Remote Console
Additionally, this section provides SSPI MBean Quick Reference that indicates which required SSPI MBeans must be extended and which optional SSPI MBeans can be implemented for each type of security provider.
Understand Why You Need an MBean Type
In addition to creating runtime classes for a custom security provider, you must also generate an MBean type. The term MBean is short for managed bean, a Java object that represents a Java Management eXtensions (JMX) manageable resource.
Note:
JMX is a specification that defines a standard management architecture, APIs, and management services. See Understanding JMX in Developing Manageable Applications Using JMX for Oracle WebLogic Server.
An MBean type is a factory for instances of MBeans. After they are created, you can configure and manage the inherited standard attributes of the custom security provider using the MBean instance, through the WebLogic Remote Console. However, you cannot use the WebLogic Remote Console to manage the custom attributes from your MDF file.
Note:
All MBean instances are aware of their parent type, so if you modify the configuration of an MBean type, all instances that you or an administrator may have created will also update their configurations. (For more information, see Understand the SSPI MBean Hierarchy and How It Affects the WebLogic Remote Console.)
Determine Which SSPI MBeans to Extend and Implement
You use MBean interfaces called SSPI MBeans to create MBean types. There are two types of SSPI MBeans you can use to create an MBean type for a custom security provider:
-
Required SSPI MBeans, which you must extend because they define the basic methods that allow a security provider to be configured and managed within the WebLogic Server environment.
-
Optional SSPI MBeans, which you can implement because they define additional methods for managing security providers. Different types of security providers are able to use different optional SSPI MBeans.
Understand the Basic Elements of an MBean Definition File (MDF)
An MBean Definition File (MDF) is an XML file used by the WebLogic MBeanMaker utility to generate the Java files that comprise an MBean type. All MDFs must extend a required SSPI MBean that is specific to the type of the security provider you have created, and can implement optional SSPI MBeans.
Example 2-1 shows a sample MBean Definition File (MDF), and an explanation of its content follows. (Specifically, it is the MDF used to generate an MBean type for the WebLogic Credential Mapping provider. Note that the DeployableCredentialProvider interface is deprecated in this release of WebLogic Server.)
Note:
A complete reference of MDF element syntax is available in MBean Definition File (MDF) Element Syntax.
Example 2-1 DefaultCredentialMapper.xml
<MBeanType Name = "DefaultCredentialMapper" DisplayName = "DefaultCredentialMapper" Package = "weblogic.security.providers.credentials" Extends = "weblogic.management.security.credentials. DeployableCredentialMapper" Implements = "weblogic.management.security.credentials. UserPasswordCredentialMapEditor, weblogic.management.security.credentials.UserPasswordCredentialMapExtendedReader, weblogic.management.security.ApplicationVersioner, weblogic.management.security.Import, weblogic.management.security.Export" PersistPolicy = "OnUpdate" Description = "This MBean represents configuration attributes for the WebLogic Credential Mapping provider.<p>" > <MBeanAttribute Name = "ProviderClassName" Type = "java.lang.String" Writeable = "false" Default = ""weblogic.security.providers.credentials. DefaultCredentialMapperProviderImpl"" Description = "The name of the Java class that loads the WebLogic Credential Mapping provider." /> <MBeanAttribute Name = "Description" Type = "java.lang.String" Writeable = "false" Default = ""Provider that performs Default Credential Mapping"" Description = "A short description of the WebLogic Credential Mapping provider." /> <MBeanAttribute Name = "Version" Type = "java.lang.String" Writeable = "false" Default = ""1.0"" Description = "The version of the WebLogic Credential Mapping provider." /> : : </MBeanType>
The bold attributes in the <MBeanType>
tag show that this MDF is named DefaultCredentialMapper
and that it extends the required SSPI MBean called DeployableCredentialMapper
. It also includes additional management capabilities by implementing the UserPasswordCredentialMapEditor
optional SSPI MBean.
The ProviderClassName
, Description
, and Version
attributes defined in the <MBeanAttribute>
tags are required in any MDF used to generate MBean types for security providers because they define the security provider's basic configuration methods, and are inherited from the base required SSPI MBean called Provider
(see Figure 2-5). The ProviderClassName
attribute is especially important. The value for the ProviderClassName
attribute is the Java filename of the security provider's runtime class (that is, the implementation of the appropriate SSPI ending in Provider
). The example runtime class shown in Example 2-1 is DefaultCredentialMapperProviderImpl.java
.
While not shown in Example 2-1, you can include additional attributes and operations in an MDF using the <MBeanAttribute>
and <MBeanOperation>
tags.
Note:
The Sample Auditing provider provides an example of adding a custom attribute.
Custom Providers and Classpaths
Classes loaded from WL_HOME\server\lib\mbeantypes
are not visible to other JAR and EAR files deployed on WebLogic Server. If you have common utility classes that you want to share, you must place them in the system classpath.
Note:
WL_HOME\server\lib\mbeantypes
is the default directory for installing MBean types. Beginning with 9.0, security providers can be loaded from ...\domaindir\lib\mbeantypes
as well. JAR files loaded from the ...\domaindir\lib\mbeantypes
directory can be shared across applications. They do not need to be explicitly placed in the system classpath.
Throwing Exceptions from MBean Operations
Your custom provider MBeans must throw only JDK exception types or weblogic.management.utils
exception types. Otherwise, JMX clients may not include the code necessary to receive your exceptions.
-
For typed exceptions, you must throw only the exact types from the throw clause of your MBean's method, as opposed to deriving and throwing your own exception type from that type.
-
For nested exceptions, you must throw only JDK exception types or
weblogic.management.utils
exceptions. -
For runtime exceptions, you must throw or pass through only JDK exceptions.
Specifying Non-Clear Text Values for MBean Attributes
As described in The MBeanAttribute Subelement, you can use the Encrypted attribute to specify that the value of an MBean attribute should not be displayed as clear text. For example, you encrypt the value of the MBean attribute when getting input for a password. The following code fragment shows an example of using the Encrypted attribute:
<MBeanAttribute Name = "PrivatePassPhrase" Type = "java.lang.String" Encrypted = "true" Default = """" Description = "The Keystore password." />
Using Dynamic MBean Attributes
A Dynamic MBean is an MBean that defines its management interface at run-time. For example, a configuration MBean could determine the names and types of the attributes it exposes by parsing an XML file. MBean attributes marked as dynamic can be changed without requiring a server restart. If you declare an MBean attribute to be dynamic, then its value is automatically updated as it is changed in the running server. When the security provider implementation reads the value from the MBean object passed at runtime to the initialize
method, the provider receives the most recently updated value.
For more information about:
-
The
initialize
method of the security provider interface, see Understand the Purpose of the Provider SSPIs. -
Dynamic MBean attributes and how to specify them, see The MBeanAttribute Subelement.
Understand the SSPI MBean Hierarchy and How It Affects the WebLogic Remote Console
The inherited standard attributes that are specified in the required SSPI MBeans that your MBean Definition File (MDF) extends (all the way up to the Provider base SSPI MBean) automatically appear in the WebLogic Remote Console page for the associated security provider. You can use these attributes to configure and manage your custom security providers.
Note:
For authentication security providers only, the attributes and operations that are specified in the optional SSPI MBeans your MDF implements are also automatically supported by the WebLogic Remote Console. For other types of security providers, you must write a console extension in order to make the attributes and operations inherited from the optional SSPI MBeans available in the WebLogic Remote Console.
Figure 2-5 illustrates the SSPI MBean hierarchy for security providers (using the WebLogic Credential Mapping MDF as an example), and indicates what attributes and operations will appear in the WebLogic Remote Console for the WebLogic Credential Mapping provider.
Figure 2-5 SSPI MBean Hierarchy for Credential Mapping Providers

Description of "Figure 2-5 SSPI MBean Hierarchy for Credential Mapping Providers"
Implementing the hierarchy of SSPI MBeans in the DefaultCredentialMapper
MDF generates a page in the WebLogic Remote Console that lists the standard inherited properties of the custom provider.
The Name, Description, and Version fields come from attributes with these names inherited from the base required SSPI MBean called Provider
and specified in the DefaultCredentialMapper
MDF. Note that the DisplayName
attribute in the DefaultCredentialMapper
MDF generates the value for the Name field, and that the Description
and Version
attributes generate the values for their respective fields as well. The Credential Mapping Deployment Enabled field is displayed (on the Provider Specific page) because of the CredentialMappingDeploymentEnabled
attribute in the DeployableCredentialMapper
required SSPI MBean, which the DefaultCredentialMapper
MDF extends.
Understand What the WebLogic MBeanMaker Provides
The WebLogic MBeanMaker is a command-line utility that takes an MBean Definition File (MDF) as input and outputs files for an MBean type. When you run the MDF you created through the WebLogic MBeanMaker, the following occurs:
-
Any attributes inherited from required SSPI MBeans—as well as any custom attributes you added to the MDF—cause the WebLogic MBeanMaker to generate complete getter/setter methods in the MBean type's information file. (The MBean information file is not shown in Figure 2-6.) See About the MBean Information File.
Necessary developer action: None. No further work must be done for these methods.
-
Any operations inherited from optional SSPI MBeans cause the MBean implementation file to inherit their methods, whose implementations you must supply from scratch.
Necessary developer action: Currently, the WebLogic MBeanMaker does not generate method stubs for these inherited methods, so you will need to supply the appropriate implementations.
-
Any custom operations you added to the MDF will cause the WebLogic MBeanMaker to generate method stubs.
Necessary developer action: You must provide implementations for these methods. (However, because the WebLogic MBeanMaker generates the stubs, you do not need to look up the Java method signatures.)
This is illustrated in Figure 2-6.
Figure 2-6 What the WebLogic MBeanMaker Provides

Description of "Figure 2-6 What the WebLogic MBeanMaker Provides"
About the MBean Information File
The MBean information file contains a compiled definition of the data in the MBean Definition File in a form that JMX Model MBeans require. The format of this file is a list of attributes, operations, and notifications, each of which also has a set of descriptor tags that describe that entity. In addition, the MBean itself also has a set of descriptor tags. An example of this format is as follows:
MBean + tags attribute1 + tags, attribute2 + tags ... operation1 + tags, operation2 + tags ... notification1 + tags, notification2 + tags ...
If desired, you can access this information at runtime by calling the standard JMX server getMBeanInfo
method to obtain the ModelMBeanInfo
.
Note:
Be sure to reference the JMX specification to determine how to interpret the returned structure.
SSPI MBean Quick Reference
Based on the list of SSPIs you need to implement as part of developing your custom security provider, locate the required SSPI MBeans you need to extend in Table 2-2. Using Table 2-3 through Table 2-5, locate any optional SSPI MBeans you also want to implement for managing your security provider.
Table 2-2 Required SSPI MBeans
Type | Package Name | Required SSPI MBean |
---|---|---|
Authentication provider |
|
|
Identity Assertion provider |
|
|
Authorization provider |
|
|
Adjudication provider |
|
|
Role Mapping provider |
|
|
Auditing provider |
|
|
Credential Mapping provider |
|
|
Cert Path Provider |
|
|
Note:
The required SSPI MBeans shown in Table 2-2 are located in the weblogic.management.security.<Package_Name>
package.
Table 2-3 Optional Authentication SSPI MBeans
Optional SSPI MBeans | Purpose |
---|---|
|
Create a group. If the group already exists, an exception is thrown. |
|
List a group's members. |
|
Read data about groups. |
|
Remove groups. |
|
List the groups containing a user or a group. |
|
Create, edit and remove users. |
|
Change a user's password. |
|
Read data about users. |
|
Remove users. |
Table 2-4 Optional Authorization SSPI MBeans
Optional SSPI MBeans | Purpose |
---|---|
|
Auxiliary methods for creating, editing, and removing policies. |
|
Indicates that the provider supports policy consumption. |
|
Create, edit and remove security policies. |
|
List data about policies. |
|
Read data about security policies. |
|
Manages policies in a policy store. |
|
Create, edit and remove security roles. |
|
Read data about security roles. |
|
List data about roles. |
Note:
The optional authorization SSPI MBeans shown in Table 2-4 are located in the weblogic.management.security.authorization
package.
Table 2-5 Optional Credential Mapping SSPI MBeans
Optional SSPI MBeans | Purpose |
---|---|
|
Edit credential maps that map a WebLogic user to a remote username and password. |
|
Read credential maps that map a WebLogic user to a remote username and password. |
|
Read credential maps that map a WebLogic user to a remote username and password. |
Note:
The optional credential mapping SSPI MBeans shown in Table 2-5 are located in the weblogic.management.security.credentials
package.
Security Data Migration
Several of the WebLogic security providers have been developed to support security data migration. This means that administrators can export users and groups (for the WebLogic Authentication provider), security policies (for the WebLogic Authorization provider), security roles (for the WebLogic Role Mapping provider), or credential mappings (for the credential mapping provider) from one security realm, and then import them into another security realm. Administrators can migrate security data for each of these WebLogic security providers individually, or migrate security data for all the WebLogic security providers at once (that is, security data for the entire security realm).
The migration of security data may be helpful to administrators when:
-
Transitioning from development mode to production mode
-
Proliferating production mode security configurations to security realms in new WebLogic Server domains
-
Moving data to a new security realm in the same WebLogic Server domain or in a different WebLogic Server domain.
-
Moving from one security realm to a new security realm in the same WebLogic Server domain, where one or more of the WebLogic security providers will be replaced with custom security providers. (In this case, administrators need to copy security data for the security providers that are not being replaced.)
The following sections provide more information about security data migration:
Migration Concepts
Before you start to work with security data migration, you need to understand the following concepts:
Formats
A format is simply a data format that specifies how security data should be exported or imported. Currently, WebLogic Server does not provide any standard, public formats for developers of security providers. Therefore, the format you use is entirely up to you. Keep in mind, however, that for data to be exported from one security provider and later imported to another security provider, both security providers must understand how to process the same format. Supported formats are the list of data formats that a given security provider understands how to process.
Note:
Because the data format used for the WebLogic security providers is unpublished, you cannot currently migrate security data from a WebLogic security provider to a custom security provider, or visa versa.
Additionally, security vendors wanting to exchange security data with security providers from other vendors will need to collaborate on a standard format to do so.
Constraints
Constraints are key/value pairs used to specify options to the export or import process. Constraints allow administrators to control which security data is exported or imported from the security provider's database. For example, an administrator may want to export only users (not groups) from an authentication provider's database, or a subset of those users. Supported constraints are the list of constraints that administrators may specify during the migration process for a particular security provider. For example, an authentication provider's database can be used to import users and groups, but not security policies.
Migration Files
Export files are the files to which security data is written (in the specified format) during the export portion of the migration process. Import files are the files from which security data is read (also in the specified format) during the import portion of the migration process. Both export and import files are simply temporary storage locations for security data as it is migrated from one security provider's database to another.
Note:
The migration files are not protected unless you take additional measures to protect them. Because migration files may contain sensitive data, take extra care when working with them.
Adding Migration Support to Your Custom Security Providers
If you want to develop custom security providers that support security data migration like the WebLogic security providers do, you need to extend the weblogic.management.security.ImportMBean
and weblogic.management.security.ExportMBean
optional SSPI MBeans in the MBean Definition File (MDF) that you use to generate MBean types for your custom security providers, then implement their methods. These optional SSPI MBeans include the attributes and operations described in Table 2-6 and Table 2-7, respectively.
Table 2-6 Attributes and Operations of the ExportMBean Optional SSPI MBean
Attributes/Operations | Description |
---|---|
|
A list of export data formats that the security provider supports. |
|
A list of export constraints that the security provider supports. |
|
Exports provider-specific security data in a specified format. |
|
A parameter on the |
|
A parameter on the Notes: The WebLogic security providers that support security data migration are implemented in a way that allows you to specify a relative path (from the directory relative to the server you are working on). You must specify a directory that already exists; WebLogic Server will not create one for you. |
|
A parameter on the |
Note:
See ExportMBean interface
in Java API Reference for Oracle WebLogic Server.
Table 2-7 Attributes and Operations of the ImportMBean Optional SSPI MBean
Attributes/Operations | Description |
---|---|
|
A list of import data formats that the security provider supports. |
|
A list of import constraints that the security provider supports. |
|
Imports provider-specific data from a specified format. |
|
A parameter on the |
|
A parameter on the Note: The WebLogic security providers that support security data migration are implemented in a way that allows you to specify a relative path (from the directory relative to the server you are working on). You must specify a directory that already exists; WebLogic Server will not create one for you. |
|
A parameter on the |
Note:
See ImportMBean interface
in Java API Reference for Oracle WebLogic Server.
Management Utilities Available to Developers of Security Providers
The weblogic.management.utils
package contains additional management interfaces and exceptions that developers might find useful, particularly when generating MBean types for their custom security providers. Implementation of these interfaces and exceptions is not required to develop a custom security provider (unless you inherit them by implementing optional SSPI MBeans in your custom security provider's MDF).
Note:
The interfaces and classes are located in this package (rather than in weblogic.management.security) because they are general purpose utilities; in other words, these utilities can also be used for non-security MBeans. The various types of MBeans are described in Overview of WebLogic Server Subsystem MBeans in Developing Custom Management Utilities Using JMX for Oracle WebLogic Server.
The weblogic.management.utils
package contains the following utilities:
-
Common exceptions.
-
Interfaces that provide methods for handling large lists of data.
-
An interface containing configuration attributes that are required to communicate with an external LDAP server.
Note:
The Manageable Sample Authentication provider uses the
weblogic.management.utils
package for exceptions as well as to handle lists of data.
See Java API Reference for Oracle WebLogic Server for the weblogic.management.utils
package.
Security Providers and WebLogic Resources
A WebLogic resource is a structured object used to represent an underlying WebLogic Server entity that can be protected from unauthorized access. Developers of custom authorization, role mapping, and credential mapping providers need to understand how these security providers interact with WebLogic resources and the security policies used to secure those resources.
Note:
Security policies replace the access control lists (ACLs) and permissions that were used to protect WebLogic resources in previous releases of WebLogic Server.
The following sections provide information about security providers and WebLogic resources:
The Architecture of WebLogic Resources
The Resource
interface, located in the weblogic.security.spi
package, provides the definition for an object that represents a WebLogic resource, which can be protected from unauthorized access. The ResourceBase
class, located in the weblogic.security.service
package, is an abstract base class for more specific WebLogic resource types, and facilitates the model for extending resources. (See Figure 2-7 and Types of WebLogic Resources.)
Figure 2-7 Architecture of WebLogic Resources

Description of "Figure 2-7 Architecture of WebLogic Resources"
The ResourceBase
class includes the Oracle-provided implementations of the getID
, getKeys
, getValues
, and toString
methods. See WebLogic Server API Reference Javadoc for the ResourceBase
class.
This architecture allows you to develop security providers without requiring that they be aware of any particular WebLogic resources. Therefore, when new resource types are added, you should not need to modify the security providers.
Types of WebLogic Resources
As shown in Figure 2-7, certain classes in the weblogic.security.service
package extend the ResourceBase
class, and therefore provide you with implementations for specific types of WebLogic resources. WebLogic resource implementations are available for:
-
Administrative resources
-
Application resources
-
COM resources
-
Control resources
-
EIS resources
-
EJB resources
-
JDBC resources
-
JMS resources
-
JNDI resources
-
Remote resources
-
Server resources
-
URL resources
-
Web service resources
-
Work Context resources
Note:
See Securing Resources Using Roles and Policies for Oracle WebLogic Server and the Java API Reference for Oracle WebLogic Server for the
weblogic.security.service
package.
WebLogic Resource Identifiers
Each WebLogic resource (described in Types of WebLogic Resources) can be identified in two ways: by its toString()
representation or by an ID obtained using the getID()
method.
The toString() Method
If you use the toString()
method of any WebLogic resource implementation, a description of the WebLogic resource will be returned in the form of a String
. First, the type of the WebLogic resource is printed in pointy-brackets. Then, each key is printed, in order, along with its value. The keys are comma-separated. Values that are lists are comma-separated and delineated by open and close curly braces. Each value is printed as is, except that commas (,), open braces ({), close braces (}), and back slashes (\) are each escaped with a back slash. For example, the EJB resource:
EJBResource ('myApp", 'MyJarFile", 'myEJB", 'myMethod", 'Home", new String[] {'argumentType1", 'argumentType2"} );
will produce the following toString
output:
type=<ejb>, app=myApp, module="MyJarFile", ejb=myEJB, method="myMethod", methodInterface="Home", methodParams={argumentType1, argumentType2}
The format of the WebLogic resource description provided by the toString()
method is public (that is, you can construct one without using a Resource
object) and is reversible (meaning that you can convert the String
form back to the original WebLogic resource).
Note:
Example 2-2 illustrates how to use the toString()
method to identify a WebLogic resource.
Resource IDs and the getID() Method
The getID()
method on each of the defined WebLogic resource types returns a 64-bit hashcode that can be used to uniquely identify the WebLogic resource in a security provider. The resource ID can be effectively used for fast runtime caching, using the following algorithm:
-
Obtain a WebLogic resource.
-
Get the resource ID for the WebLogic resource using the
getID
method. -
Look up the resource ID in the cache.
-
If the resource ID is found, then return the security policy.
-
If the resource ID is not found, then:
-
Use the
toString()
method to look up the WebLogic resource in the security provider database. -
Store the resource ID and the security policy in cache.
-
Return the security policy.
Note:
Example 2-3 illustrates how to use the
getID()
method to identify a WebLogic resource in an authorization provider, and provides a sample implementation of this algorithm.
-
Because it is not guaranteed stable across multiple runs, you should not use the resource ID to store information about the WebLogic resource in a security provider database. Instead, Oracle recommends that you store any resource-to-security policy and resource-to-security role mappings in their corresponding security provider database using the WebLogic resource's toString()
method.
Creating Default Groups for WebLogic Resources
When writing a runtime class for a custom authentication provider, there are several default groups that you are required to create. Table 2-8 provides information to assist you with this task.
Table 2-8 Default Groups and Group Membership
Group Name | Group Membership |
---|---|
|
Empty, or an administrative user. |
|
Empty |
|
Empty |
|
Empty |
|
Empty |
|
|
Creating Default Security Roles for WebLogic Resources
When writing a runtime class for a custom role mapping provider, there are several default global roles that you are required to create. Table 2-9 provides information to assist you with this task.
Table 2-9 Default Global Roles and Group Associations
Global Role Name | Group Association |
---|---|
|
|
|
|
|
|
|
|
|
|
|
|
|
|
|
|
|
|
Note:
See Users, Groups, and Security Roles in Securing Resources Using Roles and Policies for Oracle WebLogic Server.
Creating Default Security Policies for WebLogic Resources
When writing a runtime class for a custom authorization provider, there are several default security policies that you are required to create. These default security policies initially protect the various types of WebLogic resources. Table 2-10 provides information to assist you with this task.
Table 2-10 Default Security Policies for WebLogic Resources
WebLogic Resource Constructor | Security Policy |
---|---|
|
|
|
|
|
|
|
|
|
|
|
|
|
|
|
|
|
|
|
|
|
|
|
|
|
|
|
|
|
|
Note:
Application and COM resources should not have default security policies (that is, they should not grant permission to anyone by default).
Looking Up WebLogic Resources in a Security Provider's Runtime Class
Example 2-2 illustrates how to look up a WebLogic resource in the runtime class of an authorization provider. This algorithm assumes that the security provider database for the authorization provider contains a mapping of WebLogic resources to security policies. It is not required that you use the algorithm shown in Example 2-2, or that you utilize the call to the getParentResource
method. (See Single-Parent Resource Hierarchies.)
Example 2-2 How to Look Up a WebLogic Resource in an Authorization Provider: Using the toString Method
Policy findPolicy(Resource resource) { Resource myResource = resource; while (myResource != null) { String resourceText = myResource.toString(); Policy policy = lookupInDB(resourceText); if (policy != null) return policy; myResource = myResource.getParentResource(); } return null; }
You can optimize the algorithm for looking up a WebLogic resource by using the getID
method for the resource. (Use of the toString
method alone, as shown in Example 2-2, may impact performance due to the frequency of string concatenations.) The getID
method may be quicker and more efficient because it is a hash operation that is calculated and cached within the WebLogic resource itself. Therefore, when the getID
method is used, the toString
value only needs to be calculated once per resource (as shown in Example 2-3).
Example 2-3 How to Look Up a WebLogic Resource in an Authorization Provider: Using the getID Method
Policy findPolicy(Resource resource) { Resource myResource = resource; while (myResource != null) { long id = myResource.getID(); Policy policy = lookupInCache(id); if (policy != null) return policy; String resourceText = myResource.toString(); Policy policy = lookupInDB(resourceText); if (policy != null) { addToCache(id, policy); return policy; } myResource = myResource.getParentResource(); } return null; }
Note:
The getID
method is not guaranteed between patch sets or future WebLogic Server releases. Therefore, you should not store getID
values in your security provider database.
Single-Parent Resource Hierarchies
The level of granularity for WebLogic resources is up to you. For example, you can consider an entire Web application, a particular Enterprise JavaBean (EJB) within that Web application, or a single method within that EJB to be a WebLogic resource.
WebLogic resources are arranged in a hierarchical structure ranging from most specific to least specific. You can use the getParentResource
method for each of the WebLogic resource types if you like, but it is not required.
The WebLogic security providers use the single-parent resource hierarchy as follows: If a WebLogic security provider attempts to access a specific WebLogic resource and that resource cannot be located, the WebLogic security provider will call the getParentResource
method of that resource. The parent of the current WebLogic resource is returned, and allows the WebLogic security provider to move up the resource hierarchy to protect the next (less-specific) resource. For example, if a caller attempts to access the following URL resource:
type=<url>, application=myApp, contextPath="/mywebapp", uri=foo/bar/my.jsp
and that exact URL resource cannot be located, the WebLogic security provider will progressively attempt to locate and protect the following resources (in order):
type=<url>, application=myApp, contextPath="/mywebapp", uri=/foo/bar/* type=<url>, application=myApp, contextPath="/mywebapp", uri=/foo/* type=<url>, application=myApp, contextPath="/mywebapp", uri=*.jsp type=<url>, application=myApp, contextPath="/mywebapp", uri=/* type=<url>, application=myApp, contextPath="/mywebapp" type=<url>, application=myApp type=<app>, application=myApp type=<url>
Note:
See Java API Reference for Oracle WebLogic Server for any of the predefined WebLogic resource types or the Resource interface.
Pattern Matching for URL Resources
Sections SRV.11.1 and SRV.11.2 of the Java Servlet 2.3 Specification (http://jcp.org/aboutJava/communityprocess/first/jsr053/index.html
) describe the servlet container's pattern matching rules. These rules are used for URL resources as well. The following examples illustrate some important concepts with regard to URL resource pattern matching.
Example 1
For the URL resource type=<url>, application=myApp, contextPath=/mywebapp, uri=/foo/my.jsp, httpMethod=GET
, the resource hierarchy used is as follows. (Note lines 3 and 4, which contain URL patterns that may be different from what is expected.)
-
type=<url>, application=myApp, contextPath=/mywebapp, uri=/foo/my.jsp, httpMethod=GET
-
type=<url>, application=myApp, contextPath=/mywebapp, uri=/foo/my.jsp
-
type=<url>, application=myApp, contextPath=/mywebapp, uri=/foo/my.jsp/*, httpMethod=GET
-
type=<url>, application=myApp, contextPath=/mywebapp, uri=/foo/my.jsp/*
-
type=<url>, application=myApp, contextPath=/mywebapp, uri=/foo/*, httpMethod=GET
-
type=<url>, application=myApp, contextPath=/mywebapp, uri=/foo/*
-
type=<url>, application=myApp, contextPath=/mywebapp, uri=*.jsp, httpMethod=GET
-
type=<url>, application=myApp, contextPath=/mywebapp, uri=*.jsp
-
type=<url>, application=myApp, contextPath=/mywebapp, uri=/*, httpMethod=GET
-
type=<url>, application=myApp, contextPath=/mywebapp, uri=/*
-
type=<url>, application=myApp, contextPath=/mywebapptype=<url>, application=myApp
-
type=<app>, application=myApp
-
type=<url>
Example 2
For the URL resource type=<url>, application=myApp, contextPath=/mywebapp, uri=/foo
, the resource hierarchy used is as follows. (Note line 2, which contains a URL pattern that may be different from what is expected.)
-
type=<url>, application=myApp, contextPath=/mywebapp, uri=/foo
-
type=<url>, application=myApp, contextPath=/mywebapp, uri=/foo/*
-
type=<url>, application=myApp, contextPath=/mywebapp, uri=/*
-
type=<url>, application=myApp, contextPath=/mywebapp
-
type=<url>, application=myApp
-
type=<app>, application=myApp
-
type=<url>
ContextHandlers and WebLogic Resources
A ContextHandler
is a high-performing WebLogic class that obtains additional context and container-specific information from the resource container, and provides that information to security providers making access or role mapping decisions. The ContextHandler
interface provides a way for an internal WebLogic resource container to pass additional information to a WebLogic Security Framework call, so that a security provider can obtain contextual information beyond what is provided by the arguments to a particular method. A ContextHandler
is essentially a name/value list and as such, it requires that a security provider know what names to look for. (In other words, use of a ContextHandler
requires close cooperation between the WebLogic resource container and the security provider.) Each name/value pair in a ContextHandler
is known as a context element, and is represented by a ContextElement
object.
Note:
See Java API Reference for Oracle WebLogic Server for the weblogic.security.service
package.
Resource types have different context elements whose values you can inspect as part of developing a custom provider. That is, not all containers pass all context elements.
Table 2-11 lists the available ContextHandler
entries.
Table 2-11 Context Handler Entries
Context Element Name | Description and Type |
---|---|
|
A servlet access request or SOAP message via HTTP
|
|
A servlet access response or SOAP message via HTTP
|
|
A WebLogic Integration message. The message is streamed to the audit log.
|
|
The internal listen port of the network channel accepting or processing the request
|
|
The external listen port of the network channel accepting or processing the request
|
|
The port of the remote end of the TCP/IP connection of the network channel accepting or processing the request
|
|
The protocol used to make the request of the network channel accepting or processing the request
|
|
The internal listen address of the network channel accepting or processing the request
|
|
The external listen address of the network channel accepting or processing the request
|
|
The remote address of the TCP/IP connection of the network channel accepting or processing the request
|
|
The name of the network channel accepting or processing the request
|
|
Is the network channel accepting or processing the request using SSL?
|
|
Object based on parameter |
|
|
|
Used by WebLogic Server internal process.
|
|
The SSL framework has validated the certificate chain, meaning that the certificates in the chain have signed each other properly; the chain terminates in a certificate that is one of the server's trusted CAs; the chain honors the basic constraints rules; and the certificates in the chain have not expired.
|
|
Not used in this release of WebLogic Server.
|
|
Not used in this release of WebLogic Server.
|
|
|
|
The SSL client certificate chain obtained from the SSL connection over which a sender-vouches SAML assertion was received.
|
|
The certificate used to sign a Web service message.
|
|
The type of SAML assertion: bearer, artifact, sender-vouches, or holder-of-key.
|
|
The
|
Example 2-4 illustrates how you can access HttpServletRequest
and HttpServletResponse
context element objects via a URL (Web) resource's ContextHandler
. For example, you might use this code in the isAccessAllowed()
method of your AccessDecision
SSPI implementation. See Implement the AccessDecision SSPI.)
Example 2-4 Example: Accessing Context Elements in the URL Resource ContextHandler
static final String SERVLETREQUESTNAME = 'com.bea.contextelement.servlet.HttpServletRequest"; if (resource instanceof URLResource) { HttpServletRequest req = (HttpServletRequest)handler.getValue(SERVLETREQUESTNAME); }
Note:
You might also want to access these context elements in the getRoles()
method of the RoleMapper SSPI implementation or the getContext()
method of the AuditContext
interface implementation. See Implement the RoleMapper SSPI and Audit Context, respectively.)
Providers and Interfaces that Support Context Handlers
The ContextHandler
interface provides a way to pass additional information to a WebLogic Security Framework call, so that a security provider or interface can obtain additional context information beyond what is provided by the arguments to a particular method.
Table 2-12 describes the context handler support.
Table 2-12 Methods and Classes that Support Context Handlers
Method | Description |
---|---|
|
The |
|
An implementation of the AdjudicatorV2 SSPI interface is the part of an adjudication provider that is called after all the Access Decisions' |
|
Because the JAAS |
|
The |
|
The |
|
The |
|
The |
|
The |
|
The |
|
The |
|
The IdentityAsserterV2 provider allows the Security Framework to pass a |
|
A The EJB and Servlet containers must add the |
|
The |
|
As of WebLogic Server version 9.0, the
|
Initialization of the Security Provider Database
Note:
Prior to reviewing this section, be sure you have read Security Provider Databases in the Understanding Security for Oracle WebLogic Server.
At minimum, you must initialize security providers' databases with the default users, groups, security policies, security roles, or credentials that your authentication, authorization, role mapping, and credential mapping providers expect. You will need to initialize a given security provider's database before the security provider can be used, and should think about how this will work as you are writing the runtime classes for your custom security providers. The method you use to initialize a security provider's database depends upon many factors, including whether or not an externally administered database will be used to store the user, group, security policy, security role, or credential information, and whether or not the database already exists or needs to be created.
The following sections explain some best practices for initializing a security provider database:
Best Practice: Create a Simple Database If None Exists
The first time an authentication, authorization, role mapping, or credential mapping provider is used, it attempts to locate a database with the information it needs to provide its security service. If the security provider fails to locate the database, you can have it create one and automatically populate it with the default users, groups, security policies, security roles, and credentials. This option may be useful for development and testing purposes.
Both the WebLogic security providers and the sample security providers follow this practice. The WebLogic Authentication, Authorization, Role Mapping, and Credential Mapping providers store the user, group, security policy, security role, and credential information in the embedded LDAP server. If you want to use any of these WebLogic security providers, you will need to follow the Configuring the Embedded LDAP Server instructions in Administering Security for Oracle WebLogic Server.
Note:
The sample security providers simply create and use a properties file as their database. For example, the sample authentication provider creates a file called SampleAuthenticatorDatabase.java
that contains the necessary information about users and groups.
Best Practice: Configure an Existing Database
If you already have a database (such as an external LDAP server), you can populate that database with the users, groups, security policies, security roles, and credentials that your authentication, authorization, role mapping, and credential mapping providers require. (Populating an existing database is accomplished using whatever tools you already have in place for performing these tasks.)
Once your database contains the necessary information, you must configure the security providers to look in that database. You accomplish this by adding custom attributes in your security provider's MBean Definition File (MDF). Some examples of custom attributes are the database's host, port, password, and so on. After you run the MDF through the WebLogic MBeanMaker and complete a few other steps to generate the MBean type for your custom security provider, you or an administrator can use WLST or the WebLogic RESTful management resources to set these attributes to point to the database.
As an example, Example 2-5 shows some custom attributes that are part of the WebLogic LDAP Authentication provider's MDF. These attributes enable an administrator to specify information about the WebLogic LDAP Authentication provider's database (an external LDAP server), so it can locate information about users and groups.
Example 2-5 LDAPAuthenticator.xml
... <MBeanAttribute Name = "UserObjectClass" Type = "java.lang.String" Default = ""person"" Description = "The LDAP object class that stores users." /> <MBeanAttribute Name = "UserNameAttribute" Type = "java.lang.String" Default = ""uid"" Description = "The attribute of an LDAP user object that specifies the name of the user." /> <MBeanAttribute Name = "UserDynamicGroupDNAttribute" Type = "java.lang.String" Description = "The attribute of an LDAP user object that specifies the distinguished names (DNs) of dynamic groups to which this user belongs. If such an attribute does not exist, WebLogic Server determines if a user is a member of a group by evaluating the URLs on the dynamic group. If a group contains other groups, WebLogic Server evaluates the URLs on any of the descendents of the group." /> <MBeanAttribute Name = "UserBaseDN" Type = "java.lang.String" Default = ""ou=people, o=example.com"" Description = "The base distinguished name (DN) of the tree in the LDAP directory that contains users." /> <MBeanAttribute Name = "UserSearchScope" Type = "java.lang.String" Default = ""subtree"" LegalValues = "subtree,onelevel" Description = "Specifies how deep in the LDAP directory tree to search for Users. Valid values are <code>subtree</code> and <code>onelevel</code>." /> ...
Best Practice: Delegate Database Initialization
If possible, initialization calls between a security provider and the security provider's database should be done by an intermediary class, referred to as a database delegator. The database delegator should interact with the runtime class and the MBean type for the security provider, as shown in Figure 2-8.
Figure 2-8 Positioning of the Database Delegator Class

Description of "Figure 2-8 Positioning of the Database Delegator Class"
A database delegator is used by the WebLogic Authentication and Credential Mapping providers. The WebLogic Authentication provider, for example, calls into a database delegator to initialize the embedded LDAP server with default users and groups, which it requires to provide authentication services for the default security realm.
Use of a database delegator is suggested as a convenience to application developers and security vendors who are developing custom security providers, because it hides the security provider's database and centralizes calls into the database.
Best Practice: Use the JDBC Connection Security Service API to Obtain Database Connections
As an alternative to the best practices for creating or configuring a database for your custom security provider, you can use the JDBCConnectionService
SSPI only during provider initialization to access the JDBC data sources that are configured for your WebLogic domain.
This capability enables your custom security providers to take advantage of full database access and database connection management capabilities provided through JDBC data sources, including multi data sources. See https://docs.oracle.com/en/java/javase/17/docs/api/java.sql/java/sql/Connection.html
for information about how SQL statements are executed and how the results are returned within the context of a connection.
When you use the JDBCConnectionService
SSPI, note the following:
-
Obtain the
JDBCConnectionService
in theinitialize()
method of your custom provider. -
Data sources are identified by name (
sqlConnectionName
), not JNDI path. -
During initialization, JDBC resources may not be available. Direct connections are returned until the JNDI and JDBC subsystems are fully initialized and available.
-
When finished with the database connection returned by the JDBC data source, the security provider must invoke the
releaseConnection
method (and specify theConnection
object) to release the connection.
Example 2-6 shows using the JDBCConnectionService
SSPI to obtain a database connection from a named JDBC data source.
Although not shown in the example, JDBCConnectionService.getConnection
can throw JDBCConnectionServiceException
if the named JDBC data source is unavailable, or SQLException
if the database connection is unavailable. JDBCConnectionService.releaseConnection
can throw SQLException
if the database connection is unavailable.
Example 2-6 Using the JDBCConnectionService API to Access JDBC Data Sources
JDBCConnectionService dbService = null; if (services instanceof SecurityServicesJDBC) { try { dbService = ((SecurityServicesJDBC)services).getJDBCConnectionService(); System.out.println("Obtained the JDBCConnectionService, " + dbService); Connection conn = dbService.getConnection("oracle-database"); PreparedStatement statement = conn.prepareStatement("select sysdate from dual"); ResultSet rs= statement.executeQuery(); while (rs.next()) { String s1 = rs.getString(1); System.out.println("Sys date =" + s1); } dbService.releaseConnection(conn); } catch(Exception e) { e.printStackTrace(); }
Implementing a JDBC Connection Security Service: Main Steps
To implement a security service for obtaining access to JDBC data sources:
-
In your provider's
initialize()
method, invoke thegetJDBCConnectionService
method of theSecurityServicesJDBC
interface to obtain the JDBC connection service. -
Invoke the
getConnection
method on the JDBC connection service instance, passing the name of a JDBC data source that is configured in your WebLogic domain. -
Add appropriate database commands, such as prepared statements, queries, and so on.
-
You must invoke the
releaseConnection
method on the JDBC connection service instance to release the connection instance.
Differences In Attribute Validators
A validator is an interface that is implemented by a class that can validate various types of expressions. In this release of WebLogic Server, the inheritance rules for security provider attribute validator methods differ from the rules that existed in 8.1.
In 8.1, a derived MBean had only to customize an attribute validator method in its MBean implementation file to make it take effect. As of version 9.0, the derived MBean must also explicitly declare the attribute validator in its MDF file to make it take effect. Otherwise, the customized method code is ignored.
Consider the following example of the base class of all identity assert MBean implementations, weblogic.management.security.authentication.IdentityAsserterImpl
.
IdentityAsserterImpl extends the authentication provider MBean implementation and gives the authenticator's MBean implementation access to its configuration attributes.
In 8.1, you could do the following:
-
Write an Identity Asserter provider called IdentityAsserter1. In its MDF file, indicate that it extends
weblogic.management.security.authentication.IdentityAsserter
. -
Use the WebLogic MBeanMaker to generate the MBean type. The implementation file created by the MBeanMaker, typically named
IdentityAsserter1Impl.java
, extendsweblogic.management.security.authentication.IdentityAsserterImpl
.Therefore, the MBean inherits the
activeTypes
attribute, which has an attribute validator method. ThevalidateActiveTypes(String[] activeTypes)
method ensures thatactiveTypes
includes only supported types). -
Modify the implementation file and specify a different implementation for the
validateActiveTypes
method. For example, it could further restrict the active types or loosen the rules. -
In 8.1, IdentityAsserter1's
validateActiveTypes
implementation is used.As of version 9.0, the base IdentityAsserter's
validateActiveTypes
implementation is used instead. That is, IdentityAsserter1'svalidateActiveTypes
implementation is silently ignored.
To work around this difference in version 9.0 and later, redeclare the attribute validator in IdentityAsserter1's MDF file in an MBeanOperation subelement.
Differences In Attribute Validators for Custom Validators
The difference in inheritance rules for security provider attribute validators also applies to custom validators. You could have a provider declare an attribute with a custom validator. Then you could derive another provider from that one and write another implementation of the validator. In 8.1, the derived provider's validator would be used. As of version 9.0, the base provider's validator is used instead, and the derived one is silently ignored.