8 Deploying the Active Topology Automation Service
This chapter describes how to deploy and manage ATA service.
Overview of ATA
Oracle Communications Active Topology Automation (ATA) represents the spatial relationships among your inventory entities for the inventory and network topology.
-
ATA provides a graphical representation of topology where you can see your inventory and its relationships at the level of detail that meets your needs.
See ATA Help for more information about the topology visualization.
Use ATA to view and analyze the network and service data in the form of topology diagrams. ATA collects this data from UIM.
You use ATA for the following:
- Viewing the networks and services, along with the corresponding resources, in the form of topological diagrams and graphical maps.
- Planning the network capacity.
- Tracking networks.
- Viewing alarm information.
ATA Architecture
The following figure shows a high-level architecture of the ATA service.
Note:
ATA refers to both Active Topology Automation and Service Impact Analysis.
UIM as the Producer
UIM communicates with the Topology Service using REST APIs and Kafka Message Bus. UIM is the Producer for Create, Update and Delete operations from UIM that impact Topology. UIM uses REST APIs to communicate directly with the ATA Service while building the messages and can also continue processing when the Topology Service is unavailable.
ATA Consumer
The ATA consumer service is a message consumer for topology updates from UIM using Message Bus service. ATA consumer processes the message of TopologyNodeCreate, TopologyNodeUpdate, TopologyNodeDelete, TopologyEdgeCreate, TopologyEdgeUpdate, TopologyEdgeDelete, TopologyProfileDelete, TopologyProfileDelete, and TopologyProfileUpdate event types. See "ATA Events and Definitions" chapter in Active Topology and Automation Asynchronous Events Guide.
Alarm Consumer
The alarm consumer service is a Kafka consumer client (implemented as Helidon MP microservice) listening on the ora-alarm-topology topic for the fault and performance alarm event notifications. The alarm event notification should be of TMF642 alarm JSON wrapped in TMF688 event JSON. The alarm consumer supports the TMF alarm event notification v5.0 specification. See https://www.tmforum.org/oda/open-apis/directory/alarm-management-api-TMF642/v5.0 for more information. The supported event types in this release are AlarmCreateEvent, AlarmAttributeValueChangeEvent, ClearAlarmCreateEvent, and AlarmDeleteEvent. See the Active Topology Automation Asynchronous Events Guide for sample alarm payload and message header information.
Alarm consumer creates the alarms and associate them with the affected entity (node or sub-node) and manage (update, clear, or delete) it for sub-sequent alarm event notifications. For each of the alarm event notification, it creates an event in the Service Impact Analysis service for trouble to resolve the use cases. The alarm consumer finds the affected entity (device or sub-device) in the inventory (UIM or ATA) by filtering the details available from the alarm event notification and associates alarm to it. By default, it refers the alarmedObject sub-structure in the alarm event notification and parse the alarmedObject.id and alarmObject.@referredType fields to find the entity in UIM or ATA. See "configuring alarm consumer" for more information on default logic and extension provided to customize the default behavior.
SmartSearch API
SmartSearch API enables you to search, filter, autocompletes, or aggregates the bulk API to batch process for insert, update, or delete top entries from the OpenSearch database.
SmartSearch Consumer
SmartSearch is a consumer for UIM. It processes multiple message events such as TopologyNodeCreate, TopologyNodeUpdate, TopologyNodeDelete, TopologyEdgeCreate, TopologyEdgeUpdate, TopologyEdgeDelete and so on.
OpenSearch
OpenSearch is NoSQL database it is an open-source search and analytics suite that makes it easy to ingest, search, visualize, and analyze data.
Topology Graph Database
The ATA Service communicates to the Oracle Databases using the Oracle Property Graph feature with PGQL and standard SQL. It can communicate directly to the database or with the In-Memory Graph for high performance operations. This converged database feature of Oracle Database makes it possible to utilize the optimal processing method with a single database. The Graph Database is isolated and a separate Pluggable Database (PDB) from the UIM Database but runs on the same 19c version for simplified licensing.
Prerequisites and Configuration for Creating ATA Images
You must install the prerequisite software and tools for creating ATA images.
Prerequisites for Creating ATA Images
You require the following prerequisites for creating ATA images:
- Podman on the build machine if Linux version is greater than or equal to 8.
- Docker on the build machine if Linux version is lesser than 8
- ATA Builder Toolkit (ref about the deliverables)
- Install Maven and update path variable with Maven
Home.
Set PATH variable export PATH=$PATH:$MAVEN_HOME/bin - Java, installed with JAVA_HOME set in the
environment.
Set PATH variable export PATH=$PATH:$JAVA_HOME/bin - Bash, to enable the `<tab>` command complete feature.
See "UIM Software Compatibility" in UIM Compatibility Matrix for details about the required and supported versions of these prerequisite software.
Configuring ATA Images
The dependency manifest file describes the input that goes into the ATA images. It is consumed by the image build process. The default configuration in the latest manifest file provides the necessary components for creating the ATA images easily. See "About the Manifest File" for more information.
Creating ATA Images
To create the ATA images:
Note:
See "UIM Software Compatibility" in UIM Compatibility Matrix for the latest versions of software.- Go to WORKSPACEDIR.
- Download graph server war file from Oracle E-Delivery (https://edelivery.oracle.com/osdc/faces/SoftwareDelivery
→ Oracle Graph Server
<version>→ Oracle Graph Webapps <version> for (Linux
x86-64)) and copy graph server war file to directory
$WORKSPACEDIR/ata-builder/staging/downloads/graph. Ensure only one copy of PGX.war
exists in …/downloads/graph path.
Note:
The log level is set to debug by default in graph server war file. If required, update the log level to error/info in graph-server-webapp-<version>.war/WEB-INF/classes/logback.xml before building images. - Download apache-tomcat-<tomcat_version>.tar.gz and copy to $WORKSPACEDIR/ata-builder/staging/downloads/tomcat.
- Download jdk-<jdk_version>_linux-x64_bin.tar.gz and
copy to $WORKSPACEDIR/ata-builder/staging/downloads/java.
Note:
For Tomcat and JDK versions, see Unified Inventory and Topology Microservices - Export proxies in environment variables, fill the details on proxy
settings:
#The eth0 is sample. replace "etho" with your specific interface name. export ip_addr=`ip -f inet addr show eth0|egrep inet|awk '{print $2}'|awk -F/ '{print $1}'` export http_proxy= export https_proxy=$http_proxy export no_proxy=localhost,$ip_addr export HTTP_PROXY= export HTTPS_PROXY=$HTTP_PROXY export NO_PROXY=localhost,$ip_addr - Update $WORKSPACEDIR/ata-builder/bin/gradle.properties with required
proxies.
systemProp.http.proxyHost= systemProp.http.proxyPort= systemProp.https.proxyHost= systemProp.https.proxyPort= systemProp.http.nonProxyHosts=localhost|127.0.0.1 systemProp.https.nonProxyHosts=localhost|127.0.0.1 - Uncomment the proxy block and provide
$WORKSPACEDIR/ata-builder/bin/m2/settings.xml with required
proxies.
<proxies> <proxy> <id>oracle-http-proxy</id> <host>xxxxx</host> <protocol>http</protocol> <nonProxyHosts>localhost|127.0.0.1|xxxxx</nonProxyHosts> <port>xxxxx</port> <active>true</active> </proxy> </proxies> - Copy UI custom icons to directory older $WORKSPACEDIR/ata-builder/staging/downloads/ata-ui/images if you have any customizations for service topology icon. For making customizations, see "Customizing the Images".
- Update the image tag in $WORKSPACEDIR/ata-builder/bin/ata_manifest.yaml
- Run
build-all-imagesscript to create ATA images:$WORKSPACEDIR/ata-builder/bin/build-all-images.shNote:
You can include the above procedure into your CI pipeline as long as the required components are already downloaded to the staging area.
Post-build Image Management
The ATA image builder creates images with names and tags based on the settings in the manifest file. By default, this results in the following images:
- uim-8.0.0.0.0-ata-base-2.0.0.0.0:latest
- uim-8.0.0.0.0-ata-api-2.0.0.0.0:latest
- uim-8.0.0.0.0-ata-pgx-2.0.0.0.0:latest
- uim-8.0.0.0.0-ata-ui-2.0.0.0.0:latest
- uim-8.0.0.0.0-ata-dbinstaller-2.0.0.0.0:latest
- uim-8.0.0.0.0-ata-consumer-2.0.0.0.0:latest
- uim-8.0.0.0.0-alarm-consumer-2.0.0.0.0:latest
- uim-8.0.0.0.0-smartsearch-consumer-2.0.0.0.0:latest
- uim-8.0.0.0.0-impact-analysis-api-2.0.0.0.0:latest
Customizing the Images
Service topology can be customized using a JSON configuration file. See "Customizing ATA Service Topology Configurations from UIM" for more information. As a part of customization, if custom icons are to be used to represent nodes in service topology, they must be placed in the $WORKSPACEDIR/ata-builder/staging/downloads/ata-ui/images/ folder and ata-ui image must be rebuilt.
Localizing Specification Name in ATA
The specification names in the ATA application can be localized. To achieve this, export the specification bundle from UIM and build the image with customization.
The prerequisite for localizing specification name in ATA is that the specification displays names provided in Service Catalog and Design - Design Studio and deployed to UIM.
To localize the specification name:
- Export UIM App Bundle:
- In UIM UI, navigate to Execute Rule under Administration section in the left pane.
- Select EXPORT_SPECIFICATION_DISPLAY_NAMES_AS_JSON from the dropdown,
ignore the file upload option, and click Process.
Note:
The ora_uim_baserulesets must be deployed before performing this step. - Download uimAppBundle.tar.gz.
- Place uimAppBundle.tar.gz in $BUILDER_HOME/staging/downloads/ata-ui/uimAppBundle builder for image building.
- Customize and build the image.
Creating an ATA Instance
This section describes how to create an ATA instance in your cloud native environment using the operational scripts and the configuration provided in the common cloud native toolkit.
Before you can create an ATA instance, you must validate cloud native environment. See "Planning UIM Installation" for details on prerequisites.
In this section, while creating a basic instance, the project name is considered as sr and instance name is considered as quick.
Note:
Project and Instance names cannot contain any special characters.
Installing ATA Cloud Native Artifacts and Toolkit
Build container images for the following using the ATA cloud native Image Builder:
- ATA Core application
- ATA PGX application
- ATA Consumer application
- Alarm Consumer application
- ATA User Interface application
- ATA database installer
- SmartSearch Consumer application
See "Deployment Toolkits" to download the Common cloud native toolkit archive file. Set the variable for the installation directory by running the following command, where $WORKSPACEDIR is the installation directory of the COMMON cloud native toolkit:
export COMMON_CNTK=$WORKSPACEDIR/common-cntkSetting up Environment Variables
ATA relies on access to certain environment variables to run seamlessly. Ensure the following variables are set in your environment:
- Path to your common cloud native toolkit
- Path to your specification files
To set the environment variables:
- Set the COMMON_CNTK variable to the path of directory where common
cloud native toolkit is extracted as
follows:
$ export COMMON_CNTK=$WORKSPACEDIR/common-cntk - Set SPEC_PATH variable to the location where application and database
yamls are copied. See "Assembling the Specifications" to copy specification
files if not already
copied.
$ export SPEC_PATH=$WORKSPACEDIR/spec_dir
Creating Secrets
You must store sensitive data and credential information in the form of Kubernetes Secrets that the scripts and Helm charts in the toolkit consume. Managing secrets is out of the scope of the toolkit and must be implemented while adhering to your organization's corporate policies. Additionally, ATA service does not establish password policies.
Note:
The passwords and other input data that you provide must adhere to the policies specified by the appropriate component.
As a prerequisite to use the toolkit for either installing the ATA database or creating a ATA instance, you must create secrets to access the following:
- ATA Database
- UIM Instance Credentials
- Common oauthConfig Secret for authentication
- commonTrust secret for egress SSL communication
The toolkit provides sample scripts to perform this. These scripts should be used for manual and faster creation of an instance. It does not support any automated process for creating instances. The scripts also illustrate both the naming of the secret and the layout of the data within the secret that ATA requires. You must create secrets before running the install-database.sh or create-applications.sh scripts.
Creating Secrets for ATA Database Credentials
The database secret specifies the connectivity details and the credentials for connecting to the ATA PDB (ATA schema). This is consumed by the ATA DB installer and ATA runtime.
Note:
The ATA schema username and PGX client username should have uppercase letters. The lowercase letters are not allowed.
- Run the following script to create the required
secrets:
$COMMON_CNTK/scripts/manage-app-credentials.sh -p sr -i quick -s $SPEC_PATH -a ata create database - Enter the corresponding values as prompted:
- TOPOLOGY DB Admin (sys) Username: Provide Topology Database admin username
- TOPOLOGY DB Admin (sys) Password: Provide Topology Database admin password
- TOPOLOGY Schema Username: Provide username for ATA schema to be created
- TOPOLOGY Schema Password: Provide ATA schema password
- TOPOLOGY DB Host: Provide ATA Database Hostname
- TOPOLOGY DB Port: Provide ATA Database Port
- TOPOLOGY DB Service Name: Provide ATA Service Name
- PGX Client Username: Provide username for PGX Client User to be created
- PGX Client Password: Provide PGX Client Password
- Verify that the following secret is
created:
sr-quick-ata-db-credentials
Creating Secrets for UIM Credentials
The UIM secret specifies the credentials for connecting to the UIM application. This is consumed by ATA runtime.
-
Run the following scripts to create the UIM secret:
$COMMON_CNTK/scripts/manage-app-credentials.sh -p sr -i quick -s $SPEC_PATH -a ata create uim - Enter the credentials and the corresponding values as prompted. The
credentials should be as shown in the following
example:
Provide UIM credentials ...(Format should be http: //<host>:<port>) UIM URL: Provide UIM Application URL, sample https://quick.sr.uim.org:30443 UIM Username: Provide UIM username UIM Password: Provide UIM password Is provided UIM a Cloud Native Environment ? (Select number from menu) 1) Yes 2) No #? 1 Provide UIM Cluster Service name (Format <uim-project>-<uim-instance>-cluster-uimcluster.<project>.svc.cluster.local) UIM Cluster Service name: sr-quick-cluster-uimcluster.sr.svc.cluster.local #Provide UIM Cluster Service name.Note:
Provide the default UIM URL, if the SAML protocol is configured for authentication with any IDP (such as IDCS, Keycloak, and so on.) For example:
https://<instance>.<project>.<hostSuffix>:<loadbalancerport>. - Verify that the following secret is
created:
sr-quick-ata-uim-credentials
Creating Secrets for Authentication Server Details
The OAuth secret specifies details of the authentication server. It is used by ATA to connect to Message Bus. See "Adding Common OAuth Secret and ConfigMap" for more information.
If authentication is enabled on ATA, ensure that you create an oauthConfig secret with the appropriate OIDC details of your identity provider. To create an oauthConfig secret, see "Adding Common OAuth Secret and ConfigMap".
Secret to Pass Egress Certificates
Create commonTrust secret. This secret should contain truststore with all SSL certificates required for SSL egress communication. For example: Traditional UIM cert, Idp cert. and so on.
Configuring the Application Specification Files
The applications-base.yaml, app-ata.yaml, <shape>/ata.yaml files are Helm override values file to override default values of ATA chart. Update values at $SPEC_PATH/<PROJECT>/<INSTANCE> to override the default values.
The applications-base.yaml contains values that are common for all microservices. Provide Values under that common section and it is reflected for all services.
Note:
There are common values specified in applications-base.yaml and database.yaml for the microservices. To override the common value, specify the value for the common value under the specific file (for example: app-ata.yaml) for service. If value under the chart is empty, then common value is considered.
To configure the application specification:
- Edit the applications-base.yaml specification file as follows:
- Update
loadbalancerport. If there is no external loadbalancer configured for the instance, change the value ofloadbalancerportto the ingressController NodePort . If SSL is enabled on ATA, provide SSL NodePort and if SSL is disabled, provide non-SSL NodePort.If you use Oracle Cloud Infrastructure LBaaS or any other external load balancer and if TLS is enabled, set
loadbalancerportto 443. Else, setloadbalancerportto 80 and update the value forloadbalancerhostappropriately.#provide loadbalancer port loadbalancerport: 30505 - Provide the ingressController details as below for Nginx
ingress controller. If you are using any other ingress controller, provide
the corresponding
details:
ingressController: "GENERIC" ingress: #provide appropriate ingressClass for controller, “nginx” is default for Nginx ingressController. className: "nginx" annotations: nginx.ingress.kubernetes.io/affinity: "cookie" nginx.ingress.kubernetes.io/affinity-mode: "persistent" nginx.ingress.kubernetes.io/session-cookie-name: "nginxingresscookie" nginx.ingress.kubernetes.io/proxy-body-size: "50m" nginx.ingress.kubernetes.io/proxy-buffer-size: 64k - To enable authentication, set the authentication.enabled flag to
true. If you use any other IDP and it is not under the public DNS
server, you can provide the
hostAliases.
# The enabled flag is to enable or disable authentication authentication: enabled: true hostAliases: - ip: <ip-address> hostnames: - <dns-name> ex. my.service.oracle.com - If your environment requires a password to download the container images
from your repository, create a Kubernetes secret with the Docker pull
credentials. See https://kubernetes.io/docs/tasks/configure-pod-container/pull-image-private-registry/#create-a-secret-by-providing-credentials-on-the-command-line
for more
information.
# The image pull access credentials for the "docker login" into Docker repository, as a Kubernetes secret. # uncomment and set if required. #imagePullSecret: # imagePullSecrets: # - name: regcred - Select the shape to be used. The shape is the file that contains
the resources for ATA service and is available at
$SPEC_PATH/$PROJECT/$INSTANCE/shape directory.
shape: dev
- Update
- Edit app-ata.yaml to provide ATA specific configurations as follows:
- Provide the image in your repository (name and tag) by running
the following
command:
vi $SPEC_PATH/$PROJECT/$INSTANCE/app-ata.yaml # edit the image names, to reflect the ATA image names and location in your docker repository # edit the image tags to reflect the ATA image names and location in your docker repository ata: name: "ata" image: topologyApiName: uim-<uim-version>-ata-api-<ata-version> pgxName: uim-<uim-version>-ata-pgx-<ata-version> uiName: uim-<uim-version>-ata-ui-<ata-version> topologyConsumerName: uim-<uim-version>-ata-consumer-<ata-version> smartsearchConsumerName: uim-<uim-version>-smartsearch-consumer-<ata-version> alarmConsumerName: uim-<uim-version>-alarm-consumer-<ata-version> impactAnalysisApiName: uim-<uim-version>-impact-analysis-api-<ata-version> topologyApiTag: latest pgxTag: latest uiTag: latest topologyConsumerTag: latest smartsearchConsumerTag: latest alarmConsumerTag: latest impactAnalysisApiTag: latest repository: repositoryPath: - Set Pull Policy for ATA images. Set
pullPolicyto Always in case image is updated.ata: image: pullPolicy: IfNotPresent
- Provide the image in your repository (name and tag) by running
the following
command:
Installing ATA Service Schema
To install the ATA schema:
- Update values under ata-dbinstaller in
$SPEC_PATH/sr/quick/database.yaml file with values required for ATA schema creation.
Note:
- The YAML formatting is case-sensitive. Use a YAML editor to ensure that you do not make any syntax errors while editing. Follow the indentation guidelines for YAML.
- Before changing the default values provided in the specification file, verify that they align with the values used during PDB creation. For example, the default tablespace name should match the value used when PDB is created.
- Edit the database.yaml file and update the DB installer image to point
to the location of your image as
follows:
ata-dbinstaller: dbinstaller: image: DB_installer_image_in_your_repo tag: DB_installer image tag in your repo - If your environment requires a password to download the container images
from your repository, create a Kubernetes secret with the Docker pull credentials.
See "Kubernetes documentation" for
details. Refer the secret name in the database.yaml. Provide image pull
secret and image pull policy
details.
ata-dbinstaller: imagePullPolicy: Never # The image pull access credentials for the "docker login" into Docker repository, as a Kubernetes secret. # Uncomment and set if required. # imagePullSecret: "" - Run the following script to start the ATA DB installer, which
instantiates a Kubernetes pod resource. The pod resource lives until the DB
installation operation
completes.
$COMMON_CNTK/scripts/install-database.sh -p sr -i quick -s $SPEC_PATH -a ata -c 1 - You can run the script with -h to see the available options.
- Check the console to see if the DB installer is installed successfully.
- If the installation has failed, run the following command to review the
error message in the
log:
kubectl logs -n sr sr-quick-ata-dbinstaller - Clear the failed pod by running the following
command:
helm uninstall sr-quick-ata-dbinstaller -n sr - Run the install-database script again to install the ATA DB installer.
Configuring ATA
Sample configuration files topology-static-config.yaml.sample, topology-dynamic-config.yaml.sample are provided as the sample files for ATA API service that are under $SPEC_PATH/$PROJECT/$INSTANCE/config/ata/.
Note:
If you do not see these files at the above location, make sure that you run assemble-specification script.
To override configuration properties, copy the sample static property file to topology-static-config.yaml and sample dynamic property file to topology-dynamic-config.yaml. Provide key value to override the default value provided out-of-the-box for any specific system configuration property. The properties defined in property files are fed into the container using Kubernetes configuration maps. Any changes to these properties require the instance to be upgraded. Pods are restarted after configuration changes to topology-static-config.yaml.
Max Rows
Modify the following setting to limit the number of records returned in LIMIT queries:
topology:
query:
maxrows: 5000
Date Format
Any modifications to the date format used by all dates must be consistently applied to all consumers of the APIs.
topology:
api:
dateformat: yyyy-MM-dd'T'HH:mm:ss.SSS'Z'
Alarm Types
The out of the box alarm types utilize industry standard values. If you want to display a different value, modify the value accordingly:
For example: To modify the COMMUNICATIONS_ALARM change the value to COMMUNICATIONS_ALARM: Communications
alarm-types:
COMMUNICATIONS_ALARM: COMMUNICATIONS_ALARM
PROCESSING_ERROR_ALARM: PROCESSING_ERROR_ALARM
ENVIRONMENTAL_ALARM: ENVIRONMENTAL_ALARM
QUALITY_OF_SERVICE_ALARM: QUALITY_OF_SERVICE_ALARM
EQUIPMENT_ALARM: EQUIPMENT_ALARM
INTEGRITY_VIOLATION: INTEGRITY_VIOLATION
OPERATIONAL_VIOLATION: OPERATIONAL_VIOLATION
PHYSICAL_VIOLATION: PHYSICAL_VIOLATION
SECURITY_SERVICE: SECURITY_SERVICE
MECHANISM_VIOLATION: MECHANISM_VIOLATION
TIME_DOMAIN_VIOLATION: TIME_DOMAIN_VIOLATION
Event Status
ATA supports 3 types of events: 'Raised' for new events, 'Updated' for existing events with updated information and 'Cleared' for events that have been Closed.
To modify the 'CLEARED' event change the value to CLEARED: closed
event-status:
CLEARED: CLEARED
RAISED: RAISED
UPDATED: UPDATED
Event Severity
ATA supports various types of event severity on a Device. The severity from most severe to least severe is CRITICAL(1), MAJOR(5), WARNING(10), INTERMEDIATE(15), MINOR(20), CLEARED(25) and None(999).
Internally, a numeric value is used to identify the severity hierarchy. The top three most severe events are tracked in ATA.
To modify the 'INTERMEDIATE' severity change the value to INTERMEDIATE: moderate
severity:
CLEARED: CLEARED
INDETERMINATE: INDETERMINATE
CRITICAL: CRITICAL
MAJOR: MAJOR
MINOR: MINOR
WARNING: WARNING
Path Analysis Cost Values
ATA supports 3 different types of numeric cost values for each edge/connectivity maintained in topology. The cost type label is configured based on your business requirements and data available.
You select the cost parameter to evaluate while using path analysis. The cost values are maintained externally using the REST APIs.
To modify 'costValue3' from Distance to Packet Loss change the value to costValue3: PacketLoss after updating the data values.
pathAnalysis:
costType:
costValue1: Jitter
costValue2: Latency
costValue3: Distance
Path Analysis Alarms
Alarms can be used by path analysis to exclude devices in the returned paths. The default setting is to exclude devices with any alarm.
To allow Minor and Greater alarms modify the setting to:
excludeAlarmTypes: Critical and Greater, Major and Greater
All Paths Limit
To improve the response time, modify the max number of paths returned when using 'All' Paths.
Configuring Topology Consumer
The sample configuration files topology-static-config.yaml.sample and topology-dynamic-config.yaml.sample are provided under $SPEC_PATH/$PROJECT/$INSTANCE/config/ata .
Note:
If you do not see these files, make sure that you run the assemble-specifications script.
To override configuration properties, copy the sample static property file to topology-static-config.yaml and sample dynamic property file to topology-dynamic-config.yaml. Provide key value to override the default value provided out-of-the-box for any specific system configuration property. The properties defined in property files are provided to the container using Kubernetes configuration maps. Any changes to these properties require the instance to be upgraded. Pods are restarted after configuration changes to topology-static-eexconfig.yaml.
Reduce the Poll size for Retry and dlt Topic
Uncomment or add the configuration values in topology-config.yaml and upgrade the Topology Consumer service.
Maximum Poll Interval and Records
Edit max.poll.interval.ms to increase or decrease the delay between invocations of poll() when using consumer group management and max.poll.records to increase or decrease the maximum number of records returned in a single call to poll().
mp.messaging:
incoming:
toInventoryChannel:
# max.poll.interval.ms: 300000
# max.poll.records: 500
toFaultChannel:
# max.poll.interval.ms: 300000
# max.poll.records: 500
toRetryChannel:
# max.poll.interval.ms: 300000
# max.poll.records: 200
toDltChannel:
# max.poll.interval.ms: 300000
# max.poll.records: 100
Partition assignment strategy
The PartitionAssignor is the class that decides which partitions are assigned to which consumer. While creating a new Kafka consumer, you can configure the strategy that can be used to assign the partitions amongst the consumers. You can set it using the configuration partition.assignment.strategy. The partition re-balance (moving partition ownership from one consumer to another) happens, in case of:
- Addition of new Consumer to the Consumer group.
- Removal of Consumer from the Consumer group.
- Addition of New partition to the existing topic.
To change the partition assignment strategy, update the topology-config.yaml for topology consumer and redeploy the POD. The below example configuration shows the CooperativeStickyAssignor strategy. For list of supported partition assignment strategies, see partition.assignment.strategy in Apache Kafka documentation.
mp.messaging
connector:
helidon-kafka:
partition.assignment.strategy: org.apache.kafka.clients.consumer.CooperativeStickyAssignor
Integrate ATA Service with Message Bus Service
To integrate ATA API service with Message Bus service:
- In the file $SPEC_PATH/sr/quick/applications-base.yaml, uncomment the section messagingBusConfig.
- Provide namespace and instance name on which the Messaging Bus service is deployed.
- Security protocol is SASL_PLAINTEXT if authentication is enabled on Message bus service. If authentication is not enabled on the Message Bus service, the security protocol is PLAINTEXT.
A sample configuration when authentication is enabled and Messaging Bus is deployed on instance 'quick' and namespace 'sr' is as follows:
applications-base.yaml
authentication:
enabled: true
messagingBusConfig:
namespace: sr
instance: quickIntegrating ATA with Authorization Service
If Authorization Service is installed, you can integrate ATA with Authorization service by updating $SPEC_PATH/$PROJECT/$INSTANCE/applications-base.yaml and uncommenting the following properties and provide appropriate values:
authorizationServiceConfig:
namespace: <project> #namespace on which authorization service is deployed
instance: <instance> #instance name on which authorization service is deployedCreating an ATA Instance
To create an ATA instance in your environment using the scripts that are provided with the toolkit:
- Run the following command to create an ATA
instance:
$COMMON_CNTK/scripts/create-applications.sh -p sr -i quick -s $SPEC_PATH -a ataThe create-applications script uses the helm chart located in $COMMON_CNTK/charts/ata-app to create and deploy a ata service.
- Run the following command to create an ATA
Ingress:
$COMMON_CNTK/scripts/create-ingress.sh -p sr -i quick -s $SPEC_PATH -a ataThe create-ingress script creates an Ingress object that defines hostname and path-based routing rules to direct incoming requests to ATA services through the Ingress Controller. It is registered with the Ingress Controller based on the className property specified in the applications-base.yaml file.
- If the scripts fail, see the Troubleshooting Issues section at the end of this topic, before you make additional attempts.
For more information on creating an ATA instance, see "Creating an ATA Instance"
Accessing ATA Instance
Proxy Settings
To set the proxy settings:
- In the browser's network no-proxy settings include
*<hostSuffix>. For example,
*uim.org. - In
/etc/hostsinclude etc/hosts<k8s cluster ip or loadbalancerIP> <instance>.<project>.topology.<hostSuffix> for example: <k8s cluster ip or external loadbalancer ip> quick.sr.topology.uim.org
Exercise ATA service endpoints
If TLS is enabled on ATA, exercise endpoints using Hostname <topology-instance>.<topology-project>.topology.uim.org.
ATA UI endpoint format: https://<topology-instance>.<topology-project>.topology.<hostSuffix>:<port>/apps/ata-ui
ATA API endpoint format: https://<topology-instance>.<topology-project>.topology.<hostSuffix>:<port>/topology/v2/vertex
- ATA UI endpoint: https://quick.sr.topology.uim.org:30443/apps/ata-ui
- ATA API endpoint: https://quick.sr.topology.uim.org:30443/topology/v2/vertex
If TLS is not enabled on ATA, exercise endpoints:
ATA UI endpoint format: http://<topology-instance>.<topology-project>.topology.<hostSuffix>:<port>/apps/ata-ui
ATA API endpoint format: http://<topology-instance>.<topology-project>.topology.<hostSuffix>:<port>/topology/v2/vertex
Validating the ATA Instance
To validate the ATA instance:
- Run the following to check the status of ata instance deployed.
$COMMON_CNTK/scripts/application-status.sh -p sr -i quick -s $SPEC_PATH -a ataThe application-status script returns the status of ATA service deployments and pods status.
- Run the following endpoint to monitor health of
ata:
https://quick.sr.topology.uim.org:<loadbalancerport>/health - Run the following ATA service endpoints to add entry in /etc/hosts
<k8s cluster ip or external loadbalancer ip> quick.sr.topology.uim.org:
- ATA UI endpoint:
https://quick.sr.topology.uim.org:30443/apps/ata-ui - ATA API endpoint:
https://quick.sr.topology.uim.org:30443/topology/v2/vertex
- ATA UI endpoint:
Deploying the Graph Server Instance
Graph Server or Pgx Server instance is needed for Path Analysis. By default, replicaCount of pgx(graph) server pods is set to '0'. For path analysis to function , set the replicaCount of pgx pods to '2' and upgrade instance. See "Upgrading the ATA Instance" for more information.
A cron job must be scheduled to periodically reload the active ata-pgx pod.
pgx:
pgxName: "ata-pgx"
replicaCount: 2
java:
user_mem_args: "-Xms8000m -Xmx8000m -XX:+HeapDumpOnOutOfMemoryError -XX:HeapDumpPath=/logMount/$(APP_PREFIX)/ata/ata-pgx/"
gc_mem_args: "-XX:+UseG1GC"
options:
resources:
limits:
cpu: "4"
memory: 16Gi
requests:
cpu: 3500m
memory: 16Gi
Note:
If the PGX pod is required, verify the following database parameters before starting the pod. Any changes to these parameters require a database restart:
- undo_retention (recommended value: 1800)
- db_flashback_retention_target (default value: 1440 minutes)
Scheduling the Graph Server Restart CronJob
Once the instance is created succesfully, cronjob needs to schedule for ata-pgx pod restarts. For a scheduled period of time, one of the ata-pgx pod is restarted and all incoming requests are routed to other unfified-topology-pgx pod seamlessly.
Update the script $COMMON_CNTK/samples/cronjob-scripts/pgx-restart.sh to include required environment variables - KUBECONFIG, pgx_ns, pgx_instance. For a basic instance, pgx_ns is sr and pgx_instance is quick.
export KUBECONFIG=<kube config path>
export pgx_ns=<ata project name>
export pgx_instance=<ata instance name>
pgx_pods=`kubectl get pods -n $pgx_ns --sort-by=.status.startTime -o name | awk -F "/" '{print $2}' | grep $pgx_instance-ata-pgx`
pgx_pod_arr=( $pgx_pods )
echo "Deleting pod - ${pgx_pod_arr[0]}"
kubectl delete pod ${pgx_pod_arr[0]} -n $pgx_ns --grace-period=0
The following crontab is scheduled for every day midnight. Scheduled time may vary depending on the volume of data.
Variable $COMMON_CNTK should be set in environment where cronjob runs or replace $COMMON_CNTK with complete path.
crontab –e 0 0 * * * $COMMON_CNTK/samples/cronjob-scripts/pgx-restart.sh > $COMMON_CNTK/samples/cronjob-scripts/pgx-restart.logAffinity on Graph Server
If multiple PGX pods are scheduled on the same worker node, the memory consumption by these PGX pods becomes very high. To address this, include the following affinity rule in app-ata.yaml, under the ata chart to avoid scheduling of multiple PGX pods on the same worker node.
The following podantiaffinity rule uses the app= <topology-project>-<topology-instance>-ata-pgx label. Update the label with the corresponding project and instance names for ATA service. For example: sr-quick-ata-pgx.
ata:
affinity:
podAntiAffinity:
requiredDuringSchedulingIgnoredDuringExecution:
- labelSelector:
matchExpressions:
- key: app
operator: In
values:
- <topology-project>-<topology-instance>-ata-pgx
topologyKey: "kubernetes.io/hostname"
Upgrading the ATA Instance
Upgrading ATA is required when there are updates made to applications-base.yaml, app-ata.yaml, <shape>/ata.yaml, and topology-static-config.yaml and topology-dynamic-config.yaml configuration files.
Run the following command to upgrade ATA service.
$COMMON_CNTK/scripts/upgrade-applications.sh -p sr -i quick -s $SPEC_PATH -a ataAfter script execution is done, validate the ATA service by running application-status script.
Restarting the ATA Instance
To restart the ATA instance:
-
Run the following command to restart ATA service
$COMMON_CNTK/scripts/restart-applications.sh -p sr -i quick -s $SPEC_PATH -a ata -r all -
After running the script, validate the ATA service by running application-status script.
-
To restart ata-api/ata-ui/ata-pgx/ata-consumer/alarm-consumer/smartsearch-consumer, run the above command by passing -r with service name as follows:
-
To restart ATA API
$COMMON_CNTK/scripts/restart-applications.sh -p sr -i quick -s $SPEC_PATH -a ata -r ata-api -
To restart ATA PGX
$COMMON_CNTK/scripts/restart-applications.sh -p sr -i quick -s $SPEC_PATH -a ata -r ata-pgx -
To restart ATA UI:
$COMMON_CNTK/scripts/restart-applications.sh -p sr -i quick -s $SPEC_PATH -a ata -r ata-ui -
To restart ATA Consumer:
$COMMON_CNTK/scripts/restart-applications.sh -p sr -i quick -s $SPEC_PATH -a ata -r ata-consumer -
To restart Alarm Consumer:
$COMMON_CNTK/scripts/restart-applications.sh -p sr -i quick -s $SPEC_PATH -a ata -r alarm-consumer -
To restart SmartSearch Consumer:
$COMMON_CNTK/scripts/restart-applications.sh -p sr -i quick -s $SPEC_PATH -a ata -r smartsearch-consumer -
To restart Service Impact Analysis:
$COMMON_CNTK/scripts/restart-applications.sh -p sr -i quick -s $SPEC_PATH -a ata -r impact-analysis
Deleting and Recreating a ATA Instance
- Run the following command to delete the ATA
service:
$COMMON_CNTK/scripts/delete-applications.sh -p sr -i quick -s $SPEC_PATH -a ata - Run the following command to delete the ATA
schema:
$COMMON_CNTK/scripts/install-database.sh -p sr -i quick -s $SPEC_PATH -a ata -c 2 - Run the following command to create the ATA
schema:
$COMMON_CNTK/scripts/install-database.sh -p sr -i quick -s $SPEC_PATH -a ata -c 1 - Run the following command to create the ATA
service:
$COMMON_CNTK/scripts/create-applications.sh -p sr -i quick -s $SPEC_PATH -a ata
Alternate Configuration Options for ATA
You can configure ATA using the following alternate options.
Setting up Secure Communication using TLS
When ATA service is involved in secure communication with other systems, either as the server or as the client, you should additionally configure SSL/TLS.The procedures for setting up TLS use self-signed certificates for demonstration purposes. However, replace the steps as necessary to use signed certificates. To generate common self-signed certificates, see "SSL Certificates".
To setup secure communication using TLS:
- Edit the $SPEC_PATH/sr/quick/applications-base.yaml and set
tls enabled to
true.
tls: enabled: true - Specify the SSL port of loadbalancer or IngressController in
applications-base.yaml. You use this port to access the application from
outside:
loadbalancerport: 30543 - Create the ingressTLS secret to pass the generated certificate
and key pem
files.
$COMMON_CNTK/scripts/manage-app-credentials.sh -p sr -i quick -s $SPEC_PATH -a ata create ingressTLS - The script prompts for the following detail:
- Ingress TLS Certificate Path (PEM file): <path_to_commoncert.pem>
- Ingress TLS Key file Path (PEM file): <path_to_commonkey.pem>
- Verify that the following secrets are created
successfully.
sr-quick-ata-ingress-tls-cert-secret - Create ATA instance and Ingress as usual. Access ATA endpoints using
hostname
<topology-instance>.<topology-instance>.topology.uim.org:
#If instance already running upgrade instance, and delete and create Ingress. #instance $COMMON_CNTK/scripts/upgrade-applications.sh -p sr -i quick -s $SPEC_PATH -a ata #ingress $COMMON_CNTK/scripts/delete-ingress.sh -p sr -i quick -s $SPEC_PATH -a ata $COMMON_CNTK/scripts/create-ingress.sh -p sr -i quick -s $SPEC_PATH -a ata - Add entry in /etc/hosts <k8s cluster ip or external loadbalancer ip> quick.sr.topology.uim.org
- ATA UI endpoint:
https://quick.sr.topology.uim.org:30443/apps/ata-ui - ATA API endpoint:
https://quick.sr.topology.uim.org:30443/topology/v2/vertex
Supporting the Wildcard Certificate
Smartsearch supports wildcard certificates. You can generate the wildCard certificates with the hostSuffix value provided in applications-base.yaml. The default is uim.org.
You must change the subDomainNameSeperator value from period(.) to hyphen(-) so that the incoming hostnames match the wild card DNS pattern.
#Uncooment and provide the value of subDomainNameSeparator, default is "."
#Value can be changed as "-" to match wild-card pattern of ssl certificates.
#Example hostnames for "-" quick-sr-topology.uim.org
subDomainNameSeparator: "-"Using Annoation-Based Generic Ingress Controller
ATA supports standard Kubernetes ingress API and has samples for integration. In the following configuration, the required annotations for ATA for NGINX, are provided.
Any Ingress Controller, which conforms to the standard Kubernetes ingress API and supports annotations required by ATA should work, although Oracle does not certify individual Ingress controllers to confirm this generic compatibility.
To use annotation-based generic ingress controller:
- Update applications-base.yaml to provide the following annotations
that enable stickiness through
cookies:
# Valid values is GENERIC ingressController: "GENERIC" ingress: className: nginx ##provide ingressClassName value, default value for nginx ingressController is nginx. # This annotation is required for nginx ingress controller. annotations: nginx.ingress.kubernetes.io/affinity: "cookie" nginx.ingress.kubernetes.io/affinity-mode: "persistent" nginx.ingress.kubernetes.io/session-cookie-name: "nginxingresscookie" nginx.ingress.kubernetes.io/proxy-body-size: "50m"
Enabling Authentication for ATA
This section provides you with information on enabling authentication for ATA.
The samples, for using IDCS as Identity Provider, are packaged with ATA. To use any Identity Provider of your choice, you must follow the corresponding configuration instructions.
Registering ATA in Identity Provider
You can register ATA as a Confidential application in Identity Provider. To do so:
- Access the IDCS console and log in as administrator.
- Navigate to the Domains and select the domain (Default domain) to add Helidon application as Confidential application.
- Click Add application to register Helidon application as
Confidential application.
- Choose Confidential Application and click Launch workflow.
- Enter the name as ATA Application and description as ATA Application.
- Select Enforce grants as authorization checkbox under Authentication and authorization section.
- Click Next at the bottom of the page.
- Choose Configure this application as a resource server now radio button under Resource server configuration.
- Enter Primary Audience as https://<topology-hostname>:<loadbalancer-port>/.
- Select Add secondary audience and enter IDCS URL as Secondary audience.
- Select Add scopes and add ataScope as allowed scope.
- Select Configure this application as a client now radio button under the Client configuration section.
- Select Resource owner, Client credentials, and Authorization code check boxes.
- Select Allow HTTP URLs check box only if your ATA application is not SSL enabled.
- Enter the following Redirect URLs:
- https://<ata-hostname>:<loadbalancer-port>/topology
- https://<ata-hostname>:<loadbalancer-port>/redirect/ata-ui/
- https://<ata-hostname>:<loadbalancer-port>/sia
- Enter Post-logout redirect URL as https://<ata-hostname>:<loadbalancer-port>/apps/ata-ui (provide your Helidon application's home page URL).
- Enter Logout URL as https://<ata-hostname>:<loadbalancer-port>/oidc/logout (provide your Helidon application's logout URL).
- (Optional) Select Bypass consent button for skipping the consent page after IDCS login.
- Select Anywhere radio button for Client IP address.
- Click Next and click Finish.
- Click Activate to create application (ATA Application).
- Click Activate application from the pop-up window.
- Click Users on the left side pane to assign users.
- Click Assign users to add domain users to the registered application.
- Choose the desired users from the pop-up window and click Assign.
- (Optional) Click Groups on the left-side pane to
assign groups.
- Click Assign groups to add domain groups to the registered application.
- Choose the desired groups from the pop-up window and click Assign.
Note:
Make sure that the access token timeout (or IDP session timeout) is configured as per the requirement. If the access token gets timed out, the application gets logged out and user needs to login again.
Common Secret and Properties
You create a secret and config map with OAuth client details, which will be required for Message Bus and ATA.
Getting Client Credentials
You can get client credential details by navigating to your Oauth client on IDP. In case of IDCS, you can follow these steps to get the details.
Access the IDCS console and log in as Administrator. To get client credentials:
- Navigate to Domains and select the domain (Default domain) to add Helidon application as Confidential application.
- Click on the ATA Application name from the table.
- Scroll to view the Client secret under the General Information section.
- Click Show secret link to open a pop-up window showing the client secret.
- Copy the link and store it to use in the Helidon application configuration.
Creating the OAuth Secrets and ConfigMap
To create OauthConfig secret with OIDC, see "Adding Common OAuth Secret and ConfigMap".
The sample for IDCS is as follows:
Identity Provider Uri: https://idcs-df3063xxxxxxxxxxx.identity.pint.oc9qadev.com:443
Client Scope: https://quick.sr.topology.uim.org:30443/first_scope
Client Audience: https://quick.sr.topology.uim.org:30443/
Token Endpoint Uri: https://idcs-df3063xxxxxxxx.identity.pint.oc9qadev.com:443/oauth2/v1/token
Valid Issue Uri: https://identity.oraclecloud.com/
Introspection Endpoint Uri: https://idcs-df3063xxxxxxx.identity.pint.oc9qadev.com:443/oauth2/v1/introspect
JWKS Endpoint Uri: https://idcs-df3063xxxxxxxxxxx.identity.pint.oc9qadev.com:443/admin/v1/SigningCert/jwk
Cookie Name: OIDCS_SESSION
Cookie Encryption Password: lpmaster
Provide Truststore details ...
Certificate File Path (ex. idpcert.pem): ./identity-pint-oc9qadev-com.pem Note:
For more details on IDCS, see "Common Configuration Options For all Services".
Choosing Worker Nodes for ATA Service
By default, ATA has its pods scheduled on all worker nodes in the Kubernetes cluster in which it is installed. However, in some situations, you may want to choose a subset of nodes where pods are scheduled.
For example:
Limitation on the deployment of ATA on specific worker nodes per each team for reasons such as capacity management, chargeback, budgetary reasons, and so on.
To choose a subset of nodes where pods are scheduled, you can use the configuration in the app-ata.yaml file.
Sample node affinity configuration(requiredDuringSchedulingIgnoredDuringExecution) for ATA service:
app-ata.yaml
ata:
affinity:
nodeAffinity:
requiredDuringSchedulingIgnoredDuringExecution:
nodeSelectorTerms:
- matchExpressions:
- key: name
operator: In
values:
- south_zone
Kubernetes pod is scheduled on the node with label name as south_zone. If node with label name: south_zone is not available, pod will not be scheduled.
Sample node affinity configuration (preferredDuringSchedulingIgnoredDuringExecution:) for ATA service:
app-ata.yaml
ata:
affinity:
nodeAffinity:
preferredDuringSchedulingIgnoredDuringExecution:
- weight: 1
preference:
matchExpressions:
- key: name
operator: In
values:
- south_zone
Kubernetes pod is scheduled on the node with label name as south_zone. If node with label name: south_zone is not available, pod will still be scheduled on another node.
Setting up Persistent Storage
Follow the instructions mentioned in UIM Cloud Native Deployment guide for configuring Kubernetes persistent volumes.
To create persistent storage:
- Update applications-base.yaml to enable storage volume for ATA
service and provide the persistent volume
name.
storageVolume: enabled: true pvc: sr-nfs-pvc #Specify the storage-volume name - Update database.yaml to enable storage volume for ATA dbinstaller and
provide the persistent volume
name.
storageVolume: enabled: true type: pvc pvc: sr-nfs-pvc #Specify the storage-volume name
After the instance is created, you must see the directories ata and ata-dbinstaller in your PV mount point, if you have enabled logs.
Managing ATA Logs
To customize and enable logging, update the logging configuration files for the application.
- Customize ata-api service logs:
- For service level logs update file $SPEC_PATH/$PROJECT/$INSTANCE/config/ata/ata-api/logging-config.xml
- For Helidon-specific logs update file
$SPEC_PATH/$PROJECT/$INSTANCE/config/ata/ata-api/logging.properties. By
default console handler is used, you can provide filehandler as well
uncomment below lines and provide <project> and <instance> names
for location to save
logs
handlers=io.helidon.common.HelidonConsoleHandler,java.util.logging.FileHandler java.util.logging.FileHandler.formatter=java.util.logging.SimpleFormatter java.util.logging.FileHandler.pattern=/logMount/sr-quick/ata/ata-api/logs/TopologyJULMS-%g-%u.log
- Customize ata-pgx service logs:
Update file $SPEC_PATH/$PROJECT/$INSTANCE/config/ata/pgx/logging-config.xml
- Customize ata-ui service logs:
Update file $SPEC_PATH/$PROJECT/$INSTANCE/config/ata/ata-ui/logging.properties
- Update the logging configuration files and upgrade the ata m-s
application:
$COMMON_CNTK/scripts/upgrade-applications.sh -p sr -i quick -s $SPEC_PATH -a ata - Customize the ata-alarm-consumer service log as follows:
- For service-level logs update
file:
$SPEC_PATH/$PROJECT/$INSTANCE/config/ata/alarm-consumer/logging-config.xml - For Helidon-specific logs update
file:
$SPEC_PATH/$PROJECT/$INSTANCE/config/ata/alarm-consumer/logging.properties.
- For service-level logs update
file:
- Customize SmartSearch Consumer service log:
- For service level logs update the $SPEC_PATH/$PROJECT/$INSTANCE/config/ata/smartsearch-consumer/logging-config.xml file.
- For Helidon-specific logs update the $SPEC_PATH/$PROJECT/$INSTANCE/config/ata/smartsearch-consumer/logging.properties file.
Viewing Logs using OpenSearch
You can view and analyze the Application logs using OpenSearch.
The logs are generated as follows:
- Fluentd collects the application logs that are generated during cloud native deployments and sends them to OpenSearch.
- OpenSearch collects all types of logs and converts them into a common format so that OpenSearch Dashboard can read and display the data.
- OpenSearch Dashboard reads the data and presents it in a simplified view.
See "Deleting the OpenSearch and OpenSearch Dashboard Service" for more information.
Setting up FluentD
To enable centralized logging in Kubernetes using FluentD daemonset:
- Run the following command to create a namespace and ensure that it does not exist
already:
kubectl get namespaces export FLUENTD_NS=fluentd kubectl create namespace $FLUENTD_NS - Update $COMMON_CNTK/samples/charts/fluentd/charts/values.yaml with OpenSearch
Host and
Port:
opensearch: host: "opensearchHost" port: "opensearchPort" modify fluentd image, resources if required. image: fluent/fluentd-kubernetes-daemonset:v1.17-debian-opensearch-1 resources: limits: memory: 200Mi requests: cpu: 100m memory: 200Mi - Update $COMMON_CNTK/samples/charts/fluentd/charts/fluentd/templates/fluentd-config-map.yaml by uncommenting and updating the username, password, and schema for OpenSearch connectivity.
- Run the following commands to install fluentd-logging using the
$COMMON_CNTK/samples/charts/fluentd/values.yaml file in the
samples:
helm install fluentd-logging $COMMON_CNTK/samples/charts/fluentd -n $FLUENTD_NS --values $COMMON_CNTK/samples/charts/fluentd/values.yaml \ --set namespace=$FLUENTD_NS \ --atomic --timeout 800s - Run the following command to upgrade
fluentd-logging:
helm upgrade fluentd-logging $COMMON_CNTK/samples/charts/fluentd -n $FLUENTD_NS --values $COMMON_CNTK/samples/charts/fluentd/values.yaml \ --set namespace=$FLUENTD_NS \ --atomic --timeout 800s - Run the following command to uninstall
fluentd-looging:
helm delete fluentd-logging -n $FLUENTD_NS - Use
fluentd_logging-*(default index config) index pattern in OpenSearch Dashboard to check the logs.
Configuring Shape for ATA
The predefined shapes: devsmall, dev, prodsmall, prod, and prodlarge are provided and the corresponding configurations are available at location $SPEC_PATH/$PROJECT/$INSTANCE/shapes/. To use a specific shape, specify the name in the applications-base.yaml file. You can also create and customize your own shapes. See "Customizing the Shapes" for detailed instructions. If you want to use a different shape for Messaging Bus, specify the shape value in the app-ata.yaml file.
Managing ATA Metrics
Run the following endpoint to monitor metrics of ATA:
https://instance.project.topology.<hostSuffix>:<loadbalancerport>/metricsPrometheus and Grafana setup
See "Setting Up Prometheus and Grafana" for more information.
Configuring Metrics for Prometheus
See "Configuring Metrics for Services" for more information.
Allocating Resources for ATA Service Pods
To increase performance of the service, <shape>/ata.yaml has configuration to provide JVM memory settings and pod resources for ATA Service.
There are separate configurations provided for ata-api, topology-consumer, alarm-consumer, smartsearch-consumer, pgx, and ata-ui services. Provide required values under the service name under ata application.
ata:
topologyApi:
apiName: "ata-api"
replicaCount: 3
java:
user_mem_args: "-Xms2000m -Xmx2000m -XX:+HeapDumpOnOutOfMemoryError -XX:HeapDumpPath=/logMount/$(APP_PREFIX)/ata/ata-api/"
gc_mem_args: "-XX:+UseG1GC"
options:
resources:
limits:
cpu: "2"
memory: 3Gi
requests:
cpu: 2000m
memory: 3Gi
Scaling Up or Scaling Down the ATA Service
Provide replica count in <shape>/ata.yaml to scale up or scale down the ATA pods. Replica count can be configured for ata-api, topology-consumer, alarm consumer, pgx, and ata-ui pods individually by updating ata.yaml.
Update <shape>/ata.yaml to increase replica count to 3 for ata-api deployment.
ata:
topologyApi:
replicaCount: 3
Apply the change in replica count to the running Helm release by running the upgrade-applications script.
$COMMON_CNTK/scripts/upgrade-applications.sh -p sr -i quick -s $SPEC_PATH -a ataEnabling GC Logs for ATA
By default, GC logs are disabled, you can enable them and view the logs at the corresponding folders inside location /logMount/sr-quick/ata.
To Enable GC logs, update $SPEC_PATH/sr/quick/applications-base.yaml file as follows:
- Under
gcLogsmakeenabledastrueyou can uncommentgcLogsoptions under ata to override the common values. - To configure the maximum size of each file and limit for number of files you need to
set
fileSizeandnoOfFilesinsidegcLogsas follows:gcLogs: enabled: true fileSize: 10M noOfFiles: 10
Debugging and Troubleshooting
Common Problems and Solutions
-
ATA DBInstaller pod is not able to pull the dbinstaller image.
NAME READY STATUS RESTARTS AGE project-instance-unifed-topology-dbinstaller 0/1 ErrImagePull 0 5s ### OR NAME READY STATUS RESTARTS AGE project-instance-unifed-topology-dbinstaller 0/1 ImagePullBackOff 0 45sTo resolve this issue
- Verify that the image name and the tag provided in database.yaml for ata-dbinstaller and that it is accessible from the repository by the pod.
- Verify that the image is copied to all worker nodes.
- If pulling image from a repository, verify the image pull policy and image pull secret in database.yaml for ata-dbinstaller.
-
ATA API, PGX and UI pod is not able to pull the images.
To resolve this issue
- Verify that the image names and the tags are provided in app-ata.yaml for ata and that it is accessible from the repository by the pod.
- Verify that the image is copied to all worker nodes
- If pulling image from a repository, verify the image pull policy and image pull secret in applications-base.yaml for ATA service.
-
ATA pods are in crashloopbackoff state.
To resolve this issue, describe the Kubernetes pod and find the cause for the issue. It could be because of missing secrets.
- ATA API pod did not come
up.
NAME READY STATUS RESTARTS AGE project-instance-ata-api 0/1 Running 0 5sTo resolve this issue, verify that the MessagingBusConfig value provided in applications-base.yaml is the valid one.
Test Connection to PGX server
To troubleshoot PGX service, connect to pgx service using graph client by running the following command.
<loadBalancerIP> <instance>.<project>.topology.<hostSuffix>Connect to pgx service endpoint http://<instance>.<project>.topology.<hostSuffix>/pgx by providing pgx client user credentials.
C:\TopologyService\oracle-graph-client-22.1.0\oracle-graph-client-22.1.0\bin>opg4j -b http://quick.sr.topology.uim.org:30505/pgx -u <PGX_CLIENT_USER>
password:<PGX_CLIENT_PASSWORD>
For an introduction type: /help intro
Oracle Graph Server Shell 22.1.0
Variables instance, session, and analyst ready to use.
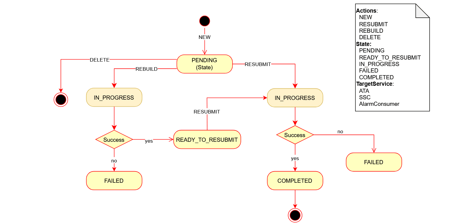
Fallout Events Resolution
The fallout events resolution process starts from analyzing the events (or messages) from the FALLOUT_EVENTS table. The main intent of this fallout events resolution is to make the message consumer client (such as topology) data in synchronization with the producer client (such as UIM) data by correcting the fallout events which are failed in processing by the consumer clients. Correcting the failed events means rebuilding, resubmitting, editing or ignoring.
Note:
This resolution is a manual administration task that should be performed periodically either using the Message Reconciliation User Interface or Fallout Events Resolution RESTful endpoints.At first, these events (or messages) are collected in the FALLOUT_EVENTS table. The message consumer services subscribe and consume the events from the message bus on a specific topic (such as ora-uim-topology) and process them accordingly. Process involves extracting the event type from the message and create, update, or delete the entity from the corresponding downstream entities for each event. For any failures occurred, the system retries for the configured number of times. If there are any failures that are still being processed, the corresponding messages are sent to the consumer service-specific dead-letter-topic (such as ora-dlt-topology). A dedicated subscriber then consumes from this dead-letter topic, inserts these events (or messages) into the FALLOUT_EVENTS table for further handling.
The general fallout events resolution process flow is illustrated in the following image. Some of process steps are applicable only to specific message consumer services. For example, the REBUILD setup is applicable only to the topology consumer service.
The new Message Reconciliation application helps you in resolving the fallout events. Oracle recommends to use this Message Reconciliation user interface for resolving your fallout events and also encourages to use the fallout resolution end-points for any headless automation. See Active Topology Automator and Service Impact Analysis User's Guide for details on the Message Reconciliation UX flow.
The following actions can be performed on fallout events. The actions can be performed either from the message reconciliation UX or using the REST APIs provided as part of ATA-API.
Table 8-1 Fallout Events Actions
| Action | Description |
|---|---|
| NEW | The event is added to the FALLOUT_EVENTS table if the action is NEW. |
| REBUILD | This action corrects the missing dependencies.
Note: This action is applicable only to the topology consumer. |
| RESUBMIT | The resubmit action resubmits the event or message into the retry topic (such as ora-retry-topology) of the specific target service for reprocessing. |
| DELETE | Clears the event or messages from the fallout tables. |
| EDIT | Edits the specific event or message from the fallout table. |
The following are various states that an event can be based on the corresponding actions.
Table 8-2 Fallout Events States
| State | Description |
|---|---|
| PENDING | The fallout event is in pending state for the newly arrived fallouts. |
| IN_PROGRESS | The fallout event is in progress for either RESUBMIT or REBUILD actions. |
| READY_TO_RESUBMIT | The fallout event is processed by the REBUILD action and is ready for RESUBMIT. |
| FAILED | The fallout event processing is failed for either RESUBMIT or REBUILD. |
| COMPLETED | The fallout event processing is completed for RESUBMIT. |
You can use the fallout REST APIs for resolving these failures. See REST API for ATA for full list of REST APIs.
Table 8-3 REST APIs and the Corresponding Resolutions
| REST API | Resolution |
|---|---|
| /topology/v2/fallout/events/summary | Get a brief summary of the fallout events with status. |
| /topology/v2/fallout/events/rebuild/jobs | Rebuild to correct the missing dependencies. |
| /topology/v2/fallout/events/resubmit | Resubmit to retry the topic to re-process the event or message. |
|
/topology/v2/fallout/events /topology/v2/fallout/events/eid/{eid} |
Clear or delete the event or message from the fallout table. |
| /topology/v2/fallout/events/eid/{eid} | To edit the event or message in the fallout table and resubmit again. |
Fallout Events Resolution for Topology Consumer
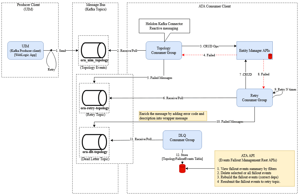
The following figure illustrates the fallout events resolution process flow for topology consumer.
Figure 8-1 Process Flow of Fallout Events Resolution for Topology Consumer
These failed events in the TOPOLOGY_FALLOUT_EVENTS table can be rebuilt and resubmitted for the specific target service identifier. The target service value used for the topology consumer is ATA. When a fallout event comes into the table, it is in PENDING state. These events can be Rebuilt or Resubmitted as follows:
-
REBUILD: This action processes the Fallout Event and gets any out of sync data from UIM into ATA through the Database Link.
-
RESUBMIT: This action takes the events from the TOPOLOGY_FALLOUT_EVENTS table in PENDING or READY_TO_RESUBMIT states and moves them back into the ora_retry_topology topic for re-processing.
Prerequisites for REBUILD
- Before Rebuild is performed, the ATA Schema user should have the
following privileges:
- CREATE JOB
- ALTER SYSTEM
- CREATE DATABASE LINK
- Ensure a Database Link exists from ATA schema to UIM schema with the name REM_SCHEMA. That is, ATA schema user should be able to access the objects from UIM schema. For more information, see https://docs.oracle.com/en/database/oracle/oracle-database/19/sqlrf/CREATE-DATABASE-LINK.html#GUID-D966642A-B19E-449D-9968-1121AF06D793
Performing REBUILD Action
You can perform the Rebuild action in the following ways:
-
DBMS Job Scheduling: In this approach the REBUILD action on the Fallout Events in “PENDING” state is scheduled to run for every 6 hours. The frequency at which the job runs automatically can be configured by changing the repeat_interval.
BEGIN DBMS_SCHEDULER.create_job ( job_name => 'FALLOUT_DATA_REBUILD', job_type => 'PLSQL_BLOCK', job_action => 'BEGIN PKG_FALLOUT_CORRECTION.SCHEDULE_FALLOUT_JOBS(commitSize => 1000, cpusJobs => 4, waitTime => 2); END;', start_date => SYSTIMESTAMP, repeat_interval => 'FREQ=HOURLY; INTERVAL=6', enabled => TRUE ); END; / -
On-Demand REST API Call: In this approach, the REBUILD action on the Fallout Events in PENDING state are invoked through REST API before invoking the Rebuild API:
-
POST - fallout/events/rebuild – To rebuild the Fallout Events on demand as and whenever required.
-
DELETE - fallout/events/scheduledJobs – To drop any running or previously scheduled jobs.
-
Performing RESUBMIT Action
Resubmit Action is performed through a REST call and it takes the fallout events in “READY_TO_RESUBMIT” (post Rebuild) and PENDING states based on the query parameters and pushed the events into the “ora_retry_topology” topic:
POST -
fallout/events/resubmit?targetService=ATA – To resubmit the Fallout Events on demand
for topology consumer.
For more information on APIs available, see ATA REST API Guide.
Fallout Events Resolution for SmartSearch Consumer
The events will be stored into topology fallout event table when the SmartSearch consumer service is not able to process successfully due to some possible technical and data validation issues.
Figure 8-2 Process Flow of Fallout Events Resolution for SmartSearch Consumer
The fallout resolution for a SmartSearch consumer is as follows:
- The message producer sends event and message to the topic (ora-uim-topology).
- The SmartSearch consumer receives the event and message from the topic (ora-uim-topology).
- It invokes the SmartSearch bulk API to persist the event or message in Open Search.
- If the SmartSearch bulk API not able to process the even or message, or SmartSearch consumer is not able to process then the SmartSearch consumer sends a message to retry the topic (ora-retry-smartsearch).
- The SmartSearch consumer retries again to process. If still not processed, then the SmartSearch consumer sends an event message to the Dead Letter topic (ora-dlt-smartsearch).
- The DLT process of SmartSearch consumer gets event or message from the Dead Letter topics that persist in the TOPOLOGY_FALLOUT_EVENTS table.
The fallout resolution starts analyzing from the topology fallout events for the specific target service. The target service value used for SmartSearch consumer is SSC. The resolution can be performed with the help of fallout resolution REST APIs.
Table 8-4 Fallout Events REST APIs
| REST API | Resolution |
|---|---|
| /topology/v2/fallout/events/events/summary?targetService=SSC | Get the fallout events summary for the SmartSearch consumer. |
| /topology/v2/fallout/events/events?targetService=SSC | Get all events by matching the state and action for the
SmartSearch consumer.
Query Parameters:
|
| /topology/v2/fallout/events/resubmit | Re-submit the matched events of SmartSearch consumer for
re-processing
Query Parameters:
|
| /topology/v2/fallout/events/eid/{ENTITY_ID} | Update a specific fallout. |
|
/topology/v2/fallout/events /topology/v2/fallout/events/eid/{ENTITY_ID} |
To delete matching the fallout events for SmartSearch
consumer. The parameter values are as follows:
|
For full list of REST APIs, see REST API for ATA for Inventory and Automation.
ATA Support for Offline Maps
ATA support for map visualization is provided by the third-party service providers such as Open Street Maps (OSM), MapBox, Carto, Esri, and Web Map Service (WMS).
ATA integrates with these service providers and they provide the required components and computing resources, so that you can avoid setting up and maintaining a local tile server.
Oracle offers the following options to support offline maps:
- Allowlisting map URLs
- Setting up a local tile server
Allowlisting Map URLs
In highly secured installations, you may not provide internet access to the location. In such situations, Oracle recommends using an allowlist solution so the base maps can include the streets, cities, buildings, and so on.
For the map tiles to render, allowlist the following URLs:
- Tile 1:
- http://a.tile.openstreetmap.org/11/472/824.png
- http://b.tile.openstreetmap.org/11/472/825.png
- http://c.tile.openstreetmap.org/11/472/825.png
- Tile 2:
- http://a.tiles.mapbox.com/v4/mapbox.satellite/10/236/412@2x.png?access_token=pk.eyJ1IjoidzhyIiwiYSI6ImNpeGhwaXF1ejAwMHQydG8yZ3pyanZ5aTkifQ.QNScWNGnLRHIHXeAsGMvyw
- http://b.tiles.mapbox.com/v4/mapbox.satellite/10/235/411@2x.png?access_token=pk.eyJ1IjoidzhyIiwiYSI6ImNpeGhwaXF1ejAwMHQydG8yZ3pyanZ5aTkifQ.QNScWNGnLRHIHXeAsGMvyw
- http://c.tiles.mapbox.com/v4/mapbox.satellite/10/236/411@2x.png?access_token=pk.eyJ1IjoidzhyIiwiYSI6ImNpeGhwaXF1ejAwMHQydG8yZ3pyanZ5aTkifQ.QNScWNGnLRHIHXeAsGMvyw
- Tile 3:
- http://a.basemaps.cartocdn.com/light_all/10/235/412@2x.png
- http://b.basemaps.cartocdn.com/light_all/10/235/412@2x.png
- http://c.basemaps.cartocdn.com/light_all/10/235/412@2x.png
- Tile 4:
- http://a.basemaps.cartocdn.com/dark_all/10/236/413@2x.png
- http://b.basemaps.cartocdn.com/dark_all/10/236/413@2x.png
- http://c.basemaps.cartocdn.com/dark_all/10/236/413@2x.png
- Tile 5: http://server.arcgisonline.com/ArcGIS/rest/services/World_Street_Map/MapServer/tile/10/412/235
- Tile 6: http://server.arcgisonline.com/ArcGIS/rest/services/World_Imagery/MapServer/tile/10/412/236
Setting Up a Local Tile Server
To set up a local tile server, you must deploy the prepared tile files on a local server. Every file must have its direct link: http://tileserver.com/{z}/{y}/{x}. This format allows getting the required response for the request http://tileserver.com/{z}/{x}/{y}.png.
Contact your system administrator to install, deploy, and run your own tile server. The configuration process is dependent on the tile server you choose to implement. The tile server requires high computing power and requires operations support and maintenance.
The tile server is responsible for caching the tiles, sharing the load, and processing the request queue at regular intervals.
You can consider some options available in the market such as MapTiler, QGIS, Switch2OSM, ArcGis Enterprise, and so on.
After you set up the tile server and a successful deployment, you can access the map tiles through APIs in the format: http://{hostname}:{port}/{baseUrl}/{z}/{x}/{y}.png.
Manual Changes for Setting Up a Local Tile Server
The following manual changes are required to set up a local tile server:
- Update visualization-start-page.js as per your requirement.
- Open ata-ui.jar and navigate to ata-ui/flows/visualization/pages/visualization-start-page.js.
- In the loadGeoMaps method of visualization-start-page.js, update the mapurl variable of the custom map API URL.
After you redeploy the updated jar file and run the application, you can see the map tiles served from your local server.



