MySQL Workbench

1.1.2.3 New in MySQL Workbench 6.1

This section summarizes many of the new features added to MySQL Workbench 6.1, in relation to the MySQL Workbench 6.0 release.

New Navigator PERFORMANCE Section

The new PERFORMANCE section includes Dashboard, Performance Reports, and Performance Schema Setup pages. Generally, this new performance reporting feature provides a graphical representation of key statistics from the MySQL server status, and provides an overview of the MySQL server subsystems.

Dashboard

View server performance statistics in a graphical dashboard.

Figure 1.19 Performance Dashboard

Content is described in the surrounding text.

Performance Reports

Performance schema based reports that provide insight into the operation of the MySQL server through many high-level reports.

Figure 1.20 Performance Reports: Top I/0 By Bytes

Content is described in the surrounding text.

Performance Schema Setup

A GUI for configuring and fine tuning the Performance Schema instrumentation. Initially, this loads an "Easy Setup" page that is enough for most users. Slide the "Performance Schema Full Enabled" slider to YES to enable all available Performance Schema instruments.

Figure 1.21 Performance Schema Setup: Easy Setup

Content is described in the surrounding text.

Clicking Show Advanced provides methods to fine tune the Performance Schema instrumentation.

Figure 1.22 Performance Schema Setup: Introduction

Content is described in the surrounding text.

For additional information, see Chapter 7, Performance Tools.

Server Variable Groupings

Variables can now be organized using custom groupings in the Status and System Variables Management tab.

To create a custom group, right-click on a variable and choose either Add to Custom Category (to create a new category), or an existing custom category. For additional information, see Section 6.4, “Status and System Variables”.

Figure 1.23 Status And System Variables: Custom

Content is described in the surrounding text.

SQL Editor Views

Additional viewing options were added for executed statements:

Result Grid

Available previously, and it remains the default view.

Figure 1.24 SQL Editor: Result Grid

Content is described in the surrounding text.

Form Editor

You can now edit records row by row in a form style editor.

Figure 1.25 SQL Editor: Form Editor

Content is described in the surrounding text.

Field Types

Displays information about the selected fields, similar to passing in --column-type-info from the command line client.

Figure 1.26 SQL Editor: Field Types

Content is described in the surrounding text.

Query Stats

Query statistics are taken from the Performance Schema, and includes information about timing, temporary tables, indexes, joins, and more.

Figure 1.27 SQL Editor: Query Stats

Content is described in the surrounding text.

Home Screen Features

Several behavioral improvements were made to the MySQL Workbench home screen, including:

  • Connection tiles can now be repositioned by using drag and drop

  • A script or model file can be dragged into a MySQL connection tile

  • The following right-click options were added to the connection tiles: Copy JDBC Connection String and Copy Connection String

  • Right-clicking a blank area in the MySQL Connections area now offers an option to create a New Connection From Clipboard

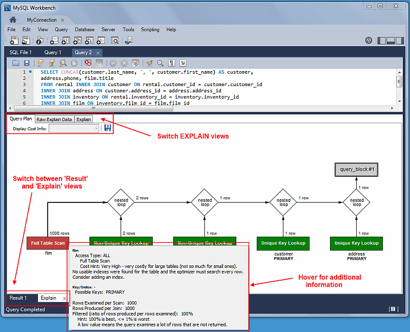
Visual Explain

The layout changed, and additional information is now viewable by hovering over the fields. It also displays traditional EXPLAIN output in a separate tab, and the Raw Explain Data (as JSON) in another. For MySQL server 5.7+, the new "cost information" (such as "query_cost" and "sort_cost) is also utilized.

Figure 1.28 Visual Explain: Workbench 6.0

Content is described in the surrounding text.

Figure 1.29 Visual Explain: Workbench 6.1

Content is described in the surrounding text.

Table Inspector

View table information, similar to the Schema Inspector. This also has a simpler and easier to use interface for analyzing and creating indexes for your tables.

Figure 1.30 Table Inspector

Content is described in the surrounding text.

Additional Client-Connection Information

Additional information was added to the Client Connections tab, such as Thread ID, Parent Thread, Instrumented, and Type.

Figure 1.31 Client Connections: MySQL Workbench 6.0

Content is described in the surrounding text.

Figure 1.32 Client Connections: MySQL Workbench 6.1

Content is described in the surrounding text.

Also, a Thread Stack view option was added by right-clicking a connection entry in the Client Connections tab and choosing View Thread Stack.

Figure 1.33 Client Connections: View Thread Stack

Content is described in the surrounding text.

Miscellaneous Additions
  • MSAA (Windows Accessibility API) support and High contrast color theme in Microsoft Windows

  • MySQL Enterprise Backup improvements

  • Improvements with general performance and overall stability