bea.com | products | dev2dev | support | askBEA |
![]() |
![]() |
|
![]() |
e-docs > WebLogic Platform > WebLogic Portal > Commerce and Campaign Features Tour > New User Buys a Product |
Commerce and Campaign Features Tour
|
New User Buys a Product
In this section of the tour, assume that you want to buy a hammer for a home improvement project. You have heard of a new e-commerce Web site with a huge selection and low prices, so you decide to visit it. Your trek through the Web site takes you along the following path:
Note: Consider opening the New User Roadmap link in a separate browser window; you may want to refer to it frequently during the tour.
New User Roadmap
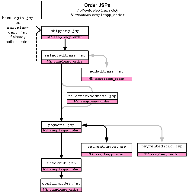
Before starting this section of the tour, review the following maps of the JSP templates (Figure 3-1, Figure 3-2, and Figure 3-3). The arrows in the maps represent navigation options on the Web site; the darker arrows show the path that this section of the tour describes.
Figure 3-1 JSPs for Finding and Selecting an Item
Figure 3-2 JSPs for the Shopping Cart and New User Registration
Figure 3-3 JSPs for Completing the Order
Step 1: Search for Products
When you first access the Web site's Home page, you notice that you could either browse or search through the product catalog. Because you are looking specifically for a hammer, and because you are unfamiliar with the scope of this new Web site, you decide to use the Quick Look-up box (see Figure 3-4).
Figure 3-4 Searching in main.jsp
To continue the tour... On the Home page, enter hammer in the Quick Look-up box. Then click Find.
Step 2: Select an Item
When you click Find, the WebLogic Portal search engine queries the product catalog for items with keywords that match hammer and displays the results in searchresults.jsp (see Figure 3-5).
Features of searchresults.jsp
Figure 3-5 Search Results in searchresults.jsp
Notice the following features of searchresults.jsp:
To continue the tour...
Choose a hammer and click Add to Cart.
Step 3: View the Shopping Cart
When you click Add to Cart, WebLogic Portal lists all items you have selected during the current visit to the Web site in shoppingcart.jsp (see Figure 3-6).
Features of shoppingcart.jsp
Figure 3-6 Shopping Cart
Notice the following features of shoppingcart.jsp:
Technical Note: Pipeline Components, Pipeline Sessions, and Webflow
So far this tour has focused on HTML elements and JSP tags, which WebLogic Portal uses to present information in a format that Web browsers can display.
Behind this presentation layer, Pipeline components, Pipeline sessions, and Webflow exchange data with users, apply business logic and process data, maintain state in individual shopping sessions, and direct your users through the Web site based on a set of context-specific rules. The following list describes each of the mechanisms:
For example, Listing 3-1 shows JSP tags from shoppingcart.jsp that retrieve the contents of the shopping cart from the current Pipeline session.
Listing 3-1 JSP Tags for Retrieving Shopping Cart Content
<webflow:getProperty id="shoppingCart" property="<%=PipelineSessionConstants.SHOPPING_CART%>" type="com.beasys.commerce.ebusiness.shoppingcart.ShoppingCart" scope="session" namespace="sampleapp_main" />
<webflow:getProperty id="savedShoppingCart" property="<%=PipelineSessionConstants.SAVED_SHOPPING_CART%>" type="com.beasys.commerce.ebusiness.shoppingcart.ShoppingCart" scope="session" namespace="sampleapp_main" />
To continue the tour...
Click Check Out.
Step 4: Create a New User Profile
When you click Check Out from the shopping cart, WebLogic Portal prompts you to log in from login.jsp. Because you are a new user, you must first create a user profile (see Figure 3-7).
Features of login.jsp
Figure 3-7 New User Logging In
To continue the tour...
Click Create to see the templates for creating a new user profile.
When you click Create on the Log In page, WebLogic Portal prompts you to provide information for your user profile in newuser.jsp (see Figure 3-8 and Figure 3-10).
Features of newuser.jsp (Part 1 of 3)
Figure 3-8 Entering Address Information
Notice the following features of the first half of newuser.jsp:
The State and Country lists are defined in separate include files because they are used by several JSP templates.
Technical Note: Input Processors
Input processors are Java classes that handle form submission. Some may perform validation of customer data, but the primary role of an input processor is to store customer data into the Pipeline session for subsequent use by a Pipeline component. Webflow determines whether user input is directed to an input processor and where the input processor directs its output.
For example, Listing 3-2 is an excerpt from newuser.jsp specifying that when a user clicks the Save button, the browser posts data to the Webflow.
Listing 3-2 Form that Sends Data to an Input Processor
<!-- begin form to input customer data.
This form posts to the Webflow Advisor a "button(save)" event from origin "newuser.jsp" -->
<form method="post" action="<webflow:createWebflowURL event="button.save" httpsInd="calculate" namespace="sampleapp_user" />">
<input type=hidden name=origin value="newuser.jsp">
<input type=hidden name=event value="button.save">
<input type=hidden name=httpsInd value="calculate">
<input type=hidden name=namespace value="sampleapp_user">
Demographics in newuser.jsp (Part 2 of 3)
newuser.jsp collects demographic information about your customers. (See Figure 3-9.) You can use this information to create customer segments, which are used by scenarios and content selectors.
A scenario identifies patterns of events, system states, and customer segments and carries out specific actions. Content selectors to display personalized information to a customer or customer segment.
Figure 3-9 Entering Demographics Information
More Features of newuser.jsp (Part 3 of 3) Figure 3-10 Entering username and Password
Notice the following features of the second half of newuser.jsp:
The values for the Credit Card Type and Expiration Date lists are defined in newcctemplate.inc because newcctemplate.inc is the only template that uses them. The values for the State and Country lists are defined in separate JSP files because they are used by several JSP templates.
To continue the tour...
Complete the required fields and click Save. The tour automatically logs you in.
Step 5: View Successful Login
Features of successfullogin.jsp
Figure 3-11 successfullogin.jsp
Notice the following features of successfullogin.jsp:
Listing 3-3 Displaying the Checkout Button
<!-- Get the shopping cart so we know if checkout is an option -->
<pipeline:getPipelineProperty propertyName="<%=PipelineSessionConstants.SHOPPING_CART%>" returnName="shoppingCart" returnType="com.beasys.commerce.ebusiness.shoppingcart.ShoppingCart"/>
<p>
You have successfully logged in.
</p>
<p>
You may now go to your
<a href="<%=WebflowJSPHelper.createWebflowURL(pageContext, "successfullogin.jsp",
"link(shoppingcart)", true) %>">shopping cart</a>,
<% if (shoppingCart != null && shoppingCart.isEmpty() == false) { %>
<a href="<%=WebflowJSPHelper.createWebflowURL(pageContext, "successfullogin.jsp",
"button(checkout)", true) %>">checkout</a>,
<% } %>
or return to the
<a href="<%=WebflowJSPHelper.createWebflowURL(pageContext, "successfullogin.jsp",
"link(home)", true) %>">main page</a> to continue shopping.
</p>
To continue the tour...
Click Checkout.
Step 6: Choose Shipping Options
When you click Checkout, WebLogic Portal starts the checkout process by displaying shipping options in shipping.jsp (see Figure 3-12).
Features of shipping.jsp
Figure 3-12 Choose Shipping Options
Notice the following features of shipping.jsp:
To continue the tour...
When you click Continue, WebLogic Portal displays your shipping addresses in selectaddress.jsp (see Figure 3-13).
Features of selectaddress.jsp
Figure 3-13 Select Shipping Address
Notice the following features of selectaddress.jsp:
Listing 3-4 Java Scriptlets in selectaddress.jsp
<um:getProperty propertySet="CustomerProperties" propertyName="shippingAddressMap" id="shippingAddressMap" />
<%
if(shippingAddressMap == null) shippingAddressMap = new HashMap();
%>
<p><font color="red"><webflow:getException/></font></p>
<!-- Iterate through all addresses -->
<%
Iterator iterator =((Map)shippingAddressMap).keySet().iterator();
while(iterator.hasNext())
{
String addressKey = (String)iterator.next();
Address shippingAddress = (Address)((Map)shippingAddressMap).get(addressKey);
%>
<table width="90%" border="0" cellpadding="6" cellspacing="0">
<tr>
<td align="left" valign="top" width="40%" nowrap>
<p><%= shippingAddress.getStreet1() %><br>
<% if( shippingAddress.getStreet2().length() != 0) {%>
<%= shippingAddress.getStreet2() %><br>
<% } %>
<%= shippingAddress.getCity() %><br>
<%= shippingAddress.getState() %> <%= shippingAddress.getPostalCode() %><br>
<%= shippingAddress.getCountry() %>
</td>
<td align="left" valign="top" width="5%" >
<%
String extraParams = HttpRequestConstants.ADDRESS_KEY + "=" + addressKey;
%>
To continue the tour...
Click Use.
Step 7: Enter Payment Information
When you click Use, WebLogic Portal displays payment.jsp, which lists any credit cards that are in your user profile (see Figure 3-14).
Features of payment.jsp
Figure 3-14 Select Add Credit Card
Notice the following features of payment.jsp:
To continue the tour...
Click Add Card.
Features of paymentnewcc.jsp
When you click Add Card, WebLogic Portal prompts you to enter payment information in paymentnewcc.jsp (see Figure 3-15).
Figure 3-15 Enter Credit Card Information
Notice the following features of paymentnewcc.jsp:
All three JSP files use an include file, <BEA_HOME>/weblogic700/samples/portal/wlcsDomain/beaApps/wlcsApp/wlcs/commerce/includes/
newcctemplate.inc, to define the credit card input fields. For more information about template include files, see the next topic in this section, Technical Note: Templates Included Within Templates.
Technical Note: Templates Included Within Templates
Rather than repeating input fields and other information across several files, the WebLogic Portal JSP templates assign re-used JSP tags and HTML elements to a set of include files, which are, in turn, JSP templates that you can use to develop your Web site. For example, paymentnewcc.jsp (described in the previous section), profilenewcc.jsp, and newuser.jsp are parent JSP pages that include newcctemplate.jsp as a child page to provide consistent input fields for credit card information. You can include newcctemplate.jsp in other JSP files that you create.
Webflow uses the three parent JSP pages to determine a user's context and to determine which pages to display after a user enters new credit card information. For example, Figure 3-16 shows that after a user completes paymentnewcc.jsp, Webflow displays payment.jsp; after a user completes profilenewcc.jsp, Webflow displays viewprofile.jsp, and after a user completes newuser.jsp, login.jsp is displayed.
Figure 3-16 Template Include Files
Step 8: Select a Credit Card
When you click Save in paymentnewcc.jsp, WebLogic Portal displays your newly added credit card information in payment.jsp (see Figure 3-17).
More Features of payment.jsp
Figure 3-17 Select Credit Card
Notice the following features of payment.jsp:
To continue the tour...
Click Use.
Step 9: Purchase the Item
When you click Use in payment.jsp, WebLogic Portal displays checkout.jsp, from which you review the tax information and complete the purchase.
Features of checkout.jsp
Figure 3-18 Purchase the Item
Notice the following features of checkout.jsp:
To continue the tour...
Click Complete Purchase.
Step 10: Review the Order Confirmation
When you click Complete Purchase, WebLogic Portal completes the purchase and displays the confirmation number in confirmorder.jsp (see Figure 3-19).
Features of confirmorder.jsp
Figure 3-19 Review the Order Confirmation
Notice the following features of confirmorder.jsp:
To continue the tour...
This concludes the tour for new users. To continue the tour of the JSP templates, click Home in the navigation bar and go to the next section, Registered User Buys a Product.
![]() |
![]() |
![]() |
![]() |
||
![]() |
![]() |
![]() |
![]() |
![]() |
![]() |
![]() |