bea Systems, Inc.

Package examples.buybeans.item

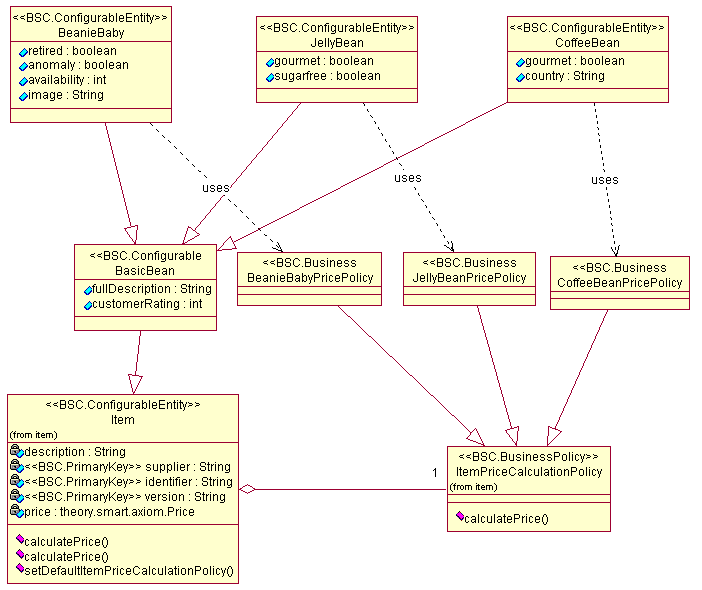
These are examples of how the fictional Buy Beans Corporation adapted the Theory Center's eBusiness Components to meet their special requirements.

See:
          Description

Interface Summary
BasicBean This is an item that describes a bean as we know it here at BuyBeans.com.
BasicBeanHome The home interface for the BasicBean entity bean.
BeanieBaby This is an item that has the special characteristics of a Beanie Baby.
BeanieBabyHome The home interface for the BeanieBaby entity bean.
BeanieBabyPricePolicy This is a special pricing policy that know how to calculate the price of a beanie baby.
CoffeeBean This is an item that has the special characteristics of a coffee bean.
CoffeeBeanHome The home interface for the CoffeeBean entity bean.
CoffeeBeanPricePolicy This is a special pricing policy that know how to calculate the price of a coffee bean.
HalfPricePolicy  
JellyBean This is an item that has the special characteristics of a Jelly Bean.
JellyBeanHome The home interface for the JellyBean entity bean.
JellyBeanPricePolicy This is a special pricing policy that know how to calculate the price of a jelly bean.
 

Class Summary
BasicBeanImpl This is an item that describes a bean as we know it here at BuyBeans.com.
BasicBeanPk This is a PrimaryKey for managing the life cycle of a BSC Configurable/Entity bean.
BasicBeanValue This is an item that describes a bean as we know it here at BuyBeans.com.
BeanieBabyImpl This is an item that has the special characteristics of a Beanie Baby.
BeanieBabyPk This is a PrimaryKey for managing the life cycle of a BSC Configurable/Entity bean.
BeanieBabyPricePolicyHome The home interface for the BeanieBabyPricePolicy Policy.
BeanieBabyValue This is an item that has the special characteristics of a Beanie Baby.
CoffeeBeanImpl This is an item that has the special characteristics of a coffee bean.
CoffeeBeanPk This is a PrimaryKey for managing the life cycle of a BSC Configurable/Entity bean.
CoffeeBeanPricePolicyHome The home interface for the CoffeeBeanPricePolicy Policy.
CoffeeBeanValue This is an item that has the special characteristics of a coffee bean.
DataLoader The DataLoader helps BuyBeans.com loads different type of beans to the database.
HalfPricePolicyHome The home interface for the BeanieBabyPricePolicy Policy.
ItemDataLoaderServlet  
JellyBeanImpl This is an item that has the special characteristics of a Jelly Bean.
JellyBeanPk This is a PrimaryKey for managing the life cycle of a BSC Configurable/Entity bean.
JellyBeanPricePolicyHome The home interface for the JellyBeanPricePolicy Policy.
JellyBeanValue This is an item that has the special characteristics of a Jelly Bean.
ShippingMethodLoader The ShippingLoader helps BuyBeans.com loads different type of ShippingMethod bean to the database..
ShippingMethodLoaderServlet  
 

Package examples.buybeans.item Description

These are examples of how the fictional Buy Beans Corporation adapted the Theory Center's eBusiness Components to meet their special requirements. They created specialized items to store the information that they needed. They also implemented special pricing policies for these items.



Item Component Model


bea Systems, Inc.

© Copyright 2000 bea Systems, Inc. All rights reserved.