bea.com | products | dev2dev | support | askBEA
 Download Docs   Site Map   Glossary 
Search

Product Overview

 Previous Next Contents Index View as PDF  

Liquid Data Architecture

This topic provides an overview of the BEA Liquid Data for WebLogicTM architecture. It includes the following sections:

 


Architecture Diagram

The following diagram shows a component view of the Liquid Data architecture.

Figure 2-1 Liquid Data Architecture


 

 


Architecture Components

Liquid Data consists of the following core components:

Server Components

This section describes the main server components for Liquid Data:

At a minimum, Liquid Data requires the Liquid Data Server, BEA WebLogic ServerTM, and the server repository.

BEA WebLogic Server

WebLogic Server is the platform upon which Liquid Data is built. WebLogic Server is the #1 application server on the market, providing the scalability, reliability, and security needed to run a global, networked environment—and all in one simple and extensible architecture. WebLogic Server incorporates comprehensive standards-based services for the development, deployment, and management of distributed Web-based applications. For comprehensive information about BEA WebLogic Server, see the WebLogic Server documentation at the following URL:

http://download.oracle.com/docs/cd/E13222_01/wls/docs70/index.html

Liquid Data Server

The Liquid Data Server runs as an application in the WebLogic Server environment. The Liquid Data Server processes query requests from Liquid Data clients. It handles incoming query requests, translates the XQuery into an optimized algebraic plan, translates the algebraic plan into a physical plan, executes the physical plan against the data sources, and retrieves the query results.

Liquid Data Server Repository

The Liquid Data Server repository is the central location for stored queries, data views, source and target schemas, XML data, generated Web services, and custom function libraries. For more information, see Managing the Liquid Data Repository in the Liquid Data Administration Guide.

Client Components

This section describes the main client components for Liquid Data:

In addition, other software can act as clients to the Liquid Data server by invoking queries with the Liquid Data Query API, such as custom EJB or JSP applications, Web services clients, BEA WebLogic PortalTM, BEA WebLogic WorkshopTM, and the Business Process Management component of BEA WebLogic IntegrationTM. For more information, see Developer Resources.

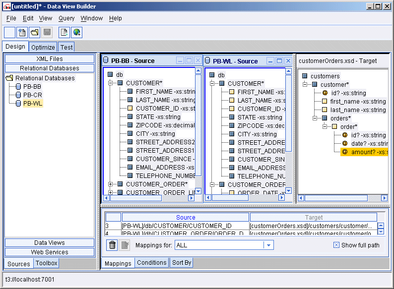
Data View Builder

The Data View Builder is a GUI-based tool for designing and generating XML-based queries (in XQuery syntax). Users can then run the queries—from within the Data View Builder, at a command line, or from within an application—against heterogeneous data sources to get logical views into the stored information. The Data View Builder provides a pictorial, drag-and-drop schema mapping approach to query design and construction.

Figure 2-2 Data View Builder


 

Using the Data View Builder frees Data Architects from needing to focus on the intricacies of query languages so that they can give full attention to information design, the conceptual synthesis of information coming from multiple sources, and the content and shape of the information they want in the query result or target. In this way, users can to directly access distributed, heterogeneous data sources as "integrated logical views." For more information about the Data View Builder, see Building Queries and Data Views.

Administration Console

The WebLogic Server Administration Console is a comprehensive, Web-based administration tool for configuring and monitoring WebLogic servers. Liquid Data extends the WebLogic Server Administration Console to provide additional tabs, accessible via a Liquid Data node, that are used to configure and manage Liquid Data servers deployed in the WebLogic Server environment.

Figure 2-3 Tabs in the Liquid Data Node in the Administration Console


 

System Administrators use the tabs on the Liquid Data node to configure access to data sources and custom functions, manage the server repository, configure query results caching, implement security, generate Web services, and other tasks. For more information, see the Liquid Data Administration Guide.

Developer Resources

This section describes the main developer resources available in Liquid Data:

For complete information about Liquid Data developer resources, see Invoking Queries Programmatically.

Liquid Data Query API

Liquid Data provides an API (application programming interface) that allows client Java applications to submit queries to the Query Engine for processing. Liquid Data supports two types of clients:

In addition to custom client applications, the Liquid Data Query API allows other BEA products—WebLogic Portal, WebLogic Workshop, WebLogic Web services, and the Business Process Management component of WebLogic Integration—to invoke queries on the Liquid Data server transparently.

Queries Published As Web Services

Liquid Data publishes queries as Web services that can be accessed by Web service clients. For more information, see the following documents:

Custom Functions

The Data View Builder provides a set of standard functions to use when creating data views and queries. Application Developers can also define custom functions to extend the power and functionality of Liquid Data. Queries can invoke custom functions during query execution just as they can standard functions. For more information, see Creating Custom Functions in Invoking Queries Programmatically.

Integration with Other BEA Products (Optional)

Liquid Data is an option that can be added to the following BEA products:

WebLogic Integration is not required except when queries need to access data sources via packaged JCA/WebLogic Integration-based adapters.

BEA WebLogic Portal

Liquid Data provides a cost effective and quick mechanism to access and aggregate information into a portal. It simplifies data aggregation and caches relevant data into portlets, offering a rapid and cost effective way for real-time data access. For more information, see Invoking Queries in BEA WebLogic Portal Applications in Invoking Queries Programmatically and "Deploying Liquid Data in a WebLogic Portal Domain" in Deployment Tasks in Deploying Liquid Data.

BEA WebLogic Workshop

WebLogic Workshop users can add generated Liquid Data Web services as service controls. For more information, see Generating and Publishing Web Services in the Liquid Data Administration Guide and "Deploying Liquid Data in a WebLogic Workshop Domain" in Deployment Tasks in Deploying Liquid Data.

BEA WebLogic Integration

Liquid Data extends the value of WebLogic Integration by seamlessly integrating disparate data views into enterprise business processes. Liquid Data can leverage the WebLogic Integration adapters to access even broader data sources, including packaged applications. These broader, more complete information views can then be easily re-used within the integration environment, to support information capture, visibility and decision-making within processes.

For comprehensive information about BEA WebLogic Integration, see the WebLogic Integration documentation at the following URL:

http://download.oracle.com/docs/cd/E13214_01/wli/docs70/index.html

If queries need to access data sources via packaged JCA/WebLogic Integration-based adapters, then the Application View Console is required. The Application View Console is used to design and organize application views, which are business-level interfaces that provide access to functionality in enterprise applications. Application views are used in the context of the Application Integration component of WebLogic Integration. Liquid Data can use application views as data sources, allowing queries to retrieve information from enterprise applications. For more information, see Defining an Application View in Using Application Integration in the WebLogic Integration documentation.

For more information about Liquid Data and WebLogic Integration, see Invoking Queries in Business Process Manager Applications in Invoking Queries Programmatically and "Deploying Liquid Data in a WebLogic Integration Domain" in Deployment Tasks in Deploying Liquid Data.

 

Back to Top Previous Next