Introduzione all'elaborazione dell'IVA differita
Il sistema consente alle società di differire il pagamento dell'IVA finché è possibile. Quando si inserisce una fattura FO, il sistema calcola e visualizza l'IVA da pagare e la contabilizza in un conto provvisorio. Dopo aver effettuato il pagamento della fattura FO; l'IVA viene trasferita dal conto provvisorio a un conto definitivo e vengono generate le transazioni di contabilità generale appropriate.
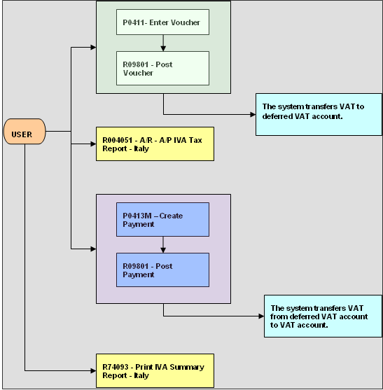
In questo diagramma è illustrato il processo relativo al differimento dell'IVA per l'Italia:

Quando si inserisce una fattura FO; il sistema crea un record nelle tabelle Scheda FO (F0411) e Mastro conto (F0811). Quando si crea un pagamento, il sistema crea record nelle tabelle seguenti:
Documento corrispondente FO (F0413)
Dettagli documento corrispondente FO (F0414)
Mastro conto (F0911)
Imposte (F0018)
Generazione IVA in sospensione (F743B141)
Il sistema aggiorna la tabella Generazione IVA in sospensione - Controllo incassi/sconti (F743B14I) con i dati della contabilità fornitori dopo aver completato correttamente la transazione CoGe.
In questo diagramma è illustrato l'effetto dell'elaborazione IVA per l'Italia relativamente alle fatture FO in contabilità generale:
