3.6 Editing Existing Business Components
Before you start customizing business objects, it has to be determined which business objects need customizing. Then when customizing ADF artifacts, JDeveloper has to be launched in the Customization Developer role, and the appropriate layer selected.
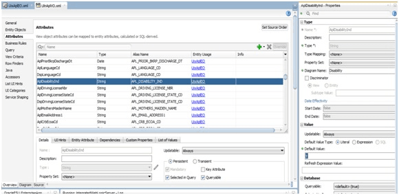
Task: Edit Attributes
The properties of an attribute can be customized from an entity object or view object using JDeveloper. When an entity object opened or viewed in the overview editor, the attributes of the object can be seen on click in the Attributes tab. When an attribute is selected, its properties are displayed in the Property Inspector.
It is not necessary to modify the page after customizing the properties of an existing attribute. Customizations to existing attributes are automatically reflected on the pages that show them.
However, if an attribute is modified so that it requires a different UI component, it must also be updated in the page. For example, if a list of values (LOV) is added to an attribute, the page needs to be edited to hide the existing UI component that displays the attribute, and a new UI component added that can display the LOV.
Note that some attribute properties defined in the entity object can be overridden in the view object. For example, the label text for a field can be defined in an entity object and subsequently given a different label in the consuming view object. Then pages that use the view object display the label from the view object.
Task: Add Attributes
Custom attributes can be added to an entity object or view object using JDeveloper. To do this, JDeveloper must be launched in the Customization Developer role, a layer selected. Open an entity object or view object in the overview editor, and click the Attributes tab to see the attributes of the object. To add a custom attribute, click the Add icon.
To store the custom attribute in the database, first create the column that will be used to store it.
To display the custom attributes in the application, the pages also needs to be customized to display them.
Task: Edit Entity Objects
In JDeveloper, edit entity objects using the overview editor. In the Application Navigator, right-click an entity object, and choose Open. Then click on the navigator tabs to view and edit the various features of the entity object.
Task: Edit Application Modules
In JDeveloper, edit application modules using the overview editor. In the Application Navigator, right-click an application module, and choose Open.
- Add new custom properties. This is done on the General page of the overview editor.
- Add new view object and application module instances. This is done on the Data Model page of the overview editor.
- Add newly created subtype view objects. This is done on the Data Model page of the overview editor.
- Add new application module configurations. This is done on the Configurations page of the overview editor.
Once the changes are applied, the MDS file is created based on the customization layer value. shown below.
Parent topic: Application Artifacts




