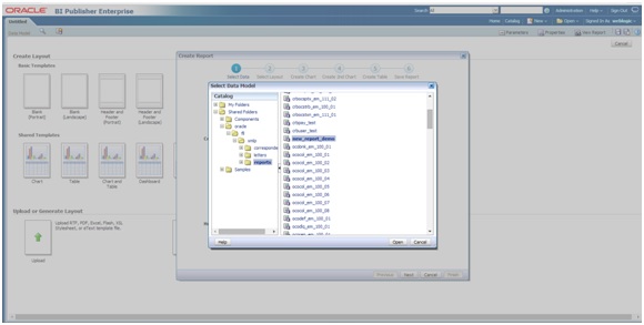
5.2 Create Report Layout Follow the below steps to create report layout. Navigate to Home Page and create the report layout as indicated below. Click on Create > Report on LHS panel. Figure 5-15 Creating Report Layout 1Description of "Figure 5-15 Creating Report Layout 1" Select the Use Data Model and click to browse the existing data model , and select the data model just created. Figure 5-16 Creating Report Layout 2Description of "Figure 5-16 Creating Report Layout 2" Click Open. Figure 5-17 Creating Report Layout 3 Description of "Figure 5-17 Creating Report Layout 3 " Select Use report Editor option (If user have the BIP Client installed on his machine , he can create and the .rtf layout from MS Word). Click Finish and save the report with the same name as data model. Figure 5-18 Creating Report Layout 4Description of "Figure 5-18 Creating Report Layout 4" The below screen indicates the saved report. Figure 5-19 Creating Report Layout 5Description of "Figure 5-19 Creating Report Layout 5" Parent topic: Create Custom BI Publisher Report/Letter