3.4 Dictionary
This topic provides information on Dictionary.
Dictionary is not an extension point in itself, but it plays an important role in enabling extensibility of domain. Hence, it is worth understanding the ‘Dictionary’ before proceeding to subsequent sections
Data transfer object (DTO)
Data transfer object (DTO) is a design pattern used to transfer data between an external system and the application service. All the information may be wrapped in a single DTO containing all the details and passed as input request as well as returned as an output response. The client can then invoke accessory (or getter) methods on the DTO to get the individual attribute values from the Transfer Object. All request response classes in OBDX application services are modelled as data transfer objects.
Dictionary
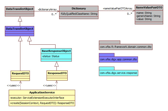
All data transfer objects extend a base class
DataTransferObject which holds an array of
Dictionary object. The Dictionary encapsulates an array of
NameValuePairDTO which is used to pass data of
custom data fields or attributes from the UI layer to the host middleware.
Below class diagram shows the relationship between these classes.
Dictionary class looks like
Following image shows use of dictionary with
NameValuePairDTO and added it to the Data Transfer Object.
Parent topic: Extensible Points in Service Tier



