3 Creating Data Model and ER diagram
This topic describes the systematic instruction to Creating Data Model and ER diagram option. This document describes the steps to create data model and ER diagram.
- Open the Oracle SQL Developer Data modeler.
- Click on File → Import → Data dictionary.
- Click Add.
- Provide the schema details, and Test the connection.
- If connection is successful click Connect.
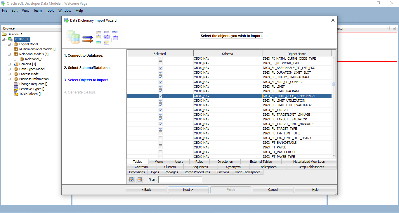
- Select the newly created connection and click Next.
- Select the required schema and click Next. All the schema
objects will be listed.
- Select the entities( tables ) that are to be used in ER diagram.
- Click Next.
- Click Finish.
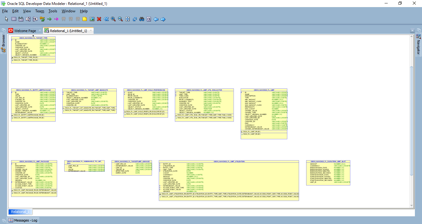
- The ER diagram can be saved as .dmd file if required.



















