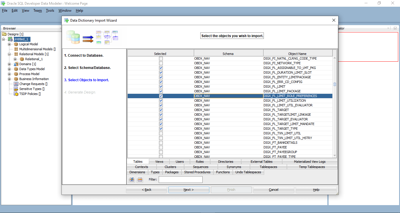
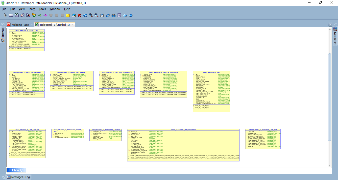
3 Creating Data Model and ER diagram

This topic describes the systematic instruction to Creating Data Model and ER diagram option. This document describes the steps to create data model and ER diagram.