1.5.3 MDB Based Notification Flow
This topic describes about MDB Based Notification flow.
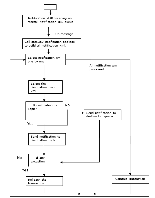
Notification processes in MDB are as follows:
- Notification MDB listens on the internal NOTIFY_QUEUE(JMS queue).
- On any message received, the MDB identifies which schema to connect using the JNDI name being present as part of the message XML.
- Gateway notification processing package is called from MDB to build notifications.
- In MDB, the notifications built are processed and sent to the destination specified in the corresponding notification.
- In case of an exception the transaction is rolled back.
- If all notifications are successfully processed, the transaction is committed.
Parent topic: Trigger and Test Notification
