180 & 100 NOTIFY in REFER Call Transfers
When you configure your Oracle® Enterprise Session Border Controller to support REFER call transfers, you can enable it to send a NOTIFY message after it has sent either a 202 Accepted or sent a 180 Ringing message. If your network contains elements that comply with RFC 5589, and so expect the NOTIFY message after the 202 Accepted and each provisional 180 Ringing, you want to set the refer-notify-provisional to either initial or all, according to your needs.
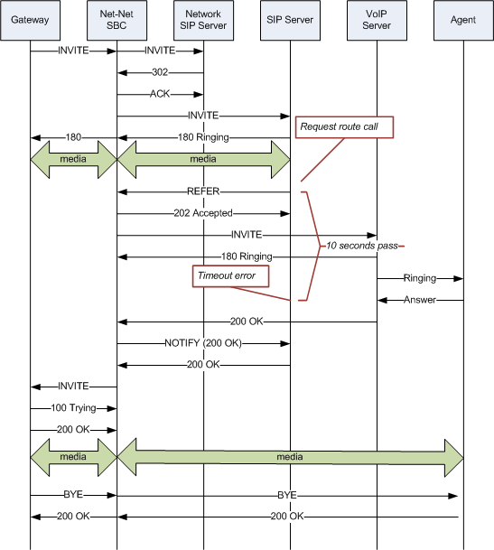
Without this parameter changed from its default (none), the Oracle® Enterprise Session Border Controller does not return send the NOTIFY until it receives the 200 OK response from the agent being called. If the time between the REFER and the NOTIFY exceeds time limits, this sequencing can cause the Oracle® Enterprise Session Border Controller’s NOTIFY to go undetected by devices compliant with RFC 5589. Failures during the routing process can result.
You can see how a sample call flow works without setting the refer-notify-provisional parameter.

When you compare the call flow above to the one depicting the scenario when the Oracle® Enterprise Session Border Controller has the refer-notify-provisional changed from its default, you can see that the Oracle® Enterprise Session Border Controller now response with a NOTIFY in response to the 202 Accepted and it sends another after the 180 Ringing.This causes the event to be diverted successfully.
