Method O (Override)
You assign method O when you want to enter projected final values or the percent complete. The system calculates projected final values and the percent complete differently, using computation methods previously described, depending on the information that it locates from the ledgers and the information that you enter.
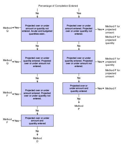
The table lists the method of computation or the calculation that the system uses when the corresponding fields or ledgers have values.
Assign to header and detail accounts.
If PC is not forced (F%), the system calculates it using the formula (AU / HU) * 100.
Percent Complete Entered (F%) |
Projected Final Amount Entered (FA) |
Projected Final Units Entered (FU) |
Method of Computation for Amounts |
Method of Computation for Units |
|---|---|---|---|---|
Y |
Y |
N |
F |
P |
Y |
N |
Y |
P |
F |
Y |
Y |
Y |
F |
F |
Y |
N |
N |
P |
P |
N |
N |
N |
Q* |
Q* |
N |
N |
Y |
Q |
Q |
N |
Y |
N |
F |
F |
N |
Y |
Y |
F |
F |
* The system uses method Q only if actual units and revised budget ledger units have values; otherwise, the system uses method D.
This diagram illustrates method O: