Understanding the Deferred VAT Process
The system enables companies to defer paying VAT until they are able to do so. When you enter a voucher, the system calculates and displays VAT payable and accounts for the VAT in an interim account. After you make a payment for this voucher, the system transfers the VAT from the interim account to a definitive account and generates the appropriate accounting G/L transactions.
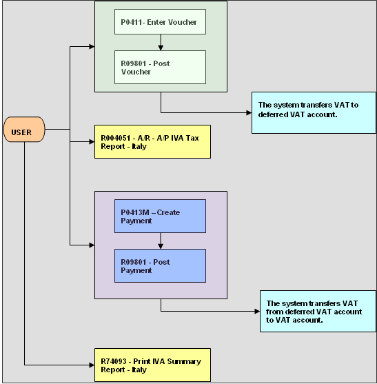
This diagram illustrates the deferred VAT process for Italy:
 
        When you enter a voucher, the system creates a record in the Accounts Payable Ledger (F0411) and Accounts Ledger (F0911) tables. When you create a payment, the system creates records in the following tables:
- Accounts Payable-Matching Document (F0413) 
- Accounts Payable-Matching Document Detail (F0414) 
- Accounts Ledger (F0911) 
- Taxes (F0018) 
- Suspended IVA Generation (F743B141) 
The system updates the Suspended IVA Generation - Receipt/Rebate Control table (F743B14I) with AP information after successfully completing the G/L transaction.
This diagram illustrates the effect of the Italy VAT process for vouchers on the general ledger:
