Understanding the Process Flow for Update of GST on Freight
Under the GST regime, when a transaction includes a transportation cost, GST is charged on the freight and this GST data should be stored explicitly as GST and its components CGST, SGST, IGST, and CESS. The JD Edwards EnterpriseOne India Localization supports the storage and display of all components of GST on freight by supporting the following tasks:
Transportation Module
- Configure GST rate at the route level.
- Compute GST and store the tax amounts in the Freight Update (R4981) process.
- Display the total GST in freight reports.
Sales Module
- Calculate and display the total GST in transportation application wherever the GST is displayed.
- Print the GST for freight lines in the localization Sales Invoice templates and updates GST taxes in the F75I807 table.
- Update the GST ledger for the freight lines during the Sales Update (R42800) process.
Procurement Module
- Update the GST table with the details entered in the Match Freight with Voucher program (P4314) when the Autopay option is turned off for the carrier in P4906.
- Insert the GST amounts in F75I807 and create the voucher when you run R4981 with the Autopay option turned on for the carrier in P4906.
This graphic describes the setup of GST rates for freight.

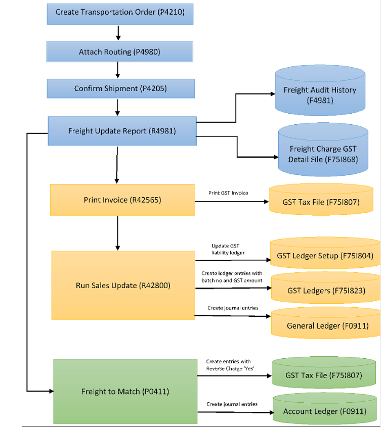
This graphic describes the update process for GST applicable on freight that you enter in the Transportation module of the JD Edwards EnterpriseOne system.
