Understanding Competencies in Organizational Structures
To simplify the process of tracking and maintaining job competencies within the organization, you can attach jobs and job competencies to the hierarchical levels within the organizational structure that you created for job competencies.
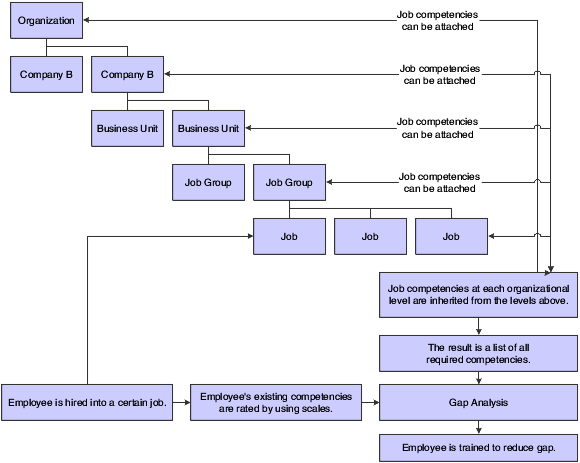
When you attach a job competency to the entity that is at the top of an organizational structure, the system applies that competency to all of the jobs that are attached to the organizational structure. Likewise, when you attach a competency to an organizational business unit within an organizational structure, the competency applies to all of the jobs within that organizational business unit. This feature, called inheritance, reduces much of the administrative work that is associated with attaching job competencies and helps you ensure that competencies are attached consistently throughout the organization.
Attaching job competencies to organizational structures saves you time by reducing the number of competencies that you need to assign to each job. Attaching jobs to organizational levels enables you to take advantage of the inheritance feature, as well as to indicate the organizational business unit in which the job resides. A job can reside in more than one organizational business unit within the structure.
For each organizational business unit, job group, and job, you can override certain information for inherited competencies, when necessary. To verify that inherited and overridden job competencies occur where you are expecting them, you can review override information by job, job group, and organizational business unit. If necessary, you can revise this information. You can also attach different job competencies for each organizational business unit, job in an organizational business unit, job group, and job.
If the organization has employees in more than one country, you might want to translate the competency descriptions so that all employees can understand them. After you have reviewed job competencies and their overrides, you can enter these translated versions of the competency descriptions and attach them to the job competencies.
Typically, when you are working with competencies in organizational structures, you use a draft structure. When you have finished attaching jobs and job competencies to organizational levels and are satisfied with the results, you are ready to activate the draft organizational structure.
This graphic illustrates competencies at the various levels in an organization:
