为数据动因添加导入表达式

要为非数字数据添加导入表达式:
  1. 设置选项卡的集成设置下,选择导入格式
  2. 导入格式中,从导入格式映射网格中,选择数据源列。
  3. 表达式中,指定导入表达式。
  4. 可选:您还可以在添加表达式字段中指定表达式类型和值。
    1. 单击 图中显示了“编辑”按钮
    2. 表达式类型下拉列表中,选择动因

      图中显示了“表达式类型”下拉列表

    3. 输入某个动因时,在添加导入格式映射表达式中输入表达式的值并单击确定

      图中显示了“添加导入格式映射表达式”屏幕

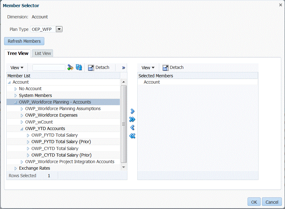
      中,选择要对其应用表达式的维。
      成员中,选择维成员。还可以在“成员选择器”屏幕中浏览并选择成员。“成员选择器”屏幕
      标题行中,为表达式选择文件的标题行。
      中,指定表达式中的数据列。要使用连续的一组数据列,请使用逗号 (,) 指定列。要使用不连续的数据列,请使用竖线 (|) 分隔符指定列。
    4. 单击确定
      在以下示例中,"Project Element" 是第一个标题行的动因成员,包括连续行 "2,3" 和不连续行 "5,7"。

      “导入映射”部分