本节介绍了有关共享报表和对象的更多信息,并提供了用于访问和更新所有订阅报表的单点。
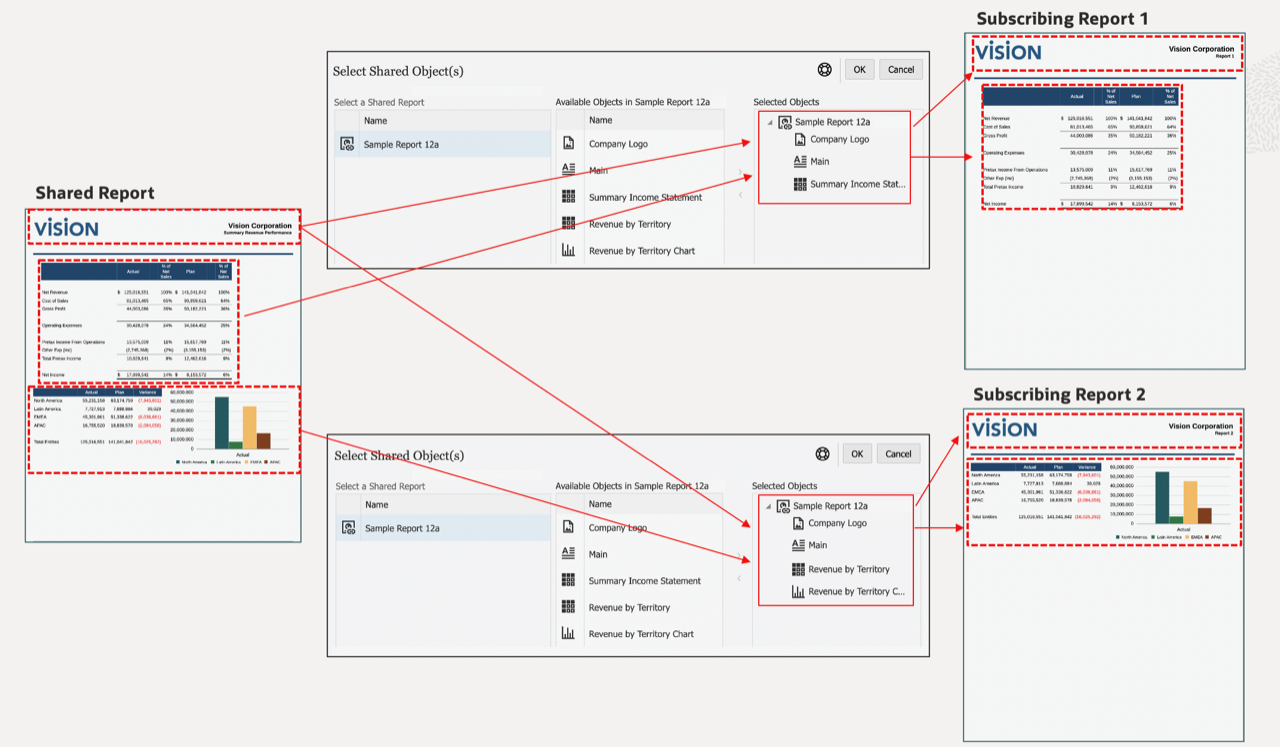
共享报表是一种对象类型,它将共享报表中的所有报表对象(网格、图表、文本框和图像指定为共享对象。可以将共享对象插入到其他报表中,从而为共享报表中的插入对象提供单点维护。如果共享对象在其源共享报表中更新,则插入该对象的所有订阅报表都将更新以反映该对象的更新。
例如,当共享报表中的文本框和图像对象插入到其他十个报表中时,如果在共享报表中更新了文本框和图像对象,则这十个订阅报表也将反映这些更改

您可以更改插入的共享对象的布局(大小和位置)。对源共享报表中的共享对象所做的布局更改不会传播到订阅报表中插入的共享对象。
您不能编辑插入的共享对象,因为特定于对象的所有属性在订阅报表中都仅供查看。但是,可以取消插入的共享对象与源共享对象的链接,以便报表中插入的共享对象成为源共享对象的副本,不再链接到原始共享对象。
将迁移 Financial Reporting 中保存的对象(网格、文本框和图像),迁移的每个 Financial Reporting 对象都迁移到共享报表中。Financial Reporting 图表对象不包含图表定义或相关网格信息,因此不支持将它们迁移到 Reports(报表)。
Note:
在迁移云 EPM 平台部署中的 Financial Reporting 保存对象后,需要以编辑模式打开迁移的共享报表并重新保存以避免出现对象插入错误。
例如,在 Financial Reporting 中,如果存在保存的网格和保存的文本框(MyGrid 和 MyTextBox),则在迁移对象时,将创建两个共享报表,每个报表包含一个对象。共享报表 MyGrid 将包含迁移的网格,共享报表 MyTextBox 将包含文本框。
可通过对报表执行 Save As(另存为)操作并选择 Save As Shared Report(另存为共享报表)来创建共享报表。共享报表可以通过 Narrative Reporting 中的原生库导出/导入从一个环境导出并导入到另一个环境。
Note:
可通过以下方法将共享对象插入到报表:从 Insert(插入)菜单之一中选择 Shared(共享),选择所需的共享报表以查看其包含的共享对象列表,然后选择一个或多个要插入的共享对象。
将共享对象插入到报表中时,对象会自动插入到该报表中的对应部分,该部分与对象在源共享报表中的部分(页眉、报表正文、页脚)相同。例如,如果文本框和图像在源共享报表的页眉中,则在将这些对象插入到报表时,它们将自动插入到报表的页眉中。
将共享网格插入到报表中时:
将共享图表插入到报表中时,如果该图表的源网格尚未插入到该报表中,则共享源网格将自动插入到隐藏工作表中。如果该图表的源网格或与源网格同名的网格已经插入到报表中,则该图表将链接到报表中的现有源网格。
将配置为附注文本框的共享文本框插入到报表中时,附注文本框的命名 POV 也将插入到该报表中。
包含共享对象的订阅报表可以作为引用 Doclet 或 Doclet 插入到报表包中(仅限 PDF 报表包)。如果订阅报表以链接形式(指向库中的报表)插入到报表包中,则共享对象将仍然链接到其源共享报表。如果订阅报表以非链接形式插入或存储在报表包中,则将取消共享对象与其源共享报表的链接。
有关使用共享报表和对象时的限制和行为列表,请参阅“共享报表和对象的限制和行为”。