이 섹션에서는 모든 구독 보고서에 액세스하고 업데이트할 수 있는 단일 지점을 제공하는 공유 보고서 및 객체에 대해 자세히 설명합니다.
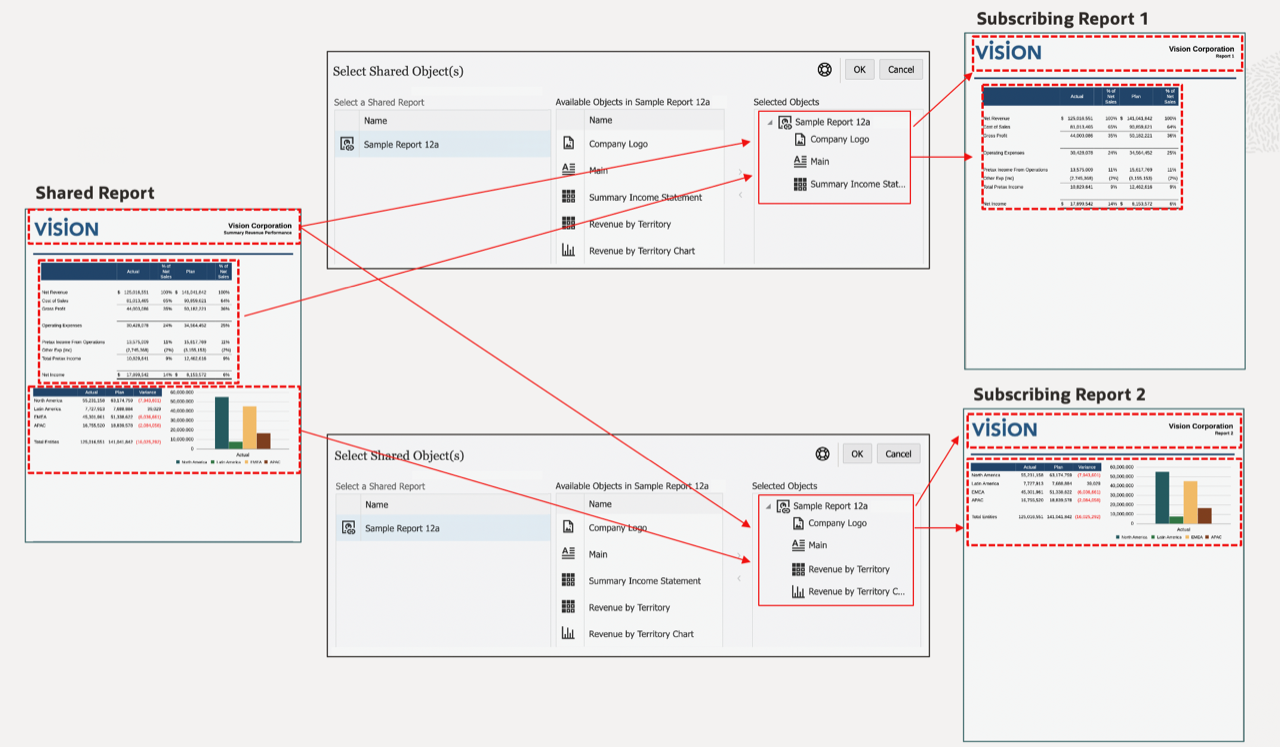
공유 보고서는 공유 보고서의 모든 보고서 객체(그리드, 차트, 텍스트 상자, 이미지)를 공유 객체로 지정하는 아티팩트 유형입니다. 공유 객체를 다른 보고서에 삽입하여 공유 보고서 내에서 삽입된 객체에 대한 단일 유지관리 지점을 제공할 수 있습니다. 공유 객체가 소스 공유 보고서에서 업데이트되면 해당 객체가 삽입된 모든 구독 보고서가 객체의 업데이트를 반영하여 업데이트됩니다.
예를 들어 공유 보고서의 텍스트 상자 및 이미지 객체가 10개의 다른 보고서에 삽입된 경우 텍스트 상자 및 이미지 객체가 공유 보고서에서 업데이트되면 10개의 구독 보고서에서도 변경사항이 반영됩니다.

삽입된 공유 객체의 레이아웃(크기 및 위치)을 변경할 수 있습니다. 소스 공유 보고서에서 공유 객체의 레이아웃을 변경하는 경우 이 변경사항은 구독 보고서에 삽입된 공유 객체에 전파되지 않습니다.
구독 보고서에서 모든 객체별 속성은 보기 전용이므로 삽입된 공유 객체를 편집할 수는 없습니다. 그러나 보고서에 삽입된 공유 객체가 소스 공유 객체의 복사본이 되고 원본 공유 객체에 더 이상 링크되지 않도록 소스 공유 객체에서 링크해제할 수 있습니다.
Financial Reporting에서 저장된 객체(그리드, 텍스트 상자, 이미지)는 마이그레이션된 각 Financial Reporting 객체로 공유 보고서에 마이그레이션됩니다. Financial Reporting 차트 객체에는 차트 정의 또는 관련 그리드 정보가 포함되어 있지 않으므로 Reports로 마이그레이션이 지원되지 않습니다.
Note:
Financial Reporting에 저장된 객체를 Cloud EPM 플랫폼 배포에서 마이그레이션한 후에는 객체 삽입 오류를 방지하기 위해 마이그레이션된 공유 보고서를 편집 모드에서 연 다음 다시 저장해야 합니다.
예를 들어 Financial Reporting에서 저장된 그리드 1개와 저장된 텍스트 상자 1개(MyGrid 및 MyTextBox)가 있는 경우, 객체를 마이그레이션하면 각각 단일 객체가 포함된 두 개의 공유 보고서가 생성됩니다. 공유 보고서 MyGrid에는 마이그레이션된 그리드가 포함되고, 공유 보고서 MyTextBox에는 텍스트 상자가 포함됩니다.
보고서에서 다른 이름으로 저장 작업을 수행하고 공유 보고서로 저장을 선택하여 공유 보고서를 생성합니다. Narrative Reporting의 기본 라이브러리 익스포트/임포트를 통해 한 환경에서 공유 보고서를 익스포트하고 다른 환경으로 임포트할 수 있습니다.
Note:
삽입 메뉴 중 하나에서 공유를 선택하고 원하는 공유 보고서를 선택하여 포함된 공유 객체 목록을 확인한 후 삽입할 공유 객체를 하나 이상 선택하여 공유 객체를 보고서에 삽입합니다.
공유 객체를 보고서에 삽입하는 경우 객체는 소스 공유 보고서에서 포함된 곳과 동일한 보고서 섹션(머리글, 보고서 본문, 바닥글)에 자동으로 삽입됩니다. 예를 들어 텍스트 상자와 이미지가 소스 공유 보고서의 머리글에 있는 경우 해당 객체를 보고서에 삽입하면 보고서의 머리글에 자동으로 삽입됩니다.
보고서에 공유 그리드를 삽입하는 경우:
공유 차트를 보고서에 삽입할 때 차트의 소스 그리드가 보고서에 아직 삽입되지 않은 경우 공유 소스 그리드가 숨겨진 시트에 자동으로 삽입됩니다. 차트의 소스 그리드 또는 소스 그리드와 동일한 이름의 그리드가 보고서에 이미 삽입된 경우 차트는 보고서의 기존 소스 그리드에 링크됩니다.
노트 텍스트 상자로 구성된 공유 텍스트 상자를 삽입하는 경우 노트 텍스트 상자의 지정된 POV도 보고서에 삽입됩니다.
공유 객체가 포함된 구독 보고서를 참조 Doclet 또는 Doclet으로 보고서 패키지에 삽입할 수 있습니다(PDF 보고서 패키지만 해당). 구독 보고서를 라이브러리의 보고서에 링크된 항목으로 보고서 패키지에 삽입하는 경우 공유 객체는 소스 공유 보고서에 링크된 상태로 유지됩니다. 구독 보고서를 링크해제된 항목으로 삽입하거나 보고서 패키지에 저장하는 경우 공유 객체는 소스 공유 보고서에서 링크해제됩니다.
공유 보고서와 객체를 사용하는 경우의 제한사항 및 동작 목록은 공유 보고서 및 객체의 제한사항 및 동작을 참조하십시오.