データ・ドライバに対するインポート式の追加

数値以外のデータのインポート式を追加するには:
  1. 「設定」タブの「統合設定」で、「インポート・フォーマット」を選択します。
  2. 「インポート・フォーマット」インポート・フォーマット・マッピング・グリッドから、データ・ソース列を選択します。
  3. 「式」で、インポート式を指定します。
  4. オプション: 式タイプおよび値を「式の追加」フィールドで指定することもできます。
    1. イメージは「編集」ボタンを示します。をクリックします。
    2. 「式タイプ」ドロップダウンから「ドライバ」を選択します。

      イメージは「式タイプ」ドロップダウンを示します

    3. 「インポート・フォーマット・マッピング式の追加」でドライバを入力する際、式の値を入力し、「OK」をクリックします。

      イメージは「インポート・フォーマット・マッピング式の追加」画面を示します

      「ディメンション」で、式を適用するディメンションを選択します。
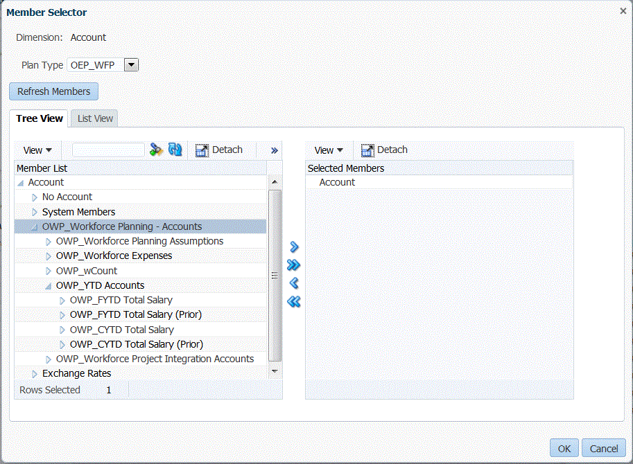
      「メンバー」で、ディメンション・メンバーを選択します。「メンバー・セレクタ」画面でメンバーを検索し、選択することもできます。「メンバー・セレクタ」画面
      「ヘッダー行」で、式のファイルのヘッダー行を選択します。
      「列」で、式のデータ列を指定します。DATA列の範囲を使用するには、カンマ(,)を使用して列を指定します。連続しないDATA列を使用するには、パイプ(|)区切り文字を使用して列を指定します。
    4. 「OK」をクリックします。
      次の例では、"Project Element"は最初のヘッダー行のドライバ・メンバーで、連続した行"2,3"と連続しない行"5,7"が含まれます。

      「マッピングのインポート」セクション