この項では、すべてのサブスクライブ・レポートのアクセスおよび更新の単一ポイントを提供する共有レポートおよびオブジェクトについて詳しく説明します。
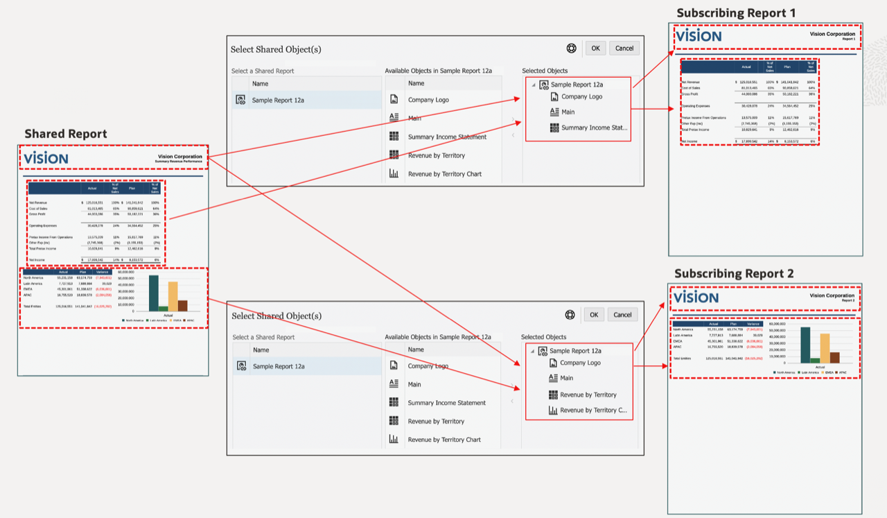
共有レポートは、共有レポート内のすべてのレポート・オブジェクト(「グリッド」、「チャート」、テキスト・ボックスおよび「イメージ」)を共有オブジェクトとして指定するアーティファクト・タイプです。共有オブジェクトは他のレポートに挿入することができ、共有レポート内の挿入済オブジェクトを保守する単一ポイントを提供します。共有オブジェクトがソース共有レポートで更新された場合、そのオブジェクトが挿入されたすべてのサブスクライブ・レポートが更新されて、オブジェクトの更新が反映されます。
たとえば、共有レポート内のテキスト・ボックスおよびイメージ・オブジェクトが他の10個のレポートに挿入されているとき、共有レポートでそのテキスト・ボックスおよびイメージ・オブジェクトが更新された場合、10個のサブスクライブ・レポートでも変更が反映されます

挿入された共有オブジェクトのレイアウト(サイズおよび配置)を変更できます。ソース共有レポートで共有オブジェクトに加えられたレイアウト変更は、サブスクライブ・レポート内の挿入済共有オブジェクトに伝播されません。
サブスクライブ・レポート内のすべてのオブジェクト固有のプロパティは表示専用であるため、挿入済共有オブジェクトは編集できません。ただし、挿入済共有オブジェクトをソース共有オブジェクトから「リンク解除」して、レポート内の挿入済共有オブジェクトをソース共有オブジェクトのコピーにして、元の共有オブジェクトにリンクしないようにすることができます。
Financial Reporting内の保存済オブジェクト(グリッド、テキスト・ボックスおよびイメージ)は、それぞれの移行済Financial Reportingオブジェクトとして共有レポートに移行されます。Financial Reportingのチャート・オブジェクトにはチャート定義や関連するグリッド情報は含まれないため、これらのレポートへの移行はサポートされません。
Note:
Cloud EPMプラットフォーム・デプロイメントでFinancial Reportingの保存済オブジェクトを移行した後、オブジェクト挿入エラーを回避するには、移行済共有レポートを編集モードでオープンし、再保存する必要があります。
たとえば、Financial Reportingに保存済グリッドおよび保存済テキスト・ボックス(MyGridおよびMyTextBox)がある場合、オブジェクトを移行するとそれぞれが単一のオブジェクトを含む2つの共有レポートが作成されます。共有レポートMyGridは移行済グリッドを含み、共有レポートMyTextBoxはテキスト・ボックスを含みます。
レポートで「別名保存」処理を実行し、「共有レポートとして保存」を選択することによって共有レポートを作成します。Narrative Reportingでネイティブ・ライブラリのエクスポート/インポートを介して、共有レポートを環境からエクスポートして別の環境にインポートできます。
Note:
いずれかの「挿入」メニューから「共有済」を選択し、必要な共有レポートを選択してそのレポートに含まれている共有オブジェクトのリストを表示し、挿入する1つ以上の共有オブジェクトを選択することによって、共有オブジェクトをレポートに挿入します。
共有オブジェクトをレポートに挿入すると、オブジェクトはソース共有レポート内で含まれていた同じレポート・セクション(ヘッダー、レポート本文、フッター)に自動的に挿入されます。たとえば、テキスト・ボックスおよびイメージがソース共有レポートのヘッダーにある場合、これらのオブジェクトをレポートに挿入すると、レポートのヘッダーに自動的に挿入されます。
共有グリッドをレポートに挿入する場合:
共有チャートをレポートに挿入するとき、チャートのソース・グリッドがレポートにまだ挿入されていない場合は、共有ソース・グリッドが非表示のシートに自動的に挿入されます。チャートのソース・グリッド(またはソース・グリッドと同じ名前のグリッド)がレポートにすでに挿入されている場合、チャートはレポート内の既存のソース・グリッドにリンクされます。
ノート・テキスト・ボックスとして構成されている共有テキスト・ボックスをレポートに挿入する場合、ノート・テキスト・ボックスの名前付きPOVもレポートに挿入されます。
共有オブジェクトを含むサブスクライブ・レポートを、リファレンス・ドックレットまたはドックレットのいずれかとしてレポート・パッケージに挿入できます(PDFレポート・パッケージのみ)。サブスクライブ・レポートが(ライブラリ内のレポートに)リンク済としてレポート・パッケージに挿入される場合、共有オブジェクトはソース共有レポートにリンクされたままになります。サブスクライブ・レポートがレポート・パッケージにリンク解除済として挿入されるか、保存される場合、共有オブジェクトはソース共有レポートからリンク解除されます。
共有レポートおよびオブジェクトを使用する場合の制限事項および動作のリストは、共有レポートおよびオブジェクトの制限事項および動作を参照してください。