Cette section décrit plus spécifiquement les objets et les rapports partagés, qui font office de point d'accès unique à tous les rapports abonnés que vous pouvez mettre à jour.
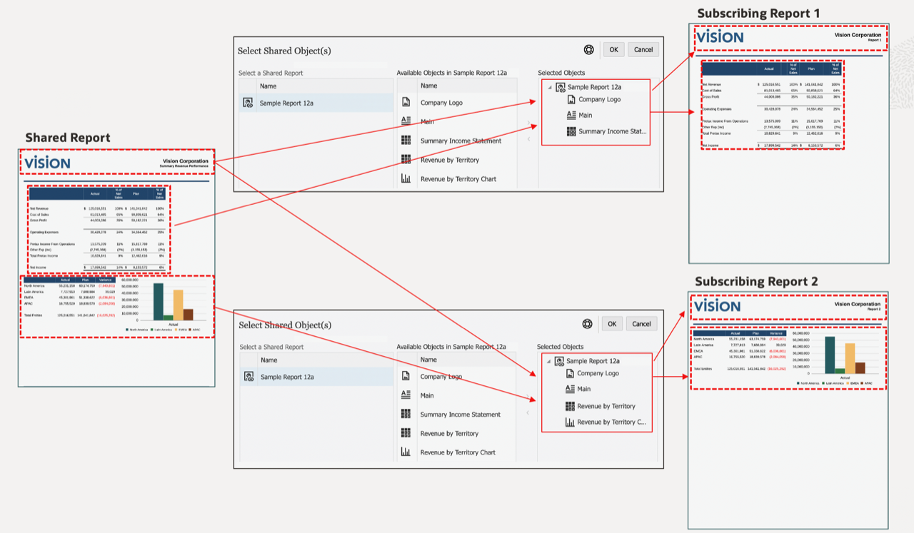
Les rapports partagés sont un type d'artefact qui désigne tous les objets de rapport (Grilles, Graphiques, Zones de texte et Images) dans le rapport partagé en tant qu'objets partagés. Les objets partagés peuvent être insérés dans d'autres rapports, fournissant ainsi un point de maintenance unique pour les objets insérés dans le rapport partagé. Si un objet partagé est mis à jour dans son rapport partagé source, tous les rapports abonnés dans lesquels l'objet a été inséré seront mis à jour pour refléter les mises à jour de l'objet.
Par exemple, lorsqu'un objet d'image ou une zone de texte dans un rapport partagé est inséré dans dix autres rapports, si l'objet d'image ou la zone de texte est mis à jour dans le rapport partagé, les modifications apparaîtront également dans les dix rapports abonnés.

Vous pouvez modifier la disposition (taille et positionnement) des objets partagés insérés. Les modifications de disposition apportées à des objets partagés dans leur rapport partagé source ne seront pas propagées dans les objets partagés insérés dans un rapport abonné.
Vous ne pouvez pas modifier les objets partagés insérés car toutes les propriétés des objets sont en lecture seule dans le rapport abonné. Toutefois, vous pouvez supprimer le lien entre un objet partagé inséré et l'objet partagé source afin que l'objet partagé inséré dans un rapport devienne une copie de l'objet partagé source et qu'il ne soit plus lié à l'objet partagé d'origine.
Les objets enregistrés (grilles, zones de texte et images) dans Financial Reporting seront migrés vers un rapport partagé en tant qu'objet Financial Reporting migré individuel. Les objets de graphique Financial Reporting ne contiennent pas la définition de graphique ni les informations de la grille associée et ne sont donc pas pris en charge pour la migration vers Reports.
Note:
Après la migration des objets enregistrés de Financial Reporting dans les déploiements de la plate-forme Cloud EPM, les rapports partagés migrés devront être ouverts en mode de modification et réenregistrés pour éviter les erreurs d'insertion d'objet.
Par exemple, dans Financial Reporting, s'il existe une grille et une zone de texte enregistrées (MyGrid et MyTextBox), lors de la migration des objets, deux rapports partagés seront créés, et chacun d'eux comportera un seul objet. Le rapport partagé MyGrid contiendra la grille migrée, et le rapport partagé MyTextBox contiendra la zone de texte.
Pour créer un rapport partagé, cliquez sur Enregistrer sous sur un rapport et sélectionnez Enregistrer en tant que rapport partagé. Vous pouvez exporter les rapports partagés à partir d'un environnement et les importer dans un autre via un export/import natif de la bibliothèque dans Narrative Reporting.
Note:
Pour insérer des objets partagés dans un rapport, sélectionnez Partagé dans l'un des menus Insérer, puis choisissez un rapport partagé afin de voir la liste des objets partagés qu'il contient. Sélectionnez ensuite au moins un objet partagé à insérer.
Lorsque vous insérez des objets partagés dans un rapport, ils sont automatiquement insérés dans la même section (en-tête, corps du rapport, pied de page) que dans le rapport partagé source. Par exemple, si une zone de texte et une image figurent dans l'en-tête du rapport partagé source, lorsque vous insérerez ces objets dans un rapport, ils seront automatiquement insérés dans l'en-tête du rapport.
Lorsque vous insérez des grilles partagées dans un rapport :
Lorsque vous insérez un graphique partagé dans un rapport, si la grille source du graphique n'a pas encore été insérée dans le rapport, la grille source partagée est automatiquement insérée dans la feuille masquée. Si la grille source du graphique, ou une grille du même nom, a déjà été insérée dans le rapport, le graphique sera lié à la grille source existante dans le rapport.
Lorsque vous insérez dans un rapport une zone de texte partagée, qui est configurée en tant que zone de texte Notes, le PDV nommé de cette zone de texte est également inséré dans le rapport.
Les rapports abonnés contenant des objets partagés peuvent être insérés dans un package de rapports en tant que doclets de référence ou doclets (packages de rapports PDF uniquement). Si les rapports abonnés sont insérés dans le package de rapports en tant que rapports liés (au rapport dans la bibliothèque), les objets partagés restent liés à leur rapport partagé source. Si les rapports abonnés sont insérés en tant que rapports non liés, ou stockés dans le package de rapports, le lien entre les objets partagés et leur rapport partagé source est supprimé.
Pour consulter la liste des limites et comportements lors de l'utilisation d'objets et de rapports partagés, reportez-vous à Limites et comportements relatifs aux objets et rapports partagés.