En esta sección se explica con mayor detalle Informes y objetos compartidos, que proporciona un único punto para acceder y actualizar todos los informes de suscripción.
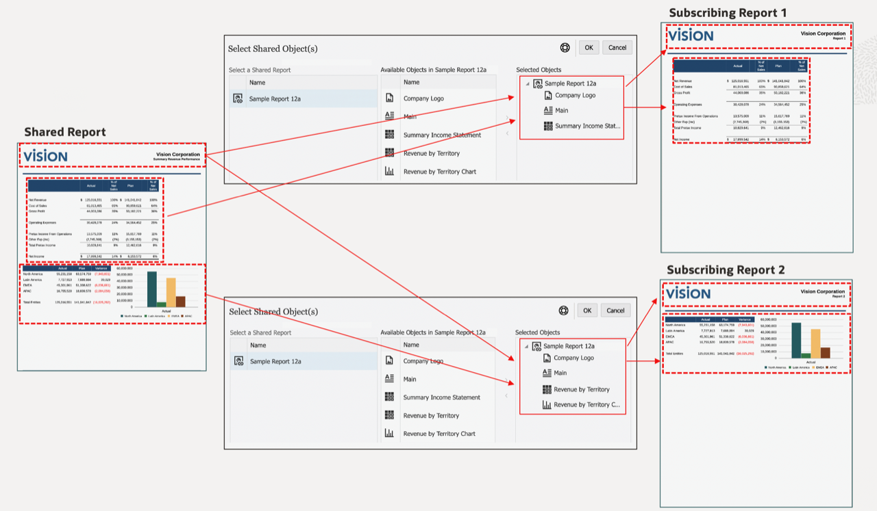
Los informes compartidos son un tipo de artefacto que designa todos los objetos de informe (cuadrículas, gráficos, cuadros de texto e imágenes) contenidos en él como objetos compartidos. Los objetos compartidos se pueden insertar en otros informes, de manera que haya un único punto de mantenimiento para los objetos insertados en el informe compartido. Si se actualiza un objeto compartido en el informe compartido de origen, también se actualizarán todos los informes de suscripción en los que se haya insertado el objeto para reflejar los cambios realizados en él.
Por ejemplo, cuando un cuadro de texto y un objeto de imagen de un informe compartido se insertan en otros diez informes, si se actualizan esos dos elementos en el informe compartido, también se reflejarán los cambios en los diez informes de suscripción.

Se puede cambiar el diseño (tamaño y posicionamiento) de los objetos compartidos insertados. Los cambios de diseño de los objetos compartidos que se realicen en el informe compartido de origen no se propagarán a los objetos compartidos insertados en un informe de suscripción.
No se pueden editar los objetos compartidos insertados, ya que todas las propiedades específicas del objeto son de solo vista en el informe de suscripción. Sin embargo, los objetos compartidos insertados se pueden desenlazar del objeto compartido de origen, de manera que el objeto compartido insertado en el informe se convierta en una copia del de origen y deje de estar enlazado al objeto compartido original.
Los objetos guardados (cuadrículas, cuadros de texto e imágenes) en Financial Reporting se migrarán a un informe compartido como cada objeto de Financial Reporting migrado. Los objetos de gráficos de Financial Reporting no contienen la definición de gráfico ni la información de cuadrícula relacionada, por lo que no están soportados para la migración a Reports.
Note:
Después de migrar objetos guardados de Financial Reporting en despliegues de la plataforma Cloud EPM, los informes compartidos migrados se tendrán que abrir en modo de edición y volverse a guardar para evitar errores de inserción de objetos.
Por ejemplo, en Financial Reporting, si hay guardados una cuadrícula y un cuadro de texto (MyGrid y MyTextBox), al migrar los objetos, se crearán dos informes compartidos, cada uno de los cuales contendrá un solo objeto. El informe compartido MyGrid contendrá la cuadrícula migrada, y el informe compartido MyTextBox, el cuadro de texto.
Puede crear un informe compartido realizando la acción Guardar como en un informe y seleccionando Guardar como informe compartido. Los informes compartidos pueden exportarse de un entorno e importarse en otro mediante la funcionalidad nativa de exportación/importación de la biblioteca en Narrative Reporting.
Note:
Para insertar objetos compartidos en un informe, seleccione Uso compartido en uno de los menús Insertar, seleccione el informe compartido en cuestión para ver una lista de los objetos compartidos que contiene y, a continuación, seleccione un objeto compartido o varios para insertarlos.
Al insertar objetos compartidos en un informe, los objetos se insertan automáticamente en la misma sección (cabecera, cuerpo del informe, pie de página) que en la del informe compartido de origen. Por ejemplo, si un cuadro de texto y una imagen están en la cabecera del informe compartido de origen, al insertar estos objetos en un informe, se insertarán automáticamente en la cabecera de ese informe.
Al insertar cuadrículas compartidas en un informe:
Cuando se inserta un gráfico compartido en un informe, si la cuadrícula de origen del gráfico no está ya insertada en el informe, la cuadrícula compartida de origen se insertará automáticamente en la hoja oculta. Si ya se ha insertado en el informe la cuadrícula de origen de un gráfico, o una cuadrícula con el mismo nombre que la cuadrícula de origen, el gráfico se enlazará a la cuadrícula de origen existente en el informe.
Al insertarse en un informe un cuadro de texto compartido, que se configura como uno de nota, el PDV designado del cuadro de texto de nota también se insertará en el informe.
Los informes de suscripción que contienen objetos compartidos se pueden insertar en un paquete de informes, bien como doclets de referencia, bien como doclets a secas (solo paquetes de informes en PDF). Si los informes de suscripción se insertan en el paquete de informes como enlazados (al informe de la biblioteca), los objetos compartidos seguirán enlazados a su informe compartido de origen. Si los informes de suscripción se insertan desenlazados, o se almacenan en el paquete de informes, los objetos compartidos se desenlazarán del informe compartido de origen.
Para ver una lista de las limitaciones y comportamientos que pueden encontrarse al usar informes y objetos compartidos, consulte Limitaciones y comportamientos en informes y objetos compartidos.