Previous Next vertical dots separating previous/next from contents/index/pdf

4. Managing Persistent Entities with the JPA Persistence Entity Editor

Time to complete this step: 30 minutes

The BEA Workshop ORM Workbench allows you to view, create, and manage JPA entity relationships. The Entities Editor provides a centralized view of all entity relationships, allows for modification of entity properties, and simple navigation between the object model, mapping associations, and database schema layers.

View entity relationship diagram using the Entities Editor and review features of editor

As described previously, the Entities Editor displays relationships diagram for entities defined in the project.

  1. Expand the JPA Persistence Configuration branch in AppXplorer. Workshop provides a list of entities under the Entities branch based on the entities defined in the Persistence configurations file.

  2. Double-click on JPA Persistence Configuration > Entities Editor to access all of the entities and their properties.

  3. The JPA Persistence Entities Editor displays all entity relationships defined in the web application. Each box displays a specific entity, its properties, and an icon denoting the nature of the relationship.
  4. The JPA Persistence Entities Editor provides an opportunity to perform various UI operations like Zoom In, Zoom Out, and Auto Arrangement of diagram. Right-click on the Entities Editor and select any action to perform from the pop-up menu.

  5. The JPA Persistence Entities Editor displays property types for an entity with tool-tip popups.

  6. The JPA Persistence Entities Editor also lets you filter relationships between entities. This is very helpful feature to understand / review the entity relationship diagram when it is complex.

  7. Click the Filter button and select the options Many to One and One to Many to filter these relations between entities.

  8. Reset the filters.
  9. You can also review entities using AppXRay. Right-click the Product entity under the JPA Persistence Configuration Entities and select Show AppXRay Dependencies.

  10. The AppXaminer View displays the dependency diagram.

Edit the properties of JPA Persistent Entities using the Smart Editor

Using the Smart Editor in Properties view, Workshop provides easy editing for standard properties of some objects.

  1. Select a Contact entity in JPA Persistence Entities Editor, the Smart Editor displays the properties for the Contact entity.

  2. For each selected entity, you can edit the associated Java Bean class, strategy for persistence, and the database access information. To edit any information, either enter text in the text box or click on the icon to get a list of possible options.

  3. In JPA Persistence Entities Editor select the phone property of Contact entity. The Smart Editor displays properties of the phone property. Observe the properties.

  4. In Smart Editor you can perform following changes to modify the Length property of property phone. For example:
  5. Press CTRL+S to save the changes.
  6. Clicking on the Column Name under Database Column in the Smart Editor for a property will take you to the respective column in the Database diagram in DbXaminer.


  7. By right-clicking the entity Contact, you can view its source code or delete the entity. You can open entity or field source code also by double-clicking the entity or field in the Entities Editor.

Managing JPA Entity mappings

The following briefly describes how the annotations are translated into what the Smart Editor displays. Note that where the Smart Editor displays an underlined label, you can click the label to view the corresponding Java source code or item in the DbXplorer.

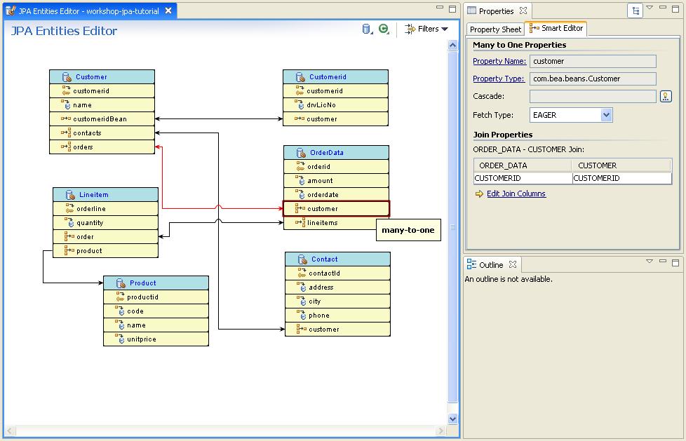
  1. Review the many-to-one association between OrderData and Customer. Click on customer property in the OrderData entity and view Join Properties in the Smart Editor .

2. Click on Edit Join Columns to edit the mapping association.

3. Similarly view the one-to-many association between OrderData and Lineitem. Click on the lineitems property in the OrderData entity and view Target Entity and Mapped By in the Smart Editor.

4. Clicking on Target Entity will take you to the class of the related entity type Lineitem.

s

5. Clicking on Mapped By under the Join Propertieswill take you to the many-to-one association to OrderData in Lineitem source code .

6. Also view the source of the one-to-one association between Customer and CustomerId by double clicking on the association in the JPA Persistence Entities Editor.

7. View the one-to-one association between Customer and CustomerId in the Source editor -

Click one of the following arrows to navigate through the tutorial:

 

Skip navigation bar   Back to Top