Previous Next vertical dots separating previous/next from contents/index/pdf

Viewing Database Diagrams and Running Queries

In addition to exploring the database and its contents through the DbXplorer view , BEA Workshop Studio's ORM Workbench renders database diagrams and allows you to run queries through the DbXaminer.

Viewing the Database Diagram

The DbXaminer renders the database diagram for a specific schema, table, or column and maps out the relationships between the tables, the primary keys, and foreign keys.

Note: If the DbXplorer is not currently open, go to the Window menu and select Show View > DbXplorer.

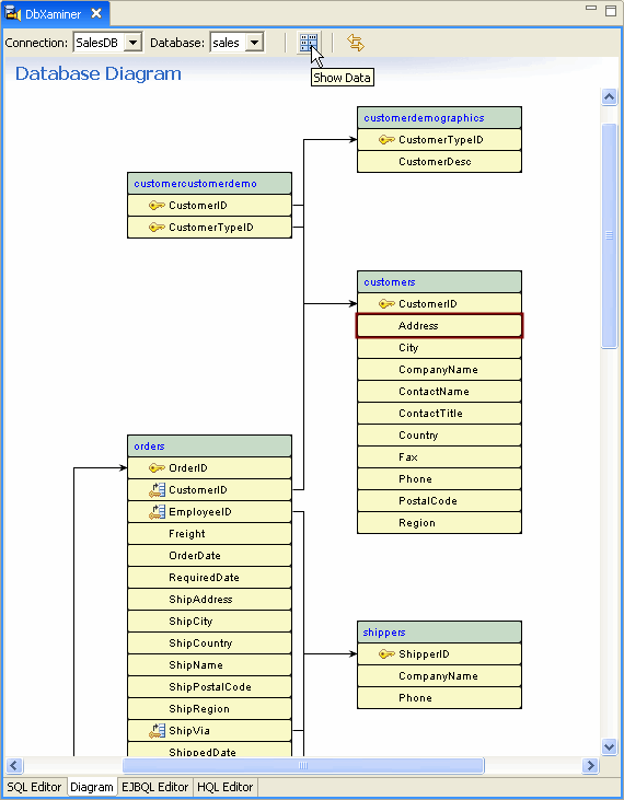
  1. From the DbXplorer view, right click on a schema, table, or column for any connection and select Show in DbXaminer.
  2. Click Show in DbXaminer to view the DbXaminer

  3. DbXaminer renders the database diagram for the selected schema and displays the relevant properties for the selected artifact. To switch to a different Connection, Database, or Schema, use the appropriate pull down menu.
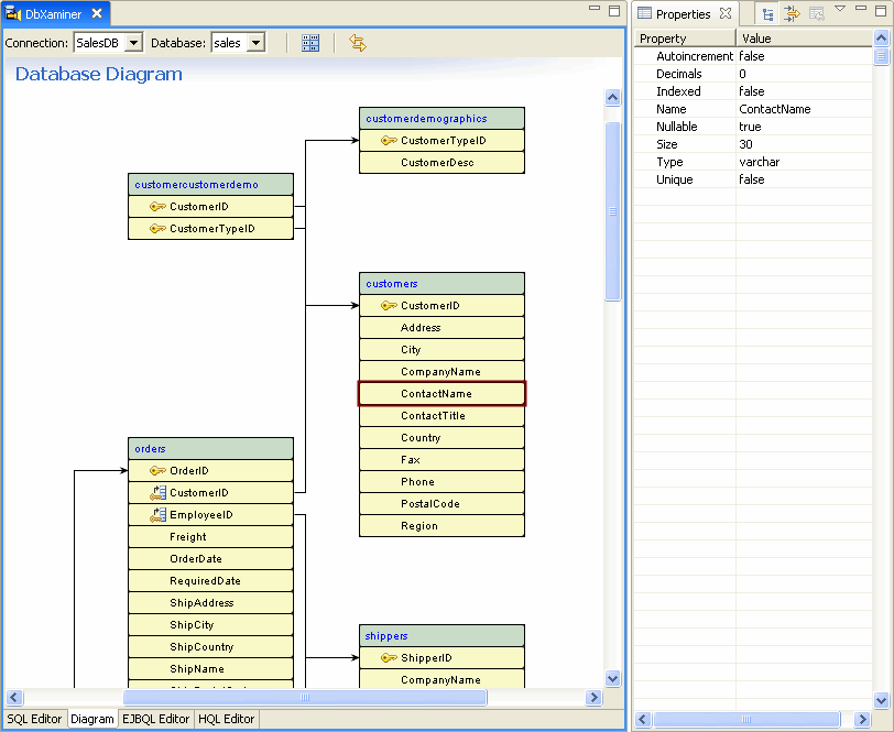
  4. Click a column name to view its properties

  5. To view the data for a table or column, select the resource in the Database Diagram and press the Show Data button. ORM Workbench generates the appropriate SQL query and displays the results in the SQL Editor tab of the DbXaminer.
  6. Click the Show Data button to view data for the selected table

  7. The query results can be sorted by clicking the column name.
  8. View database data in the SQL Editor window

  9. Double-click a row to edit data in the table.

Running Queries

In addition to providing a database diagram, the ORM Workbench DbXaminer provides three query editors: the SQL Editor, EJBQL Editor (for building EJB Query Language expressions), and HQL Editor (for building Hibernate Query Language expressions). Each of these each features syntax coloring and statement completion for their respective languages.

Using the SQL Editor

Using the EJBQL and HQL Editors

Using the SQL Editor

The SQL query editor provides a simple way to define and run query statements, display and sort query results, and add new data.

  1. When defining an query statement, Workshop provides code completion for keywords and the database artifacts by pressing CTRL+SPACE. In the below example, code completion is used to view the possible tables in the sales database.
  2. Press control+space to get statement completion for an SQL statement

  3. Once the query statement has been defined, execute the SQL command by either clicking the execute button or by using the hotkey, CTRL+ENTER.
  4. Click the Execute button to execute the query

  5. To add a new row to an existing table, click the New Table Row button.
  6. Click the New Table Row button to add data to the table

  7. From within the Insert Row dialog, select a Table from the drop down menu and fill in the appropriate column information. Workshop validates the data prior submission to ensure that it conforms to the column definitions (type, size, etc.). Click OK to insert the row into the table.
  8. Complete the Insert Row dialog with new column values

Using the EJBQL and HQL Editors

The EJBQL and HQL editor essentially the same kinds of functionality as the SQL editor, with the exception that queries are executed against entities rather than the database. In other words, you use entity and property names in expressions rather than table and column names. In addition, the editor provides the ability to get corresponding SQL expressions for EJBQL and HQL expressions you build, as shown at the end of this section.

  1. The EJBQL and HQL editors available through alternate tabs at the bottom of the DbXaminer.

  2. Instead of specifying a connection and a database, you specify the project containing entities against which queries are to be executed. Click the button at the top of the editor to display the Web Application dialog, where you can choose a web application project.

  3. After selecting a project, you can begin writing and testing EJBQL and HQL query expressions just as you would with SQL expressions.

    Completing an EJBQL Expression

    Completing an HQL Expression

  4. When you click the Execute Query button, the IDE displays results for a query (if successful) just as with SQL queries.
  5. EJBQL Query Results

    HQL Query Results

  6. Click the Generated SQL tab to view a corresponding SQL expression for your query.
  7. SQL Generated from EJBQL Query

    SQL Generated from HQL Query

For more information on EJBQL and HQL (which are very similar), you might be interested Chapter 7: EJB-QL: The Object Query Language at the Hibernate web site.

Related concepts

Generating Hibernate Mappings

Generating EJB3 Persistence Mappings

 

Skip navigation bar   Back to Top